

05/03/2026 18:36
Phần mềm bán hàng điện tử điện máy tối ưu quy trình, giảm thất thoát, tăng tốc phục vụ. Bài viết chọn lọc năm tính năng cốt lõi, phù hợp cửa hàng điện máy, chuỗi bán lẻ. Bạn nắm quản lý tồn kho, giá bán, khuyến mãi, và đồng bộ dữ liệu theo chi nhánh. Bạn kiểm soát bảo hành, đổi trả, lưu serial sản phẩm, và tra cứu lịch sử sửa chữa. Báo cáo và đa kênh giúp chủ cửa hàng theo dõi lợi nhuận, ra quyết định nhanh.
Phần mềm bán hàng điện tử điện máy giúp cửa hàng quản lý hàng hóa và dữ liệu kinh doanh hiệu quả. Cửa hàng điện máy thường quản lý nhiều model và serial nên việc kiểm soát tồn kho khá phức tạp. Hệ thống phần mềm giúp giảm sai sót dữ liệu và nâng cao hiệu quả quản lý bán hàng. Những nội dung sau sẽ trình bày khó khăn quản lý và lợi ích sử dụng phần mềm.
- Phần mềm bán hàng điện tử điện máy hỗ trợ quản lý model sản phẩm chi tiết
- Hệ thống cho phép theo dõi serial riêng biệt từng thiết bị bán ra
- Dữ liệu model và serial được lưu trữ đồng bộ chính xác
- Quản lý chặt chẽ giúp hạn chế thất thoát và nhầm lẫn hàng hóa
- Nhân viên dễ dàng tra cứu thông tin bảo hành theo serial
- Giải pháp này nâng cao hiệu quả vận hành cửa hàng điện máy
- Phần mềm bán hàng điện máy giúp kiểm soát tồn kho từng chi nhánh chính xác
- Dữ liệu tồn kho được cập nhật liên tục theo thời gian thực
- Hệ thống hỗ trợ theo dõi số lượng sản phẩm tại từng cửa hàng
- Quản lý điều chuyển hàng hóa giữa các chi nhánh nhanh chóng
- Cảnh báo tự động khi tồn kho xuống dưới mức an toàn
- Báo cáo tổng hợp giúp nhà quản lý đưa ra quyết định kịp thời

Phần mềm bán hàng điện máy hỗ trợ quản lý model sản phẩm chi tiết
- Phần mềm bán hàng điện máy giúp tăng tốc xử lý đơn hàng nhanh chóng
- Hệ thống tự động đồng bộ dữ liệu giữa các quầy bán
- Quy trình thanh toán được rút ngắn nhờ tích hợp nhiều phương thức
- Nhân viên dễ dàng tạo hóa đơn và kiểm tra tồn kho
- Phần mềm bán hàng điện máy giảm sai sót trong nhập liệu
- Doanh nghiệp nâng cao trải nghiệm khách hàng và tối ưu vận hành
- Phần mềm bán hàng điện máy hỗ trợ đồng bộ dữ liệu giữa các chi nhánh
- Dữ liệu doanh thu tồn kho được cập nhật theo thời gian thực
- Hệ thống giúp quản lý tập trung thông tin bán hàng toàn hệ thống
- Chủ cửa hàng dễ dàng theo dõi hoạt động từng chi nhánh riêng biệt
- Báo cáo tổng hợp được tự động hóa giảm sai sót thủ công
- Giải pháp này nâng cao hiệu quả quản lý chuỗi cửa hàng điện máy

Phần mềm bán hàng điện máy giúp tăng tốc xử lý đơn hàng nhanh chóng
- Phần mềm bán hàng điện máy giúp giảm sai sót dữ liệu hàng hóa
- Hệ thống tự động đồng bộ thông tin sản phẩm giữa các bộ phận
- Mã vạch và serial được quản lý chính xác theo từng lô hàng
- Nhân viên hạn chế nhập liệu thủ công gây nhầm lẫn số liệu
- Báo cáo tồn kho được cập nhật liên tục theo thời gian thực
- Doanh nghiệp kiểm soát chặt chẽ thông tin hàng điện tử điện máy
- Phần mềm bán hàng điện máy giúp tối ưu quy trình tư vấn và chốt đơn
- Hệ thống quản lý tồn kho chính xác hạn chế thất thoát hàng hóa
- Dữ liệu bán hàng được cập nhật theo thời gian thực liên tục
- Công cụ báo cáo chi tiết hỗ trợ chủ cửa hàng ra quyết định nhanh
- Tính năng chăm sóc khách hàng giúp tăng tỷ lệ quay lại mua
- Giải pháp chuyên dụng nâng cao hiệu quả kinh doanh cửa hàng điện máy

Phần mềm bán hàng điện máy giúp giảm sai sót dữ liệu hàng hóa
Phần mềm bán hàng điện tử điện máy cần những tính năng quan trọng giúp cửa hàng vận hành ổn định. Các tính năng hỗ trợ quản lý tồn kho, khách hàng và hoạt động bán hàng hiệu quả. Nhờ phần mềm cửa hàng điện máy theo dõi doanh thu và lợi nhuận chính xác hơn. Những mục dưới đây trình bày các tính năng cần thiết trong phần mềm điện máy.
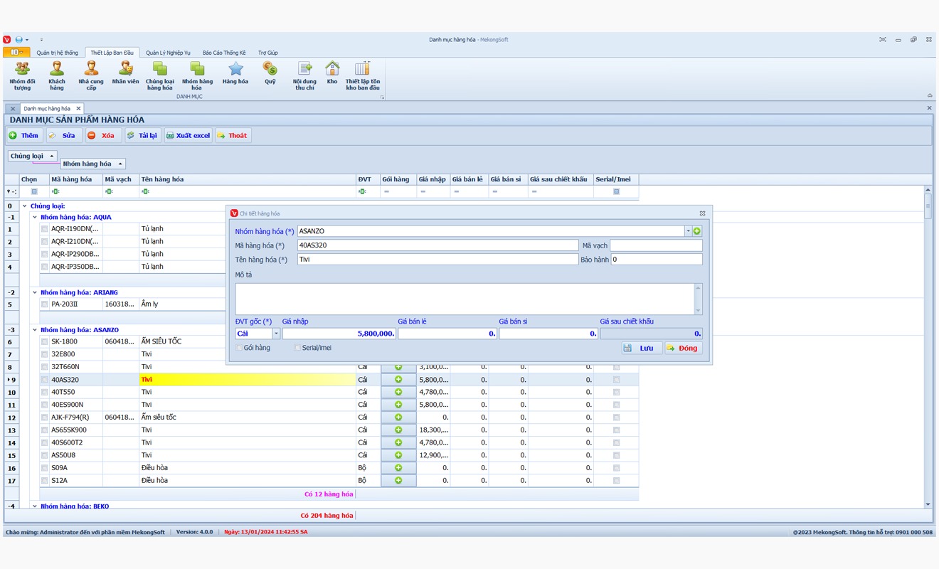
Quản lý tồn kho theo model và serial là nền tảng quan trọng của phần mềm bán hàng điện máy hiện đại. Tính năng này giúp doanh nghiệp kiểm soát chính xác từng sản phẩm có giá trị cao và vòng đời dài. Khi số lượng mặt hàng đa dạng về thương hiệu và cấu hình, việc theo dõi thủ công dễ gây sai lệch dữ liệu. Phần mềm bán hàng điện máy tích hợp quản lý serial sẽ giảm thất thoát và nâng cao hiệu quả vận hành. Đây cũng là cơ sở để bảo hành, đổi trả và truy xuất nguồn gốc sản phẩm nhanh chóng.
Theo dõi tồn kho chính xác từng sản phẩm
- Quản lý tồn kho theo từng model cụ thể
- Theo dõi serial riêng biệt cho mỗi sản phẩm
- Cảnh báo khi tồn kho xuống dưới mức tối thiểu
- Đồng bộ dữ liệu kho giữa nhiều chi nhánh
- Tra cứu nhanh lịch sử nhập xuất từng thiết bị
Khi áp dụng quản lý model và serial, doanh nghiệp điện máy hạn chế tối đa nhầm lẫn khi bán hàng. Nhân viên có thể kiểm tra chính xác tình trạng từng sản phẩm ngay tại quầy giao dịch. Dữ liệu tồn kho minh bạch giúp nhà quản lý đưa ra quyết định nhập hàng phù hợp hơn. Phần mềm bán hàng điện máy còn hỗ trợ kiểm kê nhanh chóng bằng mã vạch hoặc qr code. Điều này đặc biệt quan trọng với các sản phẩm giá trị cao như tivi và tủ lạnh. Nhờ đó hoạt động bán hàng, bảo hành và hậu mãi diễn ra đồng bộ và chuyên nghiệp hơn.

Quản lý tồn kho theo model và serial là nền tảng quan trọng của phần mềm bán hàng điện máy hiện đại
Quản lý bán hàng đa kênh là nền tảng quan trọng của phần mềm bán hàng điện tử điện máy hiện đại. Hệ thống cần đồng bộ dữ liệu giữa cửa hàng, website và sàn thương mại điện tử. Nhờ đó doanh nghiệp kiểm soát tồn kho và đơn hàng theo thời gian thực. Dữ liệu tập trung giúp giảm sai lệch thông tin và hạn chế thất thoát doanh thu. Đây cũng là giải pháp nâng cao trải nghiệm khách hàng trong môi trường cạnh tranh mạnh mẽ.
Các lợi ích nổi bật gồm
- Đồng bộ tồn kho giữa cửa hàng và website
- Cập nhật đơn hàng từ nhiều kênh tức thời
- Quản lý thông tin khách hàng tập trung duy nhất
- Kiểm soát giá bán thống nhất toàn hệ thống
- Báo cáo doanh thu hợp nhất theo từng kênh
Khi triển khai đồng bộ đa kênh, doanh nghiệp điện máy giảm đáng kể sai sót vận hành. Nhân viên dễ dàng tra cứu tồn kho chính xác trước khi tư vấn khách hàng. Dữ liệu tập trung giúp nhà quản lý theo dõi hiệu quả từng kênh bán. Phần mềm bán hàng điện tử điện máy còn hỗ trợ điều chỉnh giá linh hoạt tức thời. Nhờ vậy doanh nghiệp phản ứng nhanh trước biến động thị trường cạnh tranh. Đây chính là nền tảng giúp mở rộng quy mô kinh doanh bền vững lâu dài.

Quản lý bán hàng đa kênh là nền tảng quan trọng của phần mềm bán hàng điện máy hiện đại
Quản lý bảo hành và lịch sử sửa chữa là tính năng quan trọng trong phần mềm bán hàng điện tử điện máy. Tính năng này giúp doanh nghiệp theo dõi chi tiết thời hạn bảo hành từng sản phẩm đã bán. Nhờ đó cửa hàng dễ dàng tra cứu thông tin khi khách yêu cầu hỗ trợ kỹ thuật. Dữ liệu sửa chữa được lưu trữ tập trung giúp kiểm soát chi phí dịch vụ hiệu quả. Đồng thời nâng cao trải nghiệm khách hàng và gia tăng uy tín thương hiệu bền vững.
Các chức năng quản lý bảo hành cần có
- Lưu trữ thời hạn bảo hành theo từng mã sản phẩm
- Theo dõi lịch sử sửa chữa chi tiết từng khách hàng
- Tự động nhắc lịch bảo hành sắp hết hạn
- Quản lý linh kiện thay thế và chi phí sửa chữa
- Kết nối dữ liệu bảo hành với kho và bán hàng
Khi tích hợp quản lý bảo hành, phần mềm bán hàng điện máy vận hành đồng bộ hơn. Nhân viên dễ dàng tiếp nhận yêu cầu và tra cứu thông tin chỉ trong vài giây. Lịch sử sửa chữa rõ ràng giúp tư vấn phương án xử lý phù hợp từng trường hợp. Chủ cửa hàng kiểm soát được chất lượng dịch vụ và hiệu suất kỹ thuật viên. Dữ liệu tập trung còn hỗ trợ phân tích lỗi sản phẩm thường gặp chính xác. Nhờ vậy doanh nghiệp tối ưu chi phí hậu mãi và giữ chân khách hàng lâu dài.

Quản lý bảo hành và lịch sử sửa chữa là tính năng quan trọng trong phần mềm bán hàng điện máy.
Trong lĩnh vực điện máy cạnh tranh cao, quản lý khách hàng quyết định trực tiếp đến doanh thu bền vững. Phần mềm bán hàng điện tử điện máy cần lưu trữ đầy đủ lịch sử mua sắm và bảo hành. Dữ liệu tập trung giúp nhân viên tư vấn chính xác nhu cầu và khả năng chi trả. Hệ thống còn hỗ trợ phân nhóm khách hàng theo giá trị và tần suất giao dịch. Nhờ đó doanh nghiệp triển khai chương trình chăm sóc phù hợp từng phân khúc hiệu quả.
Các chức năng chăm sóc khách hàng nổi bật
- Lưu trữ thông tin khách hàng và lịch sử mua hàng
- Tự động nhắc lịch bảo hành và bảo trì định kỳ
- Phân loại khách hàng theo giá trị và hành vi
- Thiết lập chương trình tích điểm và ưu đãi riêng
- Gửi tin nhắn chăm sóc sau bán hàng tự động
Khi dữ liệu được đồng bộ, đội ngũ kinh doanh khai thác thông tin khách hàng nhanh chóng. Phần mềm bán hàng điện máy còn hỗ trợ phân tích xu hướng tiêu dùng định kỳ. Từ báo cáo chi tiết, doanh nghiệp điều chỉnh chính sách giá và khuyến mãi phù hợp. Hệ thống tự động hóa chăm sóc giúp tiết kiệm thời gian và chi phí vận hành. Khách hàng nhận được ưu đãi đúng nhu cầu nên tăng mức độ hài lòng. Đây chính là nền tảng xây dựng tệp khách hàng trung thành dài hạn.

Trong lĩnh vực điện máy cạnh tranh cao, quản lý khách hàng quyết định trực tiếp đến doanh thu bền vững
Trong phần mềm bán hàng điện máy, báo cáo doanh thu giữ vai trò kiểm soát tài chính toàn diện. Tính năng này giúp chủ cửa hàng theo dõi biến động lợi nhuận theo từng giai đoạn kinh doanh. Dữ liệu được cập nhật liên tục nhằm phản ánh chính xác hiệu suất bán hàng thực tế. Nhờ đó nhà quản lý dễ dàng phát hiện sản phẩm bán chậm hoặc tồn kho cao. Báo cáo trực quan còn hỗ trợ đưa ra quyết định nhập hàng và điều chỉnh chiến lược giá.
Các báo cáo quan trọng cần theo dõi
- Báo cáo doanh thu theo ngày tháng năm
- Thống kê lợi nhuận gộp từng nhóm sản phẩm
- Phân tích hiệu suất bán hàng nhân viên
- So sánh doanh số giữa các chi nhánh
- Theo dõi tỷ suất lợi nhuận theo ngành hàng
Khi được tích hợp đầy đủ, phần mềm bán hàng điện tử điện máy mang lại góc nhìn tài chính rõ ràng. Chủ doanh nghiệp có thể đánh giá chính xác hiệu quả từng chương trình khuyến mãi triển khai. Việc so sánh dữ liệu giữa các kỳ giúp dự đoán xu hướng tiêu dùng tương lai. Hệ thống còn hỗ trợ xuất báo cáo nhanh phục vụ kế toán và kiểm toán nội bộ. Nhờ nền tảng dữ liệu minh bạch, quyết định đầu tư trở nên chủ động và an toàn hơn. Đây chính là nền tảng quan trọng giúp cửa hàng điện máy phát triển bền vững.

Trong phần mềm bán hàng điện máy, báo cáo doanh thu giữ vai trò kiểm soát tài chính toàn diện
Lựa chọn phần mềm bán hàng điện tử điện máy phù hợp giúp cửa hàng vận hành ổn định. Doanh nghiệp cần đánh giá quy mô kinh doanh và khả năng mở rộng hệ thống. Giao diện phần mềm và dịch vụ hỗ trợ cũng ảnh hưởng đến hiệu quả sử dụng. Các tiêu chí dưới đây giúp cửa hàng chọn phần mềm điện máy phù hợp.
- Phần mềm bán hàng điện máy cần phù hợp quy mô kinh doanh thực tế
- Hệ thống phải hỗ trợ nhiều kho và chi nhánh đồng bộ dữ liệu
- Tính năng phân quyền giúp quản lý chặt chẽ từng bộ phận
- Báo cáo doanh thu theo từng cửa hàng được cập nhật liên tục
- Phần mềm bán hàng điện máy cần khả năng mở rộng linh hoạt
- Giải pháp phù hợp giúp tối ưu vận hành chuỗi bán lẻ điện máy
- Phần mềm bán hàng điện máy cần phân quyền rõ ràng theo vị trí
- Hệ thống cho phép quản lý kiểm soát truy cập từng bộ phận cụ thể
- Nhân viên thu ngân chỉ được thao tác trong phạm vi bán hàng
- Quản lý cửa hàng có quyền xem báo cáo và điều chỉnh dữ liệu
- Phân quyền chi tiết giúp hạn chế rủi ro thất thoát hàng hóa
- Giải pháp này phù hợp mô hình cửa hàng hoặc chuỗi bán lẻ

Phần mềm bán hàng điện máy cần phù hợp quy mô kinh doanh thực tế
- Phần mềm bán hàng điện máy cần giao diện trực quan dễ hiểu
- Màn hình bán hàng thiết kế tối ưu giúp thao tác nhanh chóng
- Các chức năng sắp xếp khoa học hỗ trợ đào tạo nhân viên mới
- Quy trình thanh toán đơn giản giúp giảm thời gian chờ đợi
- Hệ thống hiển thị rõ ràng hạn chế sai sót khi nhập liệu
- Giao diện thân thiện giúp nhân viên sử dụng thành thạo nhanh chóng
- Phần mềm bán hàng điện tử điện máycần giao diện trực quan dễ thao tác
- Thiết kế đơn giản giúp nhân viên mới nhanh chóng làm quen hệ thống
- Khả năng tùy chỉnh quy trình bán hàng theo từng mô hình kinh doanh
- Doanh nghiệp dễ dàng thiết lập bước bán hàng phù hợp thực tế
- Hệ thống hỗ trợ đào tạo nội bộ tiết kiệm thời gian và chi phí
- Tính linh hoạt cao giúp phần mềm thích ứng với sự thay đổi thị trường

Phần mềm bán hàng điện máy cần giao diện trực quan dễ hiểu
- Nhà cung cấp phần mềm bán hàng điện tử điện máy cần hỗ trợ kỹ thuật nhanh chóng
- Đội ngũ kỹ thuật phản hồi sự cố trong thời gian ngắn nhất
- Hệ thống hỗ trợ trực tuyến hoạt động ổn định và liên tục
- Chính sách bảo trì định kỳ giúp phần mềm vận hành trơn tru
- Khả năng xử lý lỗi từ xa giúp tiết kiệm thời gian cho cửa hàng
- Dịch vụ chăm sóc khách hàng chuyên nghiệp tạo sự an tâm lâu dài
- Nhà cung cấp cần thường xuyên cập nhật tính năng theo xu hướng thị trường
- Phần mềm bán hàng điện máy phải cải tiến dựa trên nhu cầu thực tế
- Hệ thống nên bổ sung công nghệ mới nhằm tối ưu hiệu suất quản lý
- Cập nhật định kỳ giúp doanh nghiệp thích ứng nhanh với biến động
- Đơn vị phát triển uy tín luôn lắng nghe phản hồi từ khách hàng
- Giải pháp linh hoạt giúp cửa hàng điện máy duy trì lợi thế cạnh tranh

Nhà cung cấp phần mềm bán hàng điện máy cần hỗ trợ kỹ thuật nhanh chóng
Triển khai phần mềm bán hàng điện tử điện máy cần quy trình rõ ràng và khoa học. Doanh nghiệp cần khảo sát nhu cầu trước khi thiết lập hệ thống phần mềm. Quá trình chuẩn hóa dữ liệu giúp hệ thống vận hành ổn định và hiệu quả. Các bước dưới đây giúp cửa hàng điện máy triển khai phần mềm nhanh chóng.
Khi triển khai phần mềm bán hàng điện tử điện máy, bước khảo sát nhu cầu luôn giữ vai trò nền tảng quan trọng. Doanh nghiệp cần xác định rõ quy mô cửa hàng, danh mục sản phẩm và quy trình vận hành hiện tại. Việc thu thập thông tin chính xác giúp tránh lãng phí chi phí đầu tư và thời gian triển khai. Đồng thời dữ liệu bán hàng cũ phải được rà soát kỹ lưỡng trước khi chuyển đổi sang hệ thống mới
Các bước khảo sát và chuẩn hóa dữ liệu
- Thu thập dữ liệu sản phẩm, giá bán, tồn kho hiện tại
- Kiểm tra trùng lặp mã hàng và thông tin khách hàng
- Chuẩn hóa danh mục theo nhóm ngành điện máy
- Xác định quyền truy cập cho từng vị trí nhân sự
- Lập kế hoạch chuyển đổi dữ liệu sang hệ thống
Sau khi hoàn tất khảo sát, doanh nghiệp bắt đầu thiết lập cấu hình phù hợp với mô hình kinh doanh. Đội ngũ kỹ thuật sẽ nhập dữ liệu đã chuẩn hóa vào phần mềm bán hàng điện máy. Giai đoạn kiểm thử nội bộ giúp phát hiện sớm các sai lệch trong quá trình đồng bộ dữ liệu. Nhân viên được đào tạo sử dụng hệ thống theo đúng quy trình vận hành thực tế. Việc theo dõi sát sao trong thời gian đầu đảm bảo hệ thống hoạt động ổn định. Khi dữ liệu đã chuẩn xác và đồng bộ, doanh nghiệp có thể khai thác báo cáo hiệu quả hơn.

Khi triển khai phần mềm bán hàng điện máy, bước khảo sát nhu cầu luôn giữ vai trò nền tảng quan trọng
Việc thiết lập hệ thống bán hàng và quản lý kho đòi hỏi quy trình rõ ràng ngay từ đầu. Doanh nghiệp cần khảo sát thực tế hoạt động kinh doanh điện máy trước khi cấu hình phần mềm. Dữ liệu sản phẩm, giá bán và tồn kho phải được chuẩn hóa đồng bộ. Các bộ phận liên quan cần phối hợp chặt chẽ trong suốt quá trình triển khai. Khi cấu hình hoàn tất, hệ thống cần được kiểm thử thực tế trước vận hành chính thức.
Các bước thiết lập hệ thống cơ bản
- Khai báo danh mục sản phẩm điện máy chi tiết
- Thiết lập giá bán và chính sách khuyến mãi
- Phân quyền nhân viên bán hàng và quản lý
- Đồng bộ tồn kho giữa cửa hàng và kho
- Kết nối máy quét mã vạch và hóa đơn
Sau khi hoàn tất thiết lập, doanh nghiệp cần đào tạo nhân viên sử dụng thành thạo hệ thống. Quy trình bán hàng thực tế phải được chạy thử để phát hiện lỗi phát sinh. Các báo cáo tồn kho và doanh thu cần kiểm tra độ chính xác. Bộ phận kỹ thuật nên theo dõi hệ thống trong giai đoạn vận hành đầu tiên. Khi dữ liệu đã ổn định, doanh nghiệp có thể tối ưu quy trình quản lý. Việc đánh giá định kỳ giúp hệ thống luôn phù hợp thực tế kinh doanh.

Việc thiết lập hệ thống bán hàng và quản lý kho đòi hỏi quy trình rõ ràng ngay từ đầu
Đào tạo nhân viên là bước quan trọng khi triển khai phần mềm bán hàng điện tử điện máy hiệu quả. Nếu không hướng dẫn bài bản, nhân sự dễ thao tác sai và gây thất thoát dữ liệu. Doanh nghiệp cần xây dựng lộ trình đào tạo rõ ràng theo từng vị trí công việc. Nội dung đào tạo phải bám sát quy trình vận hành thực tế tại cửa hàng. Khi nhân viên hiểu rõ hệ thống, phần mềm bán hàng điện máy phát huy tối đa hiệu suất.
Nội dung đào tạo cần tập trung vào
- Hướng dẫn thao tác bán hàng và lập hóa đơn chuẩn
- Thực hành quản lý tồn kho và kiểm kê định kỳ
- Xử lý đổi trả bảo hành theo đúng quy trình
- Phân quyền sử dụng theo từng vị trí công việc
- Theo dõi báo cáo doanh thu và công nợ
Sau quá trình hướng dẫn cơ bản, doanh nghiệp nên tổ chức các buổi thực hành thực tế chuyên sâu. Nhân viên cần được xử lý tình huống giả định sát với môi trường kinh doanh điện máy. Việc kiểm tra định kỳ giúp đánh giá mức độ thành thạo khi sử dụng hệ thống. Ngoài đào tạo ban đầu, doanh nghiệp nên cập nhật kiến thức khi phần mềm nâng cấp. Sự đồng bộ kỹ năng giữa các bộ phận giúp quy trình vận hành diễn ra mượt mà. Khi nhân sự sử dụng thành thạo, phần mềm bán hàng điện máy thực sự trở thành công cụ tăng trưởng.

Đào tạo nhân viên là bước quan trọng khi triển khai phần mềm bán hàng điện máy hiệu quả
Phần mềm bán hàng điện tử điện máy cần đảm bảo bảo mật dữ liệu bán hàng và khách hàng. Hệ thống cần sao lưu dữ liệu và kiểm soát quyền truy cập người dùng. Ngoài ra phần mềm cần tích hợp thanh toán và hóa đơn điện tử. Nội dung sau trình bày các yếu tố bảo mật và tích hợp hệ thống.
Bảo mật là nền tảng quan trọng trong phần mềm bán hàng điện tử điện máy hiện đại. Khi dữ liệu được bảo vệ chặt chẽ, doanh nghiệp tránh rủi ro thất thoát thông tin. Hệ thống an toàn giúp kiểm soát truy cập và phân quyền rõ ràng. Điều này đặc biệt cần thiết với chuỗi cửa hàng điện máy quy mô lớn. Nhờ vậy hoạt động kinh doanh luôn ổn định và minh bạch lâu dài.
Các lớp bảo mật cần triển khai đồng bộ
- Mã hóa dữ liệu bán hàng trên toàn hệ thống
- Phân quyền truy cập theo từng vị trí nhân sự
- Sao lưu dữ liệu tự động định kỳ hằng ngày
- Xác thực đăng nhập nhiều lớp cho quản trị
- Giám sát truy cập và cảnh báo bất thường
Việc bảo vệ dữ liệu không chỉ ngăn chặn thất thoát mà còn củng cố uy tín thương hiệu. Phần mềm bán hàng điện tử điện máy cần đảm bảo mọi giao dịch được lưu trữ an toàn. Khi tích hợp hệ thống kế toán và kho vận, dữ liệu phải đồng bộ bảo mật. Cơ chế kiểm soát truy cập giúp hạn chế rò rỉ thông tin khách hàng quan trọng. Doanh nghiệp nhờ đó yên tâm mở rộng quy mô mà không lo rủi ro. Một nền tảng an toàn sẽ tạo lợi thế cạnh tranh bền vững trên thị trường.

Bảo mật là nền tảng quan trọng trong phần mềm bán hàng điện máy hiện đại.
Tích hợp hóa đơn điện tử và thanh toán giúp phần mềm bán hàng điện máy vận hành minh bạch hơn. Giải pháp này hỗ trợ cửa hàng xuất hóa đơn nhanh chóng ngay tại quầy thu ngân. Dữ liệu thanh toán được đồng bộ tức thì với hệ thống kế toán nội bộ. Nhờ đó doanh nghiệp giảm sai sót và tiết kiệm đáng kể thời gian đối soát. Đây là yếu tố quan trọng nâng cao uy tín thương hiệu trong môi trường cạnh tranh.
Các lợi ích nổi bật khi tích hợp
- Kết nối trực tiếp hệ thống hóa đơn điện tử chuẩn quy định
- Đồng bộ dữ liệu thanh toán với phần mềm kế toán nội bộ
- Hỗ trợ nhiều phương thức thanh toán không tiền mặt
- Tự động gửi hóa đơn cho khách qua email
- Báo cáo doanh thu theo từng kênh thanh toán
Khi phần mềm bán hàng điện tử điện máy tích hợp đầy đủ tính năng này, doanh nghiệp kiểm soát dòng tiền hiệu quả hơn. Thông tin hóa đơn được lưu trữ tập trung giúp truy xuất nhanh khi cần thiết. Hệ thống thanh toán đa dạng tạo trải nghiệm mua sắm thuận tiện cho khách hàng. Doanh nghiệp cũng dễ dàng đáp ứng quy định pháp lý về hóa đơn điện tử hiện hành. Khả năng đồng bộ dữ liệu thời gian thực hạn chế tối đa rủi ro thất thoát doanh thu. Đây chính là nền tảng quan trọng giúp cửa hàng điện máy phát triển bền vững lâu dài.

Tích hợp hóa đơn điện tử và thanh toán giúp phần mềm bán hàng điện máy vận hành minh bạch hơn
Đồng bộ dữ liệu với website và sàn thương mại giúp phần mềm bán hàng điện tử điện máy vận hành liền mạch. Khi thông tin sản phẩm được cập nhật tức thời, doanh nghiệp giảm thiểu sai lệch tồn kho đáng kể. Mọi thay đổi về giá bán, khuyến mãi đều tự động phản ánh trên toàn bộ kênh trực tuyến. Nhờ vậy đội ngũ kinh doanh kiểm soát doanh thu và đơn hàng chính xác hơn. Đây là nền tảng quan trọng để phần mềm bán hàng điện máy phát triển bền vững.
Các lợi ích nổi bật của đồng bộ dữ liệu
- Cập nhật tồn kho tức thời giữa cửa hàng và website
- Tự động đồng bộ giá bán và chương trình khuyến mãi
- Quản lý tập trung đơn hàng từ nhiều sàn thương mại
- Hạn chế sai sót do nhập liệu thủ công lặp lại
- Tăng trải nghiệm mua sắm nhất quán đa kênh
Khi hệ thống được tích hợp chặt chẽ, dữ liệu luân chuyển liên tục và an toàn. Doanh nghiệp dễ dàng theo dõi hiệu suất bán hàng theo từng kênh trực tuyến cụ thể. Mọi thay đổi về sản phẩm đều được phản ánh đồng bộ trong thời gian ngắn. Điều này giúp phần mềm bán hàng điện máy giảm rủi ro thất thoát doanh thu. Đồng bộ còn hỗ trợ chăm sóc khách hàng hiệu quả nhờ lịch sử giao dịch thống nhất. Nhờ nền tảng kết nối toàn diện, doanh nghiệp xây dựng chiến lược kinh doanh dài hạn ổn định.

Đồng bộ dữ liệu với website và sàn thương mại giúp phần mềm bán hàng điện máy vận hành liền mạch
Chi phí triển khai phần mềm bán hàng điện tử điện máy là yếu tố quan trọng với cửa hàng. Doanh nghiệp cần đánh giá mô hình chi phí và khả năng mở rộng phần mềm. Theo dõi chỉ số kinh doanh giúp cửa hàng tối ưu hiệu quả bán hàng. Nội dung sau sẽ trình bày chi phí và cách tối ưu vận hành hệ thống.
Khi lựa chọn phần mềm bán hàng điện tử điện máy, doanh nghiệp cần cân nhắc kỹ cấu trúc chi phí triển khai ban đầu. Mỗi mô hình sử dụng sẽ ảnh hưởng trực tiếp đến ngân sách đầu tư và dòng tiền vận hành. Việc hiểu rõ cách tính phí giúp chủ cửa hàng tránh phát sinh chi phí không mong muốn. Ngoài giá bản quyền, còn có chi phí đào tạo, bảo trì và nâng cấp hệ thống. Đánh giá tổng thể sẽ giúp tối ưu hiệu quả đầu tư cho phần mềm bán hàng điện máy.
Các mô hình chi phí phổ biến hiện nay
- Trả phí trọn gói một lần theo giấy phép vĩnh viễn
- Thuê bao hàng tháng theo số lượng người dùng
- Tính phí theo số chi nhánh hoặc cửa hàng
- Thu phí theo tính năng nâng cao được kích hoạt
- Kết hợp phí triển khai và phí duy trì định kỳ
Lựa chọn mô hình chi phí phù hợp giúp doanh nghiệp kiểm soát ngân sách hiệu quả hơn. Với cửa hàng nhỏ, hình thức thuê bao tháng thường giảm áp lực tài chính ban đầu. Trong khi đó, mô hình trọn gói thích hợp cho đơn vị định hướng vận hành lâu dài. Doanh nghiệp nhiều chi nhánh nên ưu tiên giải pháp tính phí linh hoạt theo quy mô. Việc dự trù chi phí nâng cấp giúp hệ thống phần mềm bán hàng điện tử điện máy luôn ổn định. Tối ưu vận hành không chỉ nằm ở giá rẻ mà còn ở hiệu suất khai thác thực tế.

Khi lựa chọn phần mềm bán hàng điện máy, doanh nghiệp cần cân nhắc kỹ cấu trúc chi phí triển khai ban đầu
Chính sách hỗ trợ kỹ thuật quyết định hiệu quả vận hành phần mềm bán hàng điện máy lâu dài. Doanh nghiệp cần cam kết phản hồi nhanh để hạn chế gián đoạn kinh doanh bất ngờ. Đội ngũ kỹ thuật am hiểu đặc thù ngành điện máy giúp xử lý sự cố chính xác. Quy trình nâng cấp hệ thống phải đảm bảo dữ liệu luôn an toàn và toàn vẹn. Chính sách minh bạch còn giúp doanh nghiệp kiểm soát chi phí bảo trì hiệu quả.
Các nội dung hỗ trợ cần đặc biệt lưu ý
- Hỗ trợ kỹ thuật từ xa qua nhiều kênh linh hoạt
- Cam kết thời gian phản hồi sự cố rõ ràng
- Nâng cấp hệ thống định kỳ không phát sinh phí
- Sao lưu dữ liệu tự động đảm bảo an toàn
- Tư vấn tối ưu vận hành theo từng giai đoạn
Khi lựa chọn phần mềm bán hàng điện tử điện máy, doanh nghiệp nên đánh giá kỹ chính sách hỗ trợ dài hạn. Hệ thống được nâng cấp thường xuyên sẽ thích ứng nhanh với thay đổi thị trường điện máy. Dịch vụ kỹ thuật chuyên sâu giúp giảm thiểu rủi ro mất dữ liệu quan trọng. Chính sách bảo trì minh bạch còn tạo sự yên tâm cho đội ngũ quản lý. Việc tối ưu vận hành liên tục giúp tiết kiệm chi phí nhân sự đáng kể. Một giải pháp đồng hành bền vững sẽ nâng cao năng lực cạnh tranh toàn diện.

Chính sách hỗ trợ kỹ thuật quyết định hiệu quả vận hành phần mềm bán hàng điện máy lâu dài.
Theo dõi chỉ số kinh doanh giúp doanh nghiệp điện máy kiểm soát hiệu quả vận hành tổng thể. Khi dữ liệu được cập nhật liên tục, nhà quản lý dễ dàng nhận diện điểm nghẽn bán hàng. Phần mềm bán hàng điện tử điện máy hiện đại cung cấp báo cáo trực quan theo thời gian thực. Nhờ đó, chiến lược giá và tồn kho được điều chỉnh linh hoạt hơn. Việc bám sát chỉ số còn giúp tối ưu chi phí và gia tăng lợi nhuận.
Những chỉ số quan trọng cần theo dõi
- Doanh thu theo từng nhóm sản phẩm điện máy
- Tỷ suất lợi nhuận trên từng đơn hàng
- Vòng quay tồn kho theo từng kho
- Hiệu suất làm việc của từng nhân viên
- Tỷ lệ khách hàng quay lại mua
Khi các chỉ số được phân tích định kỳ, doanh nghiệp sẽ xây dựng kế hoạch kinh doanh chính xác hơn. Phần mềm bán hàng điện máy hỗ trợ so sánh dữ liệu giữa nhiều giai đoạn khác nhau. Nhờ hệ thống báo cáo chi tiết, nhà quản lý dễ dàng phát hiện xu hướng tiêu dùng nổi bật. Việc tối ưu dựa trên số liệu thực tế giúp hạn chế rủi ro tài chính đáng kể. Đồng thời, doanh nghiệp có thể điều chỉnh chương trình khuyến mãi phù hợp từng thời điểm. Theo dõi chỉ số liên tục còn tạo nền tảng phát triển bền vững và cạnh tranh lâu dài.

Theo dõi chỉ số kinh doanh giúp doanh nghiệp điện máy kiểm soát hiệu quả vận hành tổng thể.
Khi doanh nghiệp cần triển khai phần mềm bán hàng điện tử điện máy chuyên nghiệp, việc chọn đúng đơn vị đồng hành rất quan trọng. Cty Phần Mềm Việt cung cấp giải pháp thiết kế riêng theo đặc thù kinh doanh điện tử điện máy hiện đại. Hệ thống được xây dựng linh hoạt, đáp ứng quy mô cửa hàng đơn lẻ đến chuỗi siêu thị lớn. Đội ngũ kỹ thuật giàu kinh nghiệm hỗ trợ khảo sát, tư vấn và tối ưu quy trình vận hành thực tế.
Các hạng mục hỗ trợ triển khai gồm
- Tư vấn khảo sát quy mô kinh doanh thực tế
- Phân tích quy trình bán hàng điện máy hiện tại
- Cài đặt phần mềm và cấu hình hệ thống
- Đào tạo nhân viên sử dụng phần mềm thành thạo
- Bảo trì kỹ thuật và nâng cấp định kỳ
Sau khi tiếp nhận thông tin, đơn vị sẽ đề xuất giải pháp phần mềm bán hàng điện tử điện máy phù hợp nhất. Quy trình triển khai được thực hiện bài bản, đảm bảo không gián đoạn hoạt động kinh doanh. Khách hàng được hướng dẫn chi tiết cách quản lý tồn kho, bảo hành và công nợ. Hệ thống còn tích hợp báo cáo doanh thu giúp kiểm soát hiệu quả từng nhóm sản phẩm. Trong suốt quá trình sử dụng, đội ngũ kỹ thuật luôn sẵn sàng hỗ trợ nhanh chóng. Nhờ vậy, doanh nghiệp yên tâm vận hành ổn định và mở rộng kinh doanh bền vững.
Thông tin liên hệ Phần Mềm Việt:
📞 Hotline: 0944 443 558
🌐 Website: https://phanmemviet.com.vn/ - https://mekongsoft.com.vn/
📍 Địa chỉ: 64 Nguyễn Đình Chiểu, Phường Đa Kao, Quận 1, TP.HCM
Chia sẻ bài viết
Danh mục phần mềm
Phần mềm quản lý bán hàng vật liệu xây dựng
Phần mềm quản lý bán hàng vật tư nông nghiệp
Phần mềm quản lý phân phối, bán sỉ, bán buôn
Phần mềm bán hàng vật tư thiết bị điện nước
Phần mềm quản lý bán hàng dược, thuốc thú y, thuốc thuỷ sản
Phần mềm quản lý bán hàng điện tử - điện máy
Phần mềm quản lý bán hàng phụ kiện, thời trang, mỹ phẩm
Phần mềm quản lý đại lý phân phối bia, nước ngọt, gas
Phần mềm quản lý bán hàng nông sản, thực phẩm, tiêu dùng
Phần mềm quản lý phương tiện vận tải logistics, container, chành xe
Phần mềm quản lý bán hàng nhôm kính xây dựng, kính cường lực
Phần mềm quản lý xưởng in ấn quảng cáo, in offset, bao bì
Phần mềm quản lý cầm đồ
Phần mềm quản lý gara ô tô
Phần mềm quản lý kinh doanh vật tư thiết bị y tế
Phần mềm viết theo yêu cầu lĩnh vực khác
Chúng tôi cam kết giải quyết các vấn đề quản trị theo từng doanh nghiệp và từng lĩnh vực cụ thể. Hãy chọn phần mềm bạn quan tâm, chúng tôi sẽ tư vấn và thiết kế theo yêu cầu của bạn.


Thiết kế riêng cho từng lĩnh vực


Đơn giản dễ sử dụng

Thu thập yêu cầu
Thiết kế phần mềm
Phát triển và kiểm thử
Triển khai và hỗ trợ
Bảo trì và nâng cấp

Cài đặt dễ dàng
Cập nhật tự động
Bảo mật
Hỗ trợ người dùng
Tối ưu hóa tài nguyên

Đánh giá nhu cầu
Phân tích và đề xuất giải pháp
Lập kế hoạch triển khai, kiểm tra đánh giá
Hướng dẫn triển khai và bảo trì
Đào tạo chuyển giao kiến thức

Thu thập yêu cầu
Thiết kế phần mềm
Phát triển và kiểm thử
Triển khai và hỗ trợ
Bảo trì và nâng cấp

Cài đặt dễ dàng
Cập nhật tự động
Bảo mật
Hỗ trợ người dùng
Tối ưu hóa tài nguyên

Đánh giá nhu cầu
Phân tích và đề xuất giải pháp
Lập kế hoạch triển khai, kiểm tra đánh giá
Hướng dẫn triển khai và bảo trì
Đào tạo chuyển giao kiến thức
DÙNG THỬ MIỄN PHÍ PHẦN MỀM VIỆT
Khám phá sự hiệu quả với Phần mềm Việt, chúng tôi sẵn sàng tùy chỉnh theo yêu cầu của bạn.
@2023 PHANMEMVIET. ALL RIGHTS RESERVED. PRODUCT BY MEKONGSOFT