

23/09/2025 18:08
Ngành điện tử điện máy hiện đang cạnh tranh khốc liệt, đòi hỏi quản lý tối ưu và linh hoạt. Phần mềm bán hàng trở thành công cụ thiết yếu giúp tăng hiệu suất và giảm chi phí. Trong bài viết này, chúng tôi tổng hợp những phần mềm bán hàng điện tử điện máy nổi bật và được sử dụng nhiều nhất hiện nay. Bạn sẽ tìm thấy đánh giá chi tiết và khách quan cho từng phần mềm. Đây là tài liệu cần thiết cho các chủ doanh nghiệp đang tìm kiếm giải pháp hiệu quả.
Phần mềm bán hàng điện tử điện máy giúp doanh nghiệp điện máy vận hành hiệu quả, tiết kiệm chi phí và nâng cao doanh thu. Các tính năng thông minh như quản lý tồn kho, hóa đơn, đơn hàng được xử lý nhanh chóng. Bên cạnh đó, phần mềm còn hỗ trợ theo dõi công nợ, báo giá và chăm sóc khách hàng tự động. Dưới đây là những lợi ích quan trọng khi ứng dụng phần mềm vào hệ thống bán hàng.
Việc sử dụng phần mềm bán hàng giúp quy trình bán hàng và thanh toán diễn ra nhanh chóng hơn. Các thao tác thủ công được giảm thiểu, giúp nhân viên tiết kiệm thời gian và hạn chế sai sót. Hệ thống sẽ tự động ghi nhận đơn hàng, xử lý thanh toán và cập nhật tồn kho tức thì. Tính năng tự động hóa này hỗ trợ việc kiểm soát hoạt động bán hàng hiệu quả và chính xác hơn. Nhờ đó, doanh nghiệp dễ dàng nâng cao chất lượng phục vụ khách hàng trong từng giao dịch. Phần mềm còn giúp theo dõi chi tiết trạng thái đơn hàng và lịch sử giao dịch liên tục. Đặc biệt, mọi đơn hàng đều được đồng bộ giữa các bộ phận để tránh nhầm lẫn
Xem thêm : Phần mềm theo yêu cầu
Việc áp dụng phần mềm bán hàng điện tử điện máy giúp đơn giản hóa quy trình bán hàng trong ngành điện tử điện máy. Mọi thao tác từ tạo đơn đến thanh toán đều được tự động hóa nhanh chóng và chính xác. Nhờ vậy, nhân viên không phải xử lý thủ công, giảm thiểu rủi ro trong khâu thanh toán. Ngoài ra, phần mềm cho phép tích hợp với các hệ thống kế toán nội bộ hiện có. Dữ liệu đơn hàng và thanh toán được đồng bộ, hỗ trợ kế toán làm việc hiệu quả hơn. Nhờ kết nối chặt chẽ này, các sai lệch về số liệu được phát hiện và xử lý nhanh chóng. Việc tổng hợp báo cáo doanh thu và chi phí trở nên đơn giản, dễ theo dõi theo từng thời điểm.

Việc sử dụng phần mềm bán hàng giúp quy trình bán hàng và thanh toán diễn ra nhanh chóng hơn
Phần mềm bán hàng giúp kiểm soát tồn kho rõ ràng, tránh thất thoát hàng hóa không cần thiết. Quản lý số lượng theo từng nhóm sản phẩm giúp dễ dàng theo dõi thiết bị và cập nhật tồn. Nhờ đó, doanh nghiệp giảm sai sót trong kiểm kê, nâng cao hiệu quả quản lý kho tổng thể. Các thiết bị như tivi, tủ lạnh, máy giặt đều được phân loại rõ theo nhóm riêng biệt. Việc phân loại này hỗ trợ tối ưu trong thống kê hàng nhập xuất và đánh giá hiệu suất bán. Mỗi nhóm thiết bị đều có mã riêng, phần mềm tự động cập nhật khi phát sinh giao dịch mới. Báo cáo tồn kho được tạo nhanh chóng, phản ánh đúng tình trạng thực tế từng mặt hàng.
Xem thêm : Phần mềm in ấn quảng cáo
Phần mềm bán hàng điện tử điện máy hỗ trợ cảnh báo kịp thời khi hàng hóa tồn kho xuống thấp. Tính năng này giúp nhân viên chủ động nhập hàng và hạn chế tình trạng thiếu hụt bất ngờ. Ngoài ra, hệ thống còn cảnh báo hàng tồn kho sắp hết hạn sử dụng theo thời gian cài đặt trước. Điều này giúp doanh nghiệp tránh thất thoát và quản lý hàng hóa an toàn, hợp vệ sinh. Các cảnh báo được hiển thị trực quan, dễ hiểu, giúp người dùng xử lý nhanh chóng và chính xác. Tự động hóa cảnh báo tồn kho góp phần nâng cao hiệu quả kiểm soát kho hàng. Nhờ đó, doanh nghiệp có thể tối ưu lượng hàng tồn, giảm chi phí lưu kho không cần thiết.

Phần mềm bán hàng giúp kiểm soát tồn kho rõ ràng, tránh thất thoát hàng hóa không cần thiết
Xem thêm : Phần mềm quản lý gara ô tô
Phần mềm giúp doanh nghiệp chủ động phân loại và chăm sóc từng nhóm khách hàng hiệu quả hơn. Hệ thống hỗ trợ gửi tin nhắn khuyến mãi tự động đến đúng đối tượng theo kế hoạch. Việc gửi đúng thời điểm giúp tăng tỷ lệ phản hồi và khuyến khích khách quay lại mua hàng. Các chương trình ưu đãi được triển khai nhanh chóng mà không cần thao tác thủ công rườm rà. Nhờ đó, đội ngũ marketing có thể tiết kiệm thời gian và tập trung vào chiến lược dài hạn. Giao diện quản lý tin nhắn dễ sử dụng, cho phép thiết lập lịch gửi phù hợp từng giai đoạn. Dữ liệu tương tác được lưu lại, hỗ trợ đánh giá hiệu quả từng chiến dịch khuyến mãi.
Xem thêm : Phần mềm cầm đồ
Phần mềm bán hàng điện tử điện máy giúp doanh nghiệp quản lý hiệu quả thông tin khách hàng sau bán. Hệ thống ghi nhận đầy đủ lịch sử mua hàng, số lượng, thời gian và hình thức thanh toán. Dữ liệu này hỗ trợ phân tích hành vi tiêu dùng để đề xuất ưu đãi phù hợp từng đối tượng. Nhờ vậy, doanh nghiệp dễ dàng cá nhân hóa chương trình chăm sóc và tăng mức độ hài lòng. Phản hồi sau bán cũng được lưu trữ và tổng hợp để cải tiến dịch vụ nhanh chóng hơn. Thông tin được đồng bộ trên nhiều kênh giúp nhân viên tiếp cận và xử lý chính xác. Ngoài ra, phần mềm hỗ trợ gửi tin nhắn chúc mừng, cảm ơn hoặc giới thiệu khuyến mãi mới

Phần mềm giúp doanh nghiệp chủ động phân loại và chăm sóc từng nhóm khách hàng hiệu quả hơn
Danh sách dưới đây gồm các phần mềm bán hàng điện tử điện máy phổ biến, được nhiều doanh nghiệp điện máy lớn và nhỏ lựa chọn. Mỗi phần mềm có ưu điểm riêng về giao diện, tính năng, khả năng mở rộng và hỗ trợ sau bán hàng. Những gợi ý này phù hợp cho cả cửa hàng nhỏ lẻ đến chuỗi siêu thị điện máy. Hãy tham khảo để tìm ra phần mềm phù hợp nhất với nhu cầu của bạn.
Phần mềm Phần Mềm Việt là giải pháp tối ưu cho các chuỗi siêu thị điện máy hiện nay. Sản phẩm hỗ trợ quản lý đồng bộ dữ liệu bán hàng, tồn kho và công nợ khách hàng. Hệ thống báo cáo thông minh giúp nhà quản lý đưa ra quyết định nhanh chóng và chính xác hơn. Ngoài ra, phần mềm còn có khả năng kết nối đa kênh bán hàng trực tuyến. Nhờ vậy, doanh nghiệp tiết kiệm chi phí vận hành và nâng cao hiệu quả kinh doanh lâu dài.
Một số ưu điểm nổi bật:
- Quản lý bán hàng, kho, công nợ trên cùng một hệ thống duy nhất
- Tích hợp bán hàng đa kênh, đồng bộ từ cửa hàng đến trực tuyến
- Báo cáo tài chính chi tiết giúp kiểm soát hiệu quả hoạt động
- Hỗ trợ chăm sóc khách hàng, xây dựng chương trình khuyến mãi linh hoạt
Phần mềm Phần Mềm Việt được nhiều doanh nghiệp điện máy lựa chọn nhờ tính năng toàn diện. Hệ thống quản lý tập trung giúp giảm sai sót trong quá trình bán hàng và kiểm kê. Tính năng đa kênh mang lại sự tiện lợi, đáp ứng xu hướng thương mại điện tử phát triển mạnh. Doanh nghiệp có thể dễ dàng phân tích dữ liệu bán hàng để tối ưu chiến lược kinh doanh. Ngoài ra, phần mềm còn hỗ trợ chăm sóc khách hàng, tăng sự hài lòng và lòng trung thành. Đây chính là công cụ quan trọng giúp chuỗi điện máy phát triển bền vững trên thị trường cạnh tranh.
Xem thêm : Phần mềm bán hàng

Phần mềm Phần Mềm Việt là giải pháp tối ưu cho các chuỗi siêu thị điện máy hiện nay
Sapo là một trong những phần mềm bán hàng điện tử điện máy phổ biến, phù hợp nhiều quy mô. Với giao diện thân thiện, dễ thao tác, phần mềm này giúp người dùng tiết kiệm đáng kể thời gian. Hệ thống hỗ trợ quản lý kho, đơn hàng, doanh thu và khách hàng hiệu quả, chính xác. Ngoài ra, Sapo còn cung cấp các công cụ hỗ trợ bán hàng trực tuyến nhanh chóng. Đây là giải pháp được nhiều cửa hàng điện máy tin dùng để tối ưu hoạt động kinh doanh.
Một số ưu điểm nổi bật của Sapo:
- Giao diện dễ sử dụng, thao tác nhanh gọn cho cả nhân viên mới
- Hỗ trợ quản lý kho hàng, sản phẩm và đơn hàng đầy đủ
- Tích hợp bán hàng online, kết nối đa kênh hiệu quả
- Cung cấp báo cáo chi tiết về doanh thu và tình hình kinh doanh
Phần mềm Sapo không chỉ đơn giản trong cách dùng mà còn mạnh mẽ trong chức năng quản lý. Người dùng có thể theo dõi tồn kho, đơn hàng và doanh thu theo thời gian thực. Khả năng tích hợp bán hàng online giúp cửa hàng tiếp cận khách hàng trên nhiều nền tảng khác nhau. Báo cáo chi tiết cho phép chủ cửa hàng đưa ra quyết định kinh doanh nhanh chóng và hợp lý. Với tính năng đa dạng, Sapo đáp ứng tốt nhu cầu quản lý của cửa hàng điện máy. Đây là lựa chọn đáng cân nhắc cho những ai cần phần mềm bán hàng điện tử điện máy.

Sapo là một trong những phần mềm bán hàng điện tử điện máy phổ biến, phù hợp nhiều quy mô.
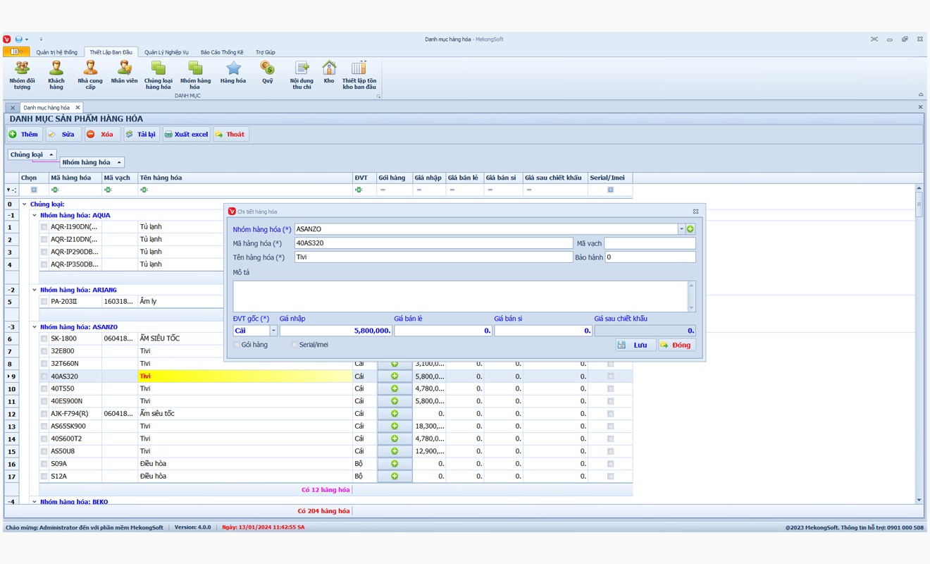
Phần mềm bán hàng điện tử điện máy Mekongsoft mang đến sự đơn giản, linh hoạt và dễ triển khai. Giải pháp này phù hợp cho nhiều loại cửa hàng với quy mô khác nhau, từ nhỏ đến lớn. Giao diện trực quan giúp nhân viên dễ dàng tiếp cận và thao tác chính xác trong thời gian ngắn. Tốc độ triển khai nhanh giúp tiết kiệm chi phí và rút ngắn thời gian vận hành hệ thống. Nhờ vậy, doanh nghiệp có thể bắt đầu quản lý hiệu quả ngay khi áp dụng phần mềm.
Một số ưu điểm nổi bật của Mekongsoft:
- Giao diện thân thiện, dễ học và phù hợp mọi đối tượng nhân viên
- Hỗ trợ quản lý sản phẩm, khách hàng và đơn hàng nhanh chóng
- Tích hợp tính năng báo cáo chi tiết theo thời gian thực
- Triển khai nhanh chóng, không cần đầu tư hạ tầng phức tạp
Phần mềm Mekongsoft mang đến sự lựa chọn hiệu quả cho cửa hàng điện tử điện máy. Tính linh hoạt cao cho phép quản lý hoạt động kinh doanh một cách tối ưu và dễ kiểm soát. Các báo cáo trực quan hỗ trợ chủ cửa hàng theo dõi doanh thu và tồn kho rõ ràng. Hệ thống quản lý khách hàng được tích hợp giúp xây dựng mối quan hệ bền chặt với khách hàng. Thời gian triển khai nhanh giúp cửa hàng nhanh chóng đưa phần mềm vào sử dụng thực tế. Đây là công cụ hỗ trợ đắc lực cho sự phát triển bền vững của doanh nghiệp.
Xem thêm : Phần mềm bán hàng vật liệu xây dựng

Phần mềm bán hàng điện tử điện máy Mekongsoft mang đến sự đơn giản, linh hoạt và dễ triển khai.
Phần mềm Suno là giải pháp bán hàng điện tử điện máy phù hợp cho mô hình siêu thị nhỏ. Ứng dụng này cung cấp giao diện đơn giản, dễ sử dụng giúp nhân viên thao tác nhanh chóng và chính xác. Suno tích hợp các tính năng quản lý bán hàng, kiểm soát tồn kho và báo cáo tài chính tức thời. Doanh nghiệp nhỏ dễ dàng áp dụng để tối ưu quy trình hoạt động mà không tốn nhiều chi phí. Đây là lựa chọn hợp lý giúp tiết kiệm nguồn lực nhưng vẫn đảm bảo hiệu quả quản lý.
Một số ưu điểm nổi bật của Suno:
- Quản lý bán hàng linh hoạt, phù hợp nhiều kênh bán hàng khác nhau
- Kiểm soát kho hàng chính xác, cập nhật số liệu tức thời và minh bạch
- Tích hợp báo cáo doanh thu chi tiết giúp theo dõi hiệu quả kinh doanh
- Hỗ trợ nhiều hình thức thanh toán, đáp ứng nhu cầu khách hàng đa dạng
Suno đặc biệt phù hợp với các siêu thị điện máy có quy mô nhỏ hoặc vừa. Nhờ giao diện dễ dùng, nhân viên mới có thể nhanh chóng làm quen và thao tác. Việc quản lý tồn kho được thực hiện chi tiết, giúp hạn chế tình trạng thất thoát hàng hóa. Hệ thống báo cáo trực quan hỗ trợ nhà quản lý đưa ra quyết định kinh doanh chính xác. Ngoài ra, Suno còn đảm bảo tính ổn định và độ bảo mật dữ liệu cao. Đây là phần mềm mang lại giải pháp toàn diện cho cửa hàng điện máy hiện nay.
Xem thêm : Phần mềm quản lý vận tải

Phần mềm Suno là giải pháp bán hàng điện tử điện máy phù hợp cho mô hình siêu thị nhỏ
Phần mềm Nhanh.vn được nhiều doanh nghiệp điện máy tin dùng nhờ khả năng quản lý đa kênh. Hệ thống cho phép đồng bộ dữ liệu bán hàng từ cửa hàng, website và các sàn thương mại điện tử. Ngoài ra, Nhanh.vn còn hỗ trợ quản lý kho hàng chi tiết và chính xác theo thời gian thực. Người dùng có thể theo dõi lượng tồn kho, tình trạng vận chuyển và lịch sử giao dịch dễ dàng. Nhờ vậy, phần mềm giúp tối ưu quy trình bán hàng và tăng hiệu quả kinh doanh cho doanh nghiệp.
Một số tính năng nổi bật của Nhanh.vn:
- Quản lý bán hàng đa kênh đồng bộ dữ liệu chính xác và nhanh chóng
- Tích hợp quản lý kho chi tiết, hỗ trợ theo dõi hàng hóa theo thời gian thực
- Hỗ trợ kết nối các sàn thương mại điện tử phổ biến trong nước
- Cung cấp báo cáo doanh thu chi tiết, hỗ trợ nhà quản lý ra quyết định kịp thời
Nhanh.vn mang đến giải pháp toàn diện cho các doanh nghiệp kinh doanh điện máy hiện nay. Việc tích hợp đa kênh giúp đơn vị giảm thiểu sai sót trong quá trình xử lý đơn hàng. Quản lý kho thông minh giúp kiểm soát số lượng hàng hóa chính xác và tiết kiệm thời gian. Các báo cáo chi tiết cung cấp thông tin cần thiết cho việc đánh giá và điều chỉnh kế hoạch kinh doanh. Sự linh hoạt của Nhanh.vn cũng hỗ trợ doanh nghiệp mở rộng kênh bán nhanh chóng. Đây chính là công cụ tối ưu hiệu quả vận hành cho ngành điện máy.
Xem thêm : Phần mềm bán hàng điện nước

Phần mềm Nhanh.vn được nhiều doanh nghiệp điện máy tin dùng nhờ khả năng quản lý đa kênh
MISA eShop là giải pháp phần mềm kết hợp quản lý bán hàng và tài chính dành cho doanh nghiệp. Phần mềm được thiết kế đặc biệt cho các cửa hàng điện tử điện máy với nhiều tính năng hiện đại. Hệ thống cho phép đồng bộ dữ liệu bán hàng, kho hàng và kế toán trong một nền tảng duy nhất. Người dùng dễ dàng quản lý công nợ, doanh thu và lợi nhuận mọi lúc mọi nơi. Đây là lựa chọn hiệu quả cho doanh nghiệp muốn tối ưu quản lý và nâng cao lợi thế cạnh tranh.
Một số tính năng nổi bật:
- Quản lý doanh thu, công nợ và dòng tiền tập trung, chính xác
- Tích hợp quản lý kho hàng và bán hàng trong một hệ thống
- Hỗ trợ kết nối thiết bị bán hàng như máy in, máy quét mã vạch
- Báo cáo tài chính chi tiết theo ngày, tháng, năm, dễ dàng theo dõi
MISA eShop không chỉ giúp quản lý bán hàng mà còn hỗ trợ doanh nghiệp kiểm soát tài chính hiệu quả. Việc tích hợp các tính năng kế toán giúp hạn chế sai sót và đảm bảo số liệu minh bạch. Phần mềm còn hỗ trợ đồng bộ nhiều chi nhánh, phù hợp cho hệ thống cửa hàng lớn. Người dùng có thể theo dõi báo cáo kinh doanh mọi lúc thông qua điện thoại hoặc máy tính. Hệ thống quản lý tập trung giúp tiết kiệm thời gian và chi phí vận hành đáng kể. Đây chính là giải pháp toàn diện cho các cửa hàng điện tử điện máy hiện nay.
Xem thêm : Phần mềm kinh doanh Gas

MISA eShop là giải pháp phần mềm kết hợp quản lý bán hàng và tài chính dành cho doanh nghiệp
POS365 là phần mềm bán hàng điện tử điện máy nổi bật với khả năng quản lý kho và in hóa đơn. Phần mềm hỗ trợ doanh nghiệp kiểm soát hàng hóa chi tiết, hạn chế tối đa tình trạng thất thoát tồn kho. Tính năng in hóa đơn nhanh chóng tại điểm bán giúp tăng tốc độ phục vụ khách hàng hiệu quả. Giao diện trực quan dễ sử dụng, phù hợp cho cả nhân viên mới và quản lý. Đây là giải pháp tối ưu cho cửa hàng điện máy muốn tiết kiệm chi phí và nâng cao hiệu quả.
Một số ưu điểm nổi bật của POS365:
- Quản lý kho chặt chẽ, cập nhật số lượng sản phẩm theo thời gian thực
- Hỗ trợ in hóa đơn nhanh chóng, chính xác tại điểm bán hàng
- Theo dõi chi tiết lịch sử giao dịch và dữ liệu khách hàng
- Báo cáo doanh thu, lợi nhuận chi tiết giúp quản lý dễ dàng
POS365 không chỉ nổi bật ở khả năng quản lý kho mà còn mang đến tiện ích toàn diện. Nhờ tích hợp báo cáo chi tiết, nhà quản lý dễ dàng theo dõi tình hình kinh doanh hằng ngày. Tính năng in hóa đơn nhanh chóng giúp rút ngắn quy trình bán hàng đáng kể. Các dữ liệu khách hàng được lưu trữ và phân tích để hỗ trợ chiến lược marketing hiệu quả hơn. Phần mềm còn giúp tối ưu chi phí quản lý và giảm sai sót trong quy trình vận hành. Đây là giải pháp được nhiều cửa hàng điện máy lựa chọn nhờ sự ổn định và tính năng đa dạng.
Xem thêm : Phần mềm quản lý dự án đầu tư xây dựng

POS365 là phần mềm bán hàng điện tử điện máy nổi bật với khả năng quản lý kho và in hóa đơn
Lựa chọn phần mềm phù hợp là bước quan trọng để vận hành hiệu quả và phát triển bền vững. Cần xem xét các tiêu chí như tính năng, mức độ linh hoạt, hỗ trợ kỹ thuật và chi phí sử dụng. Ngoài ra, khả năng tích hợp với phần mềm khác cũng là điểm không nên bỏ qua. Dưới đây là ba nhóm tiêu chí bạn nên ưu tiên khi chọn phần mềm.
Việc lựa chọn phần mềm bán hàng phù hợp cần căn cứ vào quy mô và định hướng phát triển doanh nghiệp. Phần mềm nên có khả năng mở rộng linh hoạt khi cửa hàng mở thêm chi nhánh mới. Với ngành điện máy, tính năng mở rộng hệ thống quản lý đa chi nhánh là rất cần thiết. Giải pháp phần mềm phải cho phép đồng bộ dữ liệu bán hàng, kho, công nợ giữa các điểm. Ngoài ra, phần mềm cũng cần hỗ trợ phân quyền người dùng rõ ràng, đảm bảo bảo mật thông tin. Khi cửa hàng phát triển thành chuỗi, việc quản lý tập trung giúp tối ưu vận hành hiệu quả. Tính năng tích hợp như báo cáo đa cửa hàng và kiểm kê định kỳ cũng cần được chú trọng.
Xem thêm : Phần mềm bán hàng
Khi lựa chọn phần mềm, doanh nghiệp cần xem xét khả năng đáp ứng nhu cầu thực tế trước tiên. Với ngành điện máy, việc triển khai quản lý cơ bản phải đảm bảo thực hiện dễ dàng và nhanh chóng. Phần mềm phù hợp sẽ hỗ trợ kiểm soát kho, đơn hàng và khách hàng từ giai đoạn ban đầu. Đây là cơ sở giúp doanh nghiệp tiết kiệm thời gian và nhân lực trong quá trình vận hành. Đồng thời, khi tính năng sát với nhu cầu, người dùng dễ tiếp cận và thao tác thuận tiện hơn. Việc triển khai phần mềm có tính tùy biến cao sẽ mang lại hiệu quả rõ rệt ngay lập tức. Nếu chọn phần mềm quá phức tạp, quá nhiều chức năng không dùng đến sẽ gây lãng phí.

Việc lựa chọn phần mềm bán hàng phù hợp cần căn cứ vào quy mô và định hướng phát triển doanh nghiệp
Một trong những tiêu chí quan trọng khi chọn phần mềm là khả năng tích hợp thiết bị phần cứng chuyên dụng. Việc phần mềm kết nối tốt với máy in hóa đơn giúp thao tác bán hàng nhanh chóng và tiện lợi. Ngoài ra, phần mềm cần tương thích với máy quét mã vạch để nhận diện sản phẩm chính xác. Khả năng hoạt động đồng bộ với hệ thống POS giúp kiểm soát dòng tiền hiệu quả hơn. Nếu không tích hợp được các thiết bị, nhân viên dễ gặp khó khăn khi thao tác thực tế. Nền tảng phần mềm cũng cần hỗ trợ đa dạng hệ điều hành như Windows, Android hoặc iOS. Việc đồng bộ dữ liệu giữa thiết bị di động và hệ thống máy chủ cũng rất cần thiết.
Xem thêm : Phần mềm quản lý kinh doanh bất động sản
Khả năng tích hợp phần mềm với các hệ thống khác là yếu tố quan trọng cần được xem xét kỹ. Doanh nghiệp điện máy thường đã dùng sẵn các phần mềm kế toán hoặc hệ thống ERP. Việc lựa chọn phần mềm tương thích giúp tránh gián đoạn quy trình quản lý và vận hành. Phần mềm bán hàng nên đồng bộ dữ liệu với phần mềm kế toán để tiết kiệm thời gian nhập liệu. Ngoài ra, hệ thống CRM đang dùng cũng cần kết nối được để quản lý khách hàng hiệu quả. Tương thích với nền tảng sẵn có giúp doanh nghiệp khai thác tối đa dữ liệu hiện có. Khả năng đồng bộ giúp nhân viên dễ thao tác, tránh nhầm lẫn thông tin giữa các hệ thống.

Một trong những tiêu chí quan trọng khi chọn phần mềm là khả năng tích hợp thiết bị phần cứng chuyên dụng
Dịch vụ hỗ trợ và cập nhật phần mềm là tiêu chí cần quan tâm trong ngành điện máy hiện nay. Nhiều doanh nghiệp gặp khó khăn nếu không có đơn vị hỗ trợ kỹ thuật sau khi triển khai. Vì vậy, phần mềm cần đi kèm chính sách cài đặt, hướng dẫn sử dụng rõ ràng và dễ hiểu. Ngoài ra, hợp đồng hỗ trợ nên ghi rõ điều khoản bảo hành và cập nhật phần mềm định kỳ. Điều này giúp doanh nghiệp yên tâm hơn trong suốt quá trình sử dụng phần mềm. Các phiên bản nâng cấp cần đảm bảo không gây ảnh hưởng đến dữ liệu cũ. Đội ngũ kỹ thuật cần phản hồi nhanh chóng khi có lỗi phát sinh trong vận hành thực tế. Thời gian xử lý sự cố nên được quy định rõ để tránh gián đoạn kinh doanh.
Xem thêm : Phần mềm quản lý tiến độ thi công xây dựng
Việc lựa chọn phần mềm bán hàng phù hợp cần xem xét đến khả năng cập nhật phiên bản thường xuyên. Nhà cung cấp cần liên tục cải tiến tính năng để đáp ứng yêu cầu vận hành thực tế. Điều này giúp phần mềm thích ứng tốt với thay đổi công nghệ và quy định quản lý mới. Ngoài ra, khi có lỗi phát sinh, bản cập nhật nhanh chóng giúp đảm bảo hệ thống luôn ổn định. Khả năng hỗ trợ người dùng khi cập nhật cũng là tiêu chí rất quan trọng cần được đánh giá. Nếu phần mềm không được cập nhật định kỳ sẽ nhanh chóng trở nên lạc hậu và khó sử dụng. Những bản nâng cấp nên tập trung tối ưu hiệu suất và bổ sung các chức năng hữu ích.

Dịch vụ hỗ trợ và cập nhật phần mềm là tiêu chí cần quan tâm trong ngành điện máy hiện nay
Việc triển khai phần mềm cần được lập kế hoạch cụ thể để đảm bảo quá trình diễn ra trơn tru, không gián đoạn. Các yếu tố như đào tạo nhân viên, chuẩn bị dữ liệu và kiểm tra vận hành cần thực hiện đồng bộ. Nếu thiếu chuẩn bị, phần mềm có thể gây gián đoạn hoạt động và mất dữ liệu. Dưới đây là những lưu ý giúp triển khai phần mềm hiệu quả.
Trước khi triển khai phần mềm bán hàng điện tử điện máy, doanh nghiệp cần chuẩn bị dữ liệu và hệ thống. Việc này giúp đảm bảo toàn bộ thông tin được lưu trữ chính xác, nhất quán và dễ dàng sử dụng. Hệ thống hạ tầng cũng cần kiểm tra kỹ lưỡng để tránh sự cố trong quá trình vận hành. Các bộ phận liên quan nên phối hợp để chuẩn hóa dữ liệu trước khi nhập vào phần mềm. Đây là bước quan trọng quyết định hiệu quả triển khai và giảm rủi ro khi sử dụng lâu dài.
Những việc cần thực hiện trước khi triển khai:
- Chuẩn hóa dữ liệu sản phẩm, khách hàng và thông tin bán hàng
- Kiểm tra khả năng tương thích hạ tầng công nghệ hiện tại với phần mềm
- Đảm bảo an toàn và bảo mật dữ liệu khi thực hiện chuyển đổi hệ thống
- Lên kế hoạch phân quyền và quản lý người dùng rõ ràng, chi tiết
Nếu doanh nghiệp không chuẩn bị tốt dữ liệu, quá trình triển khai có thể gặp nhiều rắc rối nghiêm trọng. Thông tin sai lệch hoặc thiếu đồng bộ sẽ gây ảnh hưởng đến vận hành toàn bộ hệ thống. Chuẩn bị hạ tầng kỹ lưỡng giúp giảm thiểu rủi ro và tránh gián đoạn trong hoạt động kinh doanh. Việc lập kế hoạch phân quyền giúp nhân sự dễ dàng thích nghi khi bắt đầu sử dụng phần mềm. Ngoài ra, cần có chính sách bảo mật chặt chẽ để bảo vệ dữ liệu khách hàng và doanh nghiệp. Đây là yếu tố quan trọng giúp quá trình triển khai đạt hiệu quả cao và ổn định lâu dài.
Xem thêm : Phần mềm quản lý doanh nghiệp ERP

Trước khi triển khai phần mềm bán hàng điện tử điện máy, doanh nghiệp cần chuẩn bị dữ liệu và hệ thống
Khi triển khai phần mềm bán hàng điện tử điện máy, đào tạo nhân viên là yếu tố vô cùng quan trọng. Nếu nhân viên không hiểu rõ quy trình, việc sử dụng phần mềm có thể gặp nhiều sai sót. Đào tạo đúng cách giúp nhân viên thao tác nhanh chóng, giảm thiểu lỗi và tiết kiệm thời gian. Điều này còn góp phần nâng cao hiệu quả làm việc và tối ưu trải nghiệm khách hàng. Do đó, doanh nghiệp cần xây dựng chương trình đào tạo phù hợp và khoa học cho đội ngũ.
Một số lưu ý trong đào tạo nhân viên:
- Cung cấp tài liệu hướng dẫn chi tiết, dễ hiểu và phù hợp từng vị trí
- Tổ chức khóa huấn luyện thực hành để nhân viên làm quen thao tác phần mềm
- Đánh giá kết quả sau đào tạo nhằm phát hiện và khắc phục điểm yếu
- Cập nhật kiến thức mới khi phần mềm có phiên bản nâng cấp tính năng
Đào tạo nhân viên sử dụng phần mềm bán hàng điện tử điện máy đúng quy trình giúp doanh nghiệp vận hành hiệu quả. Nhân viên thành thạo kỹ năng sử dụng sẽ xử lý giao dịch nhanh chóng và chính xác hơn. Khách hàng vì thế cũng nhận được dịch vụ chuyên nghiệp, tăng sự hài lòng và giữ chân lâu dài. Khi có phiên bản mới, việc tổ chức bổ sung đào tạo giúp nhân viên luôn theo kịp thay đổi. Ngoài ra, đào tạo thường xuyên tạo môi trường làm việc hiện đại và chuyên nghiệp hơn. Đây là nền tảng quan trọng đảm bảo doanh nghiệp phát triển bền vững trong ngành điện máy.

Khi triển khai phần mềm bán hàng điện tử điện máy, đào tạo nhân viên là yếu tố vô cùng quan trọng
Khi triển khai phần mềm bán hàng điện tử điện máy, việc đánh giá hiệu quả là bước rất quan trọng. Sau một thời gian sử dụng thử, doanh nghiệp cần so sánh hiệu suất trước và sau. Những chỉ số như tốc độ xử lý đơn hàng hay độ chính xác báo cáo cần được phân tích kỹ. Việc này giúp xác định phần mềm có phù hợp với mô hình kinh doanh thực tế hay không. Đồng thời, doanh nghiệp có thể đưa ra quyết định tiếp tục sử dụng hoặc điều chỉnh phù hợp.
Một số tiêu chí đánh giá hiệu quả:
- Đo lường tốc độ xử lý và quản lý đơn hàng của hệ thống
- So sánh độ chính xác dữ liệu trước và sau khi sử dụng phần mềm
- Kiểm tra mức độ hài lòng và phản hồi từ nhân viên sử dụng trực tiếp
- Đánh giá chi phí vận hành giảm thiểu được sau thời gian áp dụng thử
Đánh giá hiệu quả sau khi sử dụng thử phần mềm giúp doanh nghiệp đưa ra quyết định chính xác. Các chỉ số hiệu suất phản ánh rõ khả năng đáp ứng của phần mềm trong thực tế. Nhân viên trực tiếp trải nghiệm cũng cung cấp phản hồi hữu ích để cải tiến quy trình vận hành. So sánh chi phí vận hành trước và sau giúp đo lường lợi ích tiết kiệm thực sự. Nếu phần mềm đáp ứng tốt, doanh nghiệp nên tiếp tục triển khai lâu dài trong toàn hệ thống. Ngược lại, cần điều chỉnh hoặc lựa chọn giải pháp phù hợp hơn cho hoạt động kinh doanh.

Khi triển khai phần mềm bán hàng điện tử điện máy, việc đánh giá hiệu quả là bước rất quan trọng
Phần Mềm Việt là đơn vị chuyên cung cấp giải pháp phần mềm cho ngành điện tử điện máy. Với nhiều năm kinh nghiệm và đội ngũ chuyên môn cao, Phần Mềm Việt đã đồng hành cùng hàng trăm doanh nghiệp trên toàn quốc. Quy trình triển khai nhanh, chi phí hợp lý và hỗ trợ tận tâm chính là điểm mạnh nổi bật. Dưới đây là những lý do bạn nên lựa chọn Phần Mềm Việt.
Phần Mềm Việt cung cấp giải pháp phần mềm bán hàng điện tử điện máy phù hợp từng mô hình khác nhau. Mỗi doanh nghiệp đều có đặc thù vận hành riêng nên cần một hệ thống quản lý tối ưu. Phần mềm được phân tích và xây dựng dựa trên nhu cầu thực tế của khách hàng. Điều này giúp đảm bảo sự phù hợp tuyệt đối trong quản lý, vận hành và kinh doanh lâu dài. Nhờ đó, doanh nghiệp nâng cao hiệu quả bán hàng và tối ưu chi phí vận hành.
Giải pháp phù hợp từng mô hình:
- Phân tích quy trình kinh doanh để đưa ra thiết kế phần mềm chuyên biệt
- Xây dựng chức năng quản lý sát với nhu cầu thực tế từng ngành
- Tùy chỉnh linh hoạt theo quy mô và định hướng phát triển doanh nghiệp
- Hỗ trợ mở rộng khi nhu cầu quản lý phát sinh trong tương lai
Giải pháp thiết kế riêng của Phần Mềm Việt giúp doanh nghiệp phát triển ổn định hơn trong môi trường cạnh tranh. Việc phân tích chi tiết quy trình làm việc giúp phần mềm luôn sát thực tế và dễ sử dụng. Tính năng tùy chỉnh theo quy mô cho phép doanh nghiệp nhỏ hay lớn đều triển khai hiệu quả. Doanh nghiệp có thể mở rộng chức năng khi phát sinh thêm nhu cầu trong quá trình vận hành. Sự hỗ trợ này giúp tiết kiệm thời gian và chi phí điều chỉnh về sau. Đây là yếu tố quan trọng giúp khách hàng yên tâm khi lựa chọn giải pháp phần mềm tại Phần Mềm Việt

Phần Mềm Việt cung cấp giải pháp phần mềm bán hàng điện tử điện máy phù hợp từng mô hình khác nhau
Phần Mềm Việt luôn chú trọng hỗ trợ triển khai phần mềm bán hàng điện tử điện máy thật chuyên nghiệp. Đội ngũ kỹ thuật viên nhiều kinh nghiệm đảm bảo quy trình cài đặt và vận hành diễn ra suôn sẻ. Khách hàng được hướng dẫn chi tiết từng bước, từ cấu hình hệ thống đến thao tác sử dụng hàng ngày. Các vấn đề kỹ thuật phát sinh đều được xử lý kịp thời để tránh gián đoạn hoạt động kinh doanh. Nhờ vậy, doanh nghiệp an tâm sử dụng phần mềm hiệu quả và khai thác tối đa các tính năng.
Một số hỗ trợ triển khai và vận hành:
- Cài đặt phần mềm đúng chuẩn, bảo đảm an toàn dữ liệu cho doanh nghiệp
- Hướng dẫn chi tiết cho nhân viên sử dụng dễ dàng ngay từ ban đầu
- Giải đáp thắc mắc và xử lý nhanh các sự cố trong quá trình dùng
- Theo dõi, đánh giá vận hành để kịp thời đưa ra giải pháp tối ưu
Khi triển khai phần mềm bán hàng điện tử điện máy, Phần Mềm Việt cam kết hỗ trợ tận tình. Quy trình được thực hiện bài bản để đảm bảo mọi tính năng hoạt động chính xác. Nhân viên doanh nghiệp được đào tạo đầy đủ giúp làm quen nhanh chóng và hiệu quả. Trong quá trình vận hành, mọi sự cố đều được xử lý kịp thời, không ảnh hưởng công việc. Ngoài ra, hệ thống còn được kiểm tra định kỳ để duy trì hiệu suất ổn định. Đây chính là yếu tố tạo niềm tin cho khách hàng khi hợp tác cùng Phần Mềm Việt.

Phần Mềm Việt luôn chú trọng hỗ trợ triển khai phần mềm bán hàng điện tử điện máy thật chuyên nghiệp.
Phần Mềm Việt luôn chú trọng mang đến dịch vụ sau bán hàng tận tâm cho khách hàng doanh nghiệp. Đội ngũ kỹ thuật viên sẵn sàng hỗ trợ nhanh chóng khi hệ thống phần mềm gặp sự cố. Chính sách chăm sóc khách hàng được xây dựng bài bản, đảm bảo mang lại sự hài lòng dài lâu. Ngoài hỗ trợ kỹ thuật, Phần Mềm Việt còn tư vấn tối ưu quy trình vận hành hiệu quả. Điều này giúp doanh nghiệp yên tâm sử dụng phần mềm và tập trung phát triển kinh doanh bền vững.
Dịch vụ sau bán hàng nổi bật:
- Hỗ trợ kỹ thuật 24/7, xử lý nhanh mọi vấn đề phát sinh kịp thời
- Cập nhật phiên bản phần mềm thường xuyên, bổ sung tính năng mới hiện đại
- Tư vấn tối ưu hóa quy trình sử dụng, nâng cao hiệu quả quản lý bán hàng
- Bảo hành phần mềm rõ ràng, cam kết đồng hành cùng khách hàng lâu dài
Dịch vụ sau bán hàng chuyên nghiệp của Phần Mềm Việt mang lại giá trị lâu dài cho doanh nghiệp. Việc hỗ trợ kỹ thuật kịp thời giúp hệ thống luôn vận hành ổn định và hiệu quả. Các bản cập nhật liên tục giúp phần mềm phù hợp xu hướng công nghệ hiện đại. Nhờ đó, doanh nghiệp không lo lắng về việc lỗi thời hoặc thiếu tính năng cần thiết. Chính sách bảo hành rõ ràng tạo niềm tin và khẳng định uy tín thương hiệu. Đây là lợi thế cạnh tranh khiến nhiều doanh nghiệp lựa chọn đồng hành cùng Phần Mềm Việt.

Phần Mềm Việt luôn chú trọng mang đến dịch vụ sau bán hàng tận tâm cho khách hàng doanh nghiệp
Phần Mềm Việt là đơn vị triển khai phần mềm bán hàng điện tử điện máy uy tín hàng đầu. Doanh nghiệp có thể liên hệ trực tiếp để được tư vấn giải pháp phù hợp từng nhu cầu. Với đội ngũ chuyên môn cao, Phần Mềm Việt đảm bảo tiến độ triển khai nhanh và hiệu quả. Hệ thống hỗ trợ khách hàng tận tình từ khâu khảo sát đến bàn giao sử dụng chính thức. Đây là lựa chọn tối ưu giúp doanh nghiệp tiết kiệm chi phí và nâng cao hiệu quả quản lý.
Liên hệ hỗ trợ nhanh chóng:
- Tư vấn giải pháp phù hợp đặc thù từng mô hình kinh doanh
- Hỗ trợ cài đặt, hướng dẫn chi tiết và đầy đủ tính năng
- Bảo trì, nâng cấp phần mềm thường xuyên, ổn định lâu dài
- Cam kết chi phí hợp lý, minh bạch và cạnh tranh nhất thị trường
Phần Mềm Việt luôn đồng hành cùng doanh nghiệp trong suốt quá trình triển khai và vận hành phần mềm. Đội ngũ kỹ thuật hỗ trợ kịp thời mọi yêu cầu nhằm đảm bảo hệ thống vận hành ổn định. Khách hàng được hướng dẫn chi tiết để sử dụng phần mềm hiệu quả ngay từ ban đầu. Các bản cập nhật thường xuyên giúp hệ thống đáp ứng xu hướng mới của ngành điện máy. Doanh nghiệp có thể yên tâm về chi phí vì luôn được báo giá minh bạch. Đây là giải pháp toàn diện giúp nâng cao khả năng quản lý và tăng sức cạnh tranh bền vững
Thông tin liên hệ Phần Mềm Việt:
📞 Hotline: 0944 443 558
🌐 Website: https://phanmemviet.com.vn/
📍 Địa chỉ: 64 Nguyễn Đình Chiểu, Phường Đa Kao, Quận 1, TP.HCM
Chia sẻ bài viết
Danh mục phần mềm
Phần mềm quản lý bán hàng vật liệu xây dựng
Phần mềm quản lý bán hàng vật tư nông nghiệp
Phần mềm quản lý phân phối, bán sỉ, bán buôn
Phần mềm bán hàng vật tư thiết bị điện nước
Phần mềm quản lý bán hàng dược, thuốc thú y, thuốc thuỷ sản
Phần mềm quản lý bán hàng điện tử - điện máy
Phần mềm quản lý bán hàng phụ kiện, thời trang, mỹ phẩm
Phần mềm quản lý đại lý phân phối bia, nước ngọt, gas
Phần mềm quản lý bán hàng nông sản, thực phẩm, tiêu dùng
Phần mềm quản lý phương tiện vận tải logistics, container, chành xe
Phần mềm quản lý bán hàng nhôm kính xây dựng, kính cường lực
Phần mềm quản lý xưởng in ấn quảng cáo, in offset, bao bì
Phần mềm quản lý cầm đồ
Phần mềm quản lý gara ô tô
Phần mềm quản lý kinh doanh vật tư thiết bị y tế
Phần mềm viết theo yêu cầu lĩnh vực khác
Chúng tôi cam kết giải quyết các vấn đề quản trị theo từng doanh nghiệp và từng lĩnh vực cụ thể. Hãy chọn phần mềm bạn quan tâm, chúng tôi sẽ tư vấn và thiết kế theo yêu cầu của bạn.


Thiết kế riêng cho từng lĩnh vực


Đơn giản dễ sử dụng

Thu thập yêu cầu
Thiết kế phần mềm
Phát triển và kiểm thử
Triển khai và hỗ trợ
Bảo trì và nâng cấp

Cài đặt dễ dàng
Cập nhật tự động
Bảo mật
Hỗ trợ người dùng
Tối ưu hóa tài nguyên

Đánh giá nhu cầu
Phân tích và đề xuất giải pháp
Lập kế hoạch triển khai, kiểm tra đánh giá
Hướng dẫn triển khai và bảo trì
Đào tạo chuyển giao kiến thức

Thu thập yêu cầu
Thiết kế phần mềm
Phát triển và kiểm thử
Triển khai và hỗ trợ
Bảo trì và nâng cấp

Cài đặt dễ dàng
Cập nhật tự động
Bảo mật
Hỗ trợ người dùng
Tối ưu hóa tài nguyên

Đánh giá nhu cầu
Phân tích và đề xuất giải pháp
Lập kế hoạch triển khai, kiểm tra đánh giá
Hướng dẫn triển khai và bảo trì
Đào tạo chuyển giao kiến thức
DÙNG THỬ MIỄN PHÍ PHẦN MỀM VIỆT
Khám phá sự hiệu quả với Phần mềm Việt, chúng tôi sẵn sàng tùy chỉnh theo yêu cầu của bạn.
@2023 PHANMEMVIET. ALL RIGHTS RESERVED. PRODUCT BY MEKONGSOFT