

26/12/2025 16:43
Phần mềm bán hàng điện tử điện máy đóng vai trò quan trọng trong kinh doanh hiện đại. Với nhiều tính năng thông minh, phần mềm giúp tối ưu quy trình bán hàng, quản lý kho, chăm sóc khách hàng và phân tích dữ liệu. Bài viết này trình bày chi tiết 18 tính năng quan trọng được phân chia khoa học. Qua đó, bạn sẽ hiểu rõ hơn về lợi ích của phần mềm trong việc tăng doanh thu, tiết kiệm chi phí và phát triển bền vững. Đây là giải pháp công nghệ cần thiết cho các doanh nghiệp ngành điện tử điện máy hiện nay.
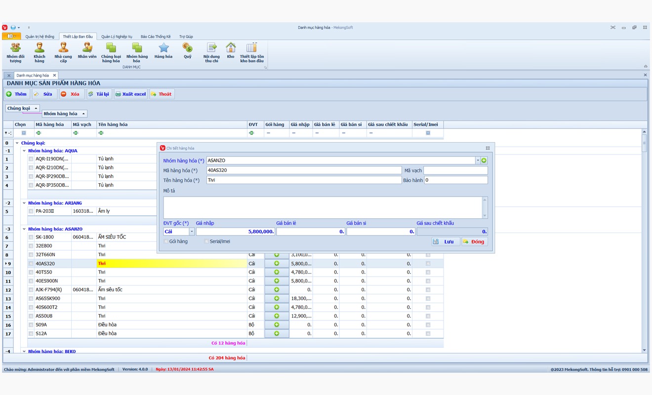
Phần mềm hỗ trợ doanh nghiệp theo dõi sản phẩm một cách toàn diện và khoa học hơn rất nhiều. Việc cập nhật, phân loại và kiểm tra tồn kho trở nên dễ dàng và chính xác. Từ đó giúp hạn chế sai sót và nâng cao hiệu suất vận hành cửa hàng. Các nội dung dưới đây sẽ giới thiệu rõ cách hệ thống quản lý sản phẩm hiệu quả.
- Thao tác nhập sản phẩm bằng file Excel diễn ra rất nhanh.
- Phần mềm hỗ trợ đọc đúng cấu trúc dữ liệu trong Excel.
- Người dùng dễ dàng kiểm tra thông tin trước khi tải dữ liệu.
- Hệ thống tự động báo lỗi khi file Excel sai định dạng.
- Dữ liệu được đồng bộ nhanh giúp quản lý sản phẩm chính xác.
- Nhân viên tiết kiệm thời gian nhập mới từng sản phẩm thủ công.
- Giúp cập nhật sản phẩm nhanh chóng cho cửa hàng điện máy.
- Hỗ trợ tùy chỉnh thuộc tính sản phẩm phù hợp từng ngành hàng.
- Tối ưu kiểm soát tồn kho giúp hạn chế sai lệch dữ liệu.
- Đảm bảo đồng bộ giá bán nhanh giữa các kênh phân phối.
- Giúp quản lý danh mục điện máy rõ ràng hỗ trợ tìm kiếm.
- Tăng tốc xử lý đơn hàng chuẩn xác nhờ dữ liệu sản phẩm.

Thao tác nhập sản phẩm bằng file Excel diễn ra rất nhanh.
- Quản lý sản phẩm theo tên, mã và tồn kho tức thì.
- Dễ dàng nhập xuất dữ liệu bằng file Excel nhanh chóng.
- Phân loại theo hãng như Sony, LG, Samsung chuẩn xác.
- Chia theo dòng sản phẩm: tivi, máy lạnh, máy giặt rõ ràng.
- Hỗ trợ lọc sản phẩm theo giá, công suất hoặc kích thước.
- Tự động cập nhật trạng thái hàng hóa theo thời gian thực.
- Phần mềm giúp theo dõi số lượng hàng tồn kho chính xác.
- Quản lý giá bán và thông tin sản phẩm dễ dàng, rõ ràng.
- Phân loại hàng theo hãng, nhóm, và nhu cầu sử dụng nhanh chóng.
- Gắn thẻ sản phẩm hỗ trợ tìm kiếm chính xác, tiện lợi hơn.
- Dễ dàng cập nhật thông tin sản phẩm mọi lúc trong hệ thống.
- Hỗ trợ tìm kiếm nâng cao theo tên, mã hoặc thương hiệu.

Quản lý sản phẩm theo tên, mã và tồn kho tức thì.
- Dễ dàng xem tồn kho từng chi nhánh trong hệ thống phần mềm.
- Hiển thị số lượng tồn kho theo sản phẩm từng địa điểm cụ thể.
- Hỗ trợ kiểm tra hàng hóa còn lại theo ngày, tuần, tháng.
- Tự động cập nhật tồn kho khi có đơn hàng mới phát sinh.
- Giảm thiểu thất thoát do sai sót kiểm kê thủ công.
- Quản lý tồn kho đồng bộ giữa các chi nhánh trong hệ thống.
- Hệ thống cảnh báo khi hàng tồn kho gần chạm mức tối thiểu.
- Tự động gửi thông báo đến quản lý và nhân viên phụ trách kho.
- Giúp kịp thời nhập thêm hàng trước khi xảy ra thiếu hụt.
- Hạn chế rủi ro mất doanh thu do hết hàng bất ngờ.
- Phân loại sản phẩm nào sắp hết để ưu tiên bổ sung.
- Tối ưu chuỗi cung ứng, nâng cao trải nghiệm khách hàng.

Dễ dàng xem tồn kho từng chi nhánh trong hệ thống phần mềm.
Tính năng này giúp tối ưu quy trình bán hàng từ tại quầy đến các kênh thương mại điện tử. Giao diện thân thiện hỗ trợ thao tác nhanh, giảm thiểu sai sót trong tính toán. Các hình thức thanh toán cũng được tích hợp linh hoạt để phục vụ đa dạng khách hàng. Những nội dung bên dưới sẽ trình bày cụ thể hơn về quá trình bán hàng.
- Giao diện đơn giản giúp nhân viên thao tác nhanh khi bán hàng.
- Các nút chức năng sắp xếp rõ ràng, dễ ghi nhớ và sử dụng.
- Hỗ trợ tìm kiếm sản phẩm bằng tên, mã hoặc mã vạch tiện lợi.
- Hiển thị đầy đủ thông tin sản phẩm ngay trên màn hình bán hàng.
- Cho phép thêm hàng, xóa hàng hoặc chỉnh sửa số lượng dễ dàng.
- Tối ưu hóa thao tác thanh toán, giảm thời gian chờ cho khách.
- Hệ thống tự động tính tổng tiền dựa trên giá và số lượng sản phẩm.
- Mỗi thao tác tính toán đều được xử lý nhanh chóng và chính xác tuyệt đối.
- Giảm thiểu lỗi nhập liệu nhờ tích hợp công nghệ quét mã vạch.
- Nhân viên dễ dàng kiểm tra, sửa đổi hóa đơn trước khi thanh toán.
- In hóa đơn nhanh chóng chỉ trong vài giây sau khi hoàn tất đơn hàng.
- Tối ưu trải nghiệm khách mua với quy trình thanh toán liền mạch.

Giao diện đơn giản giúp nhân viên thao tác nhanh khi bán hàng.
- Kết nối trực tiếp với các sàn thương mại điện tử phổ biến hiện nay.
- Đồng bộ đơn hàng online về phần mềm nhanh chóng, không bị sai lệch dữ liệu.
- Tự động cập nhật tồn kho khi có đơn hàng phát sinh trên các sàn.
- Quản lý giá bán trên từng sàn từ một hệ thống duy nhất.
- Hạn chế tối đa tình trạng hết hàng nhưng vẫn nhận đơn online.
- Giúp theo dõi hiệu quả bán hàng online dễ dàng, trực quan hơn.
- Tự động đồng bộ đơn hàng từ các kênh bán hàng online phổ biến hiện nay.
- Cập nhật trạng thái đơn hàng theo thời gian thực, tránh sai sót trong xử lý.
- Hệ thống kết nối chặt chẽ giữa website, sàn thương mại điện tử và phần mềm.
- Khi khách đặt hàng, dữ liệu lập tức chuyển vào hệ thống quản lý trung tâm.
- Giảm thiểu thao tác thủ công, nâng cao tốc độ xử lý đơn hàng hiệu quả.
- Đảm bảo không bỏ sót đơn hàng, nâng cao uy tín với khách hàng mua online.

Kết nối trực tiếp với các sàn thương mại điện tử phổ biến hiện nay.
- Hệ thống chấp nhận thanh toán bằng tiền mặt tiện lợi tại cửa hàng.
- Khách hàng có thể chuyển khoản qua nhiều ngân hàng khác nhau.
- Hỗ trợ quét mã QR để thanh toán nhanh chóng, bảo mật cao.
- Tích hợp ví điện tử giúp thanh toán không cần tiền mặt.
- Tự động cập nhật trạng thái thanh toán vào phần mềm.
- Lưu lịch sử giao dịch để dễ kiểm tra và đối soát sau này.
- Hỗ trợ thanh toán qua Momo, ZaloPay, ShopeePay tiện lợi và nhanh chóng.
- Cho phép khách chọn nhiều phương thức ví điện tử linh hoạt theo nhu cầu.
- Đồng bộ giao dịch từ ví điện tử vào hệ thống bán hàng tự động chính xác.
- Giảm thời gian chờ thanh toán nhờ kết nối ví điện tử tức thì.
- Tăng tỷ lệ mua hàng nhờ hỗ trợ thanh toán nhanh, không dùng tiền mặt.
- Đảm bảo an toàn thông tin giao dịch qua các cổng thanh toán được cấp phép.

Hệ thống chấp nhận thanh toán bằng tiền mặt tiện lợi tại cửa hàng.
- Nhân viên tạo đơn hàng chỉ trong vài giây trên phần mềm.
- Hệ thống tự động điền thông tin khách hàng đã lưu trước đó.
- Có thể chỉnh sửa sản phẩm, số lượng ngay trên giao diện đơn hàng.
- Hóa đơn được in ra nhanh chóng bằng máy in kết nối phần mềm.
- Phần mềm hỗ trợ nhiều mẫu hóa đơn cho từng loại sản phẩm khác nhau.
- Đơn hàng được lưu trữ và quản lý đồng bộ theo thời gian thực.
- Hệ thống cập nhật trạng thái đơn hàng tự động theo từng bước xử lý.
- Nhân viên dễ dàng kiểm tra tiến độ giao hàng trên giao diện phần mềm.
- Trạng thái đơn hàng rõ ràng: chờ xác nhận, đóng gói, vận chuyển, hoàn tất.
- Giảm sai sót khi theo dõi thủ công, tiết kiệm thời gian cho nhân viên.
- Cho phép khách hàng tra cứu đơn hàng nhanh qua mã vận đơn.
- Thống kê trạng thái giúp đánh giá hiệu suất xử lý đơn hàng hàng ngày.

Nhân viên tạo đơn hàng chỉ trong vài giây trên phần mềm.
- Ghi lại đầy đủ từng lần khách hàng yêu cầu đổi hoặc trả sản phẩm.
- Mỗi giao dịch đổi trả đều được lưu cùng thông tin thời gian và người xử lý.
- Hệ thống cho phép truy xuất lịch sử đổi trả chỉ trong vài giây.
- Giảm nhầm lẫn nhờ theo dõi chi tiết từng lý do đổi trả cụ thể.
- Nhân viên dễ dàng kiểm tra lại dữ liệu khi có sự cố phát sinh.
- Tăng độ minh bạch, giúp khách hàng yên tâm trong quá trình mua hàng.
- Hệ thống tự động trừ tồn kho ngay khi đơn hàng được đổi trả.
- Phần mềm ghi nhận chính xác số lượng sản phẩm quay lại kho.
- Dữ liệu tồn kho được đồng bộ trong thời gian thực cho mọi chi nhánh.
- Tránh thất thoát hàng hoá nhờ cập nhật tồn kho tự động.
- Hỗ trợ kiểm kê kho dễ dàng sau mỗi lần đổi trả sản phẩm.
- Quản lý luôn nắm rõ số lượng hàng tồn thực tế tức thì.

Ghi lại đầy đủ từng lần khách hàng yêu cầu đổi hoặc trả sản phẩm.
Phần mềm giúp lưu trữ thông tin khách hàng và theo dõi hành vi mua sắm một cách chặt chẽ. Các chương trình khuyến mãi có thể được cá nhân hóa tùy theo nhóm khách cụ thể. Việc gửi thông báo tự động giúp tăng tương tác và giữ chân khách hàng tốt hơn. Những phần sau sẽ mô tả rõ ràng cách phần mềm hỗ trợ chăm sóc khách hàng.
Phần mềm bán hàng điện tử điện máy giúp doanh nghiệp nâng cao hiệu quả chăm sóc và quản lý khách hàng. Việc lưu trữ dữ liệu đầy đủ giúp nhân viên dễ dàng tư vấn và chăm sóc sau bán. Hệ thống tự động phân loại khách theo lịch sử mua hàng để cá nhân hoá trải nghiệm. Các thông tin được đồng bộ, dễ dàng truy xuất từ nhiều thiết bị khác nhau. Nhờ vậy, doanh nghiệp tạo dựng được mối quan hệ bền vững với từng khách hàng.
Một số điểm nổi bật của tính năng lưu trữ thông tin:
- Dễ dàng thêm mới và chỉnh sửa thông tin khách hàng
- Hỗ trợ phân loại theo nhóm hoặc hành vi mua sắm
- Lưu lại lịch sử mua hàng theo từng giao dịch
- Đồng bộ hoá dữ liệu trên nhiều nền tảng thiết bị
- Giúp nhân viên theo dõi, nhắc lịch chăm sóc định kỳ
Tính năng lưu trữ thông tin khách hàng không chỉ đơn thuần là lưu trữ dữ liệu cơ bản. Nó còn giúp tạo hồ sơ chi tiết cho từng khách hàng, hỗ trợ xây dựng chương trình ưu đãi phù hợp. Nhờ đó, các chiến dịch chăm sóc được triển khai đúng người, đúng thời điểm. Doanh nghiệp dễ dàng nắm bắt hành vi, nhu cầu mua sắm thực tế. Đây là nền tảng quan trọng để nâng cao chất lượng dịch vụ. Tối ưu trải nghiệm khách hàng chính là yếu tố then chốt để giữ chân họ.

Phần mềm bán hàng điện tử điện máy giúp doanh nghiệp nâng cao hiệu quả chăm sóc và quản lý khách hàng.
Phần mềm bán hàng điện tử điện máy giúp doanh nghiệp vận hành hiệu quả và chăm sóc khách hàng chuyên nghiệp. Việc quản lý chương trình khuyến mãi cần sự linh hoạt để tăng sức cạnh tranh trên thị trường. Nhờ tính năng thông minh, doanh nghiệp dễ dàng theo dõi, điều chỉnh và phân loại từng ưu đãi phù hợp. Từ đó, hiệu quả tiếp cận và giữ chân khách hàng được nâng cao rõ rệt. Khả năng phân tích dữ liệu giúp tối ưu chiến dịch trong từng giai đoạn kinh doanh.
Các chức năng khuyến mãi nổi bật gồm:
- Tạo mã giảm giá cho từng nhóm khách hàng khác nhau
- Hỗ trợ thiết lập ưu đãi theo khung giờ cố định
- Quản lý quà tặng đi kèm theo đơn hàng cụ thể
- Tự động thông báo chương trình đến khách hàng trung thành
- Theo dõi hiệu quả từng chiến dịch khuyến mãi trực tiếp
Tính năng tạo chương trình khuyến mãi trong phần mềm mang lại nhiều lợi ích cho nhà bán lẻ. Nó giúp doanh nghiệp cá nhân hóa ưu đãi để tăng trải nghiệm mua sắm cho khách hàng. Ngoài ra, các công cụ phân tích giúp đánh giá hiệu quả từng chương trình nhanh chóng và chính xác. Người dùng cũng có thể tùy chỉnh linh hoạt theo nhu cầu từng thời điểm kinh doanh. Sự tự động hóa tiết kiệm thời gian và nhân lực triển khai các chiến dịch. Đây là một lợi thế lớn để cạnh tranh trên thị trường điện máy ngày càng khốc liệt.

Phần mềm bán hàng điện tử điện máy giúp doanh nghiệp vận hành hiệu quả và chăm sóc khách hàng chuyên nghiệp
Phần mềm bán hàng điện tử điện máy giúp tăng hiệu quả chăm sóc khách hàng rõ rệt. Một trong những tính năng nổi bật là khả năng gửi thông báo tự động, giúp duy trì kết nối thường xuyên với khách hàng. Những thông báo này có thể là về khuyến mãi, đơn hàng hoặc bảo hành sản phẩm. Việc tự động hóa này giúp tiết kiệm thời gian và hạn chế sai sót. Ngoài ra, thông báo kịp thời còn nâng cao trải nghiệm và giữ chân khách hàng hiệu quả.
Các lợi ích nổi bật sau đây:
- Gửi khuyến mãi tự động đến từng nhóm khách hàng
- Cập nhật trạng thái đơn hàng nhanh chóng, chính xác
- Nhắc lịch bảo hành và chăm sóc sau bán hàng
- Cá nhân hóa nội dung theo lịch sử mua hàng
- Tự động thông báo hàng mới theo nhu cầu riêng
Việc tích hợp gửi thông báo tự động mang lại nhiều lợi ích thực tế cho doanh nghiệp. Doanh nghiệp có thể dễ dàng điều chỉnh nội dung và thời gian gửi phù hợp. Điều này giúp tăng tương tác và duy trì sự hiện diện trong tâm trí khách hàng. Ngoài ra, phần mềm còn cho phép theo dõi phản hồi từ khách để tối ưu chiến dịch. Gửi thông báo đúng lúc sẽ giúp kích thích nhu cầu và tăng doanh số. Cuối cùng, tính năng này góp phần chuyên nghiệp hóa quy trình chăm sóc khách hàng.

Phần mềm bán hàng điện tử điện máy giúp tăng hiệu quả chăm sóc khách hàng rõ rệt
Tính năng giúp theo dõi hiệu suất và hoạt động nhân viên một cách minh bạch và chính xác. Mỗi tài khoản có quyền truy cập khác nhau, hạn chế sai lệch và gian lận nội bộ. Hệ thống còn lưu lại toàn bộ thao tác để tăng mức độ kiểm soát và bảo mật. Phần nội dung bên dưới sẽ thể hiện rõ khả năng quản lý nhân sự của phần mềm.
Phân quyền rõ ràng giúp nhà quản lý dễ dàng kiểm soát và theo dõi hiệu suất nhân viên. Mỗi nhân viên chỉ được phép truy cập chức năng phù hợp với vai trò trong hệ thống. Điều này giảm thiểu rủi ro sai sót và bảo mật dữ liệu kinh doanh hiệu quả hơn. Quản lý sẽ biết ai chịu trách nhiệm ở từng bước bán hàng. Hệ thống ghi nhận hoạt động của từng cá nhân rõ ràng, minh bạch và dễ tra cứu.
Các lợi ích khi sử dụng tính năng phân quyền
- Dễ dàng gán quyền theo vị trí từng nhân viên
- Giúp hạn chế rủi ro thao tác không cần thiết
- Kiểm soát mọi hoạt động theo đúng trách nhiệm
- Tăng tính minh bạch trong quá trình bán hàng
- Hỗ trợ đánh giá nhân viên dựa trên dữ liệu thật
Việc phân quyền không chỉ giúp kiểm soát mà còn tăng tính chuyên nghiệp trong quản lý. Phần mềm tự động hóa giúp tiết kiệm thời gian đào tạo cho nhân viên mới. Những giới hạn phân quyền tạo ra môi trường làm việc an toàn và chính xác. Khi nhân viên biết rõ vai trò, họ tập trung hơn vào nhiệm vụ của mình. Từ đó, hiệu quả công việc được cải thiện rõ rệt theo thời gian. Đây là một phần không thể thiếu của phần mềm bán hàng điện tử điện máy.

Phân quyền rõ ràng giúp nhà quản lý dễ dàng kiểm soát và theo dõi hiệu suất nhân viên
Phần mềm bán hàng điện tử điện máy giúp doanh nghiệp dễ dàng kiểm soát nhân viên hiệu quả hơn. Quản lý hiệu suất bán hàng theo từng cá nhân, theo thời gian, theo mặt hàng rất tiện lợi. Dữ liệu được cập nhật liên tục, hỗ trợ đánh giá và cải thiện hiệu quả làm việc nhanh chóng. Với hệ thống phân quyền, nhân viên chỉ thấy tính năng phù hợp với nhiệm vụ của họ. Nhờ đó, chủ doanh nghiệp tiết kiệm thời gian và tránh thất thoát không đáng có.
Các lợi ích nổi bật khi quản lý nhân viên qua phần mềm:
- Phân quyền rõ ràng, bảo mật cao, dễ kiểm soát
- Theo dõi từng nhân viên theo thời gian thực
- Hiển thị báo cáo hiệu suất nhanh chóng, chi tiết
- Tự động cảnh báo khi hiệu suất giảm bất thường
- Giúp chấm công, tính lương chính xác, minh bạch
Hệ thống phần mềm giúp nhà quản lý luôn theo sát hiệu suất bán hàng từng nhân viên. Không cần theo dõi thủ công, dữ liệu tự động ghi nhận và tổng hợp đầy đủ. Các chỉ số hiệu suất sẽ hiển thị rõ ràng theo ngày, tuần hoặc tháng. Người quản lý có thể kịp thời điều chỉnh hoặc hỗ trợ nhân viên khi cần. Nhờ vậy, hiệu quả kinh doanh được cải thiện rõ rệt, giảm rủi ro sai sót. Phần mềm giúp quản lý dễ dàng, minh bạch và nhanh chóng hơn rất nhiều.

Phần mềm bán hàng điện tử điện máy giúp doanh nghiệp dễ dàng kiểm soát nhân viên hiệu quả hơn
Phần mềm bán hàng điện tử điện máy giúp doanh nghiệp quản lý nhân viên một cách khoa học, tiện lợi. Việc giám sát hoạt động của từng cá nhân trở nên minh bạch và chính xác hơn nhiều. Nhờ hệ thống phân quyền, mỗi nhân viên chỉ được thao tác trong phạm vi cho phép. Điều này giúp hạn chế rủi ro, tránh sai sót và gian lận trong công việc. Đặc biệt, tính năng ghi nhận lịch sử thao tác góp phần nâng cao hiệu quả quản trị nội bộ.
Các lợi ích nổi bật khi ghi nhận thao tác người dùng:
- Theo dõi hành vi làm việc của từng cá nhân
- Dễ dàng tra soát lỗi phát sinh trong quá trình bán hàng
- Giúp quản lý xác minh lại các thay đổi quan trọng
- Hạn chế tối đa tình trạng chỉnh sửa không rõ nguồn
- Tăng cường trách nhiệm và tính minh bạch cho nhân viên
Ghi nhận lịch sử thao tác mang lại lợi ích rõ ràng cho người quản lý và cả nhân viên. Mỗi hành động đều được lưu vết, giúp doanh nghiệp dễ kiểm soát hơn. Nhân viên cũng ý thức được trách nhiệm khi làm việc trên hệ thống phần mềm. Khi có vấn đề, việc tìm nguyên nhân và xử lý trở nên đơn giản và nhanh chóng. Điều này giúp doanh nghiệp tiết kiệm thời gian và hạn chế thất thoát. Quản lý dữ liệu trở nên chặt chẽ, an toàn và rõ ràng hơn.

Phần mềm bán hàng điện tử điện máy giúp doanh nghiệp quản lý nhân viên một cách khoa học, tiện lợi
Hệ thống báo cáo đa dạng giúp nhà quản lý nắm bắt tình hình kinh doanh rõ ràng và chính xác. Báo cáo có thể lọc theo thời gian, nhóm sản phẩm hoặc chi nhánh hoạt động. Ngoài ra, còn có thể xuất báo cáo và hiển thị bằng biểu đồ trực quan. Những nội dung sau sẽ giúp bạn hiểu rõ hơn về công cụ phân tích dữ liệu.
Phần mềm bán hàng điện tử điện máy giúp quản lý dữ liệu bán hàng nhanh chóng và chính xác. Trong đó, chức năng báo cáo theo thời gian đóng vai trò then chốt cho doanh nghiệp. Từ dữ liệu, nhà quản lý dễ dàng nắm bắt xu hướng tiêu dùng của khách hàng. Mọi thông tin đều được trình bày trực quan, dễ hiểu, hỗ trợ phân tích hiệu quả. Nhờ đó, việc điều chỉnh chiến lược kinh doanh trở nên linh hoạt và kịp thời.
Các báo cáo nổi bật của phần mềm gồm:
- Báo cáo doanh thu theo ngày, tuần, tháng linh hoạt
- Thống kê mặt hàng bán chạy trong khoảng thời gian tùy chọn
- So sánh hiệu suất chi nhánh theo từng giai đoạn cụ thể
- Theo dõi tăng trưởng doanh số theo thời gian thực
- Phân tích xu hướng mua sắm dựa trên dữ liệu lịch sử
Phân tích báo cáo bán hàng giúp doanh nghiệp nâng cao hiệu suất kinh doanh trong từng thời điểm. Các biểu đồ báo cáo trực quan giúp dễ theo dõi và đưa ra quyết định chính xác. Với dữ liệu theo thời gian, người quản lý dễ phát hiện điểm mạnh và điểm yếu trong hoạt động. Báo cáo còn hỗ trợ phân bổ nguồn lực và hàng hóa hợp lý giữa các chi nhánh. Việc theo dõi số liệu thực tế giúp quản lý không còn phụ thuộc vào cảm tính. Nhờ đó, doanh nghiệp tối ưu quy trình vận hành và nâng cao trải nghiệm khách hàng.

Phần mềm bán hàng điện tử điện máy giúp quản lý dữ liệu bán hàng nhanh chóng và chính xác
Phân tích xu hướng tiêu dùng giúp nhà bán hàng hiểu rõ khách hàng đang quan tâm đến sản phẩm nào. Bằng cách theo dõi dữ liệu, phần mềm sẽ xác định sản phẩm nào đang được tiêu thụ nhiều nhất. Điều này hỗ trợ cửa hàng điều chỉnh chiến lược nhập hàng, tránh tình trạng tồn kho kéo dài. Ngoài ra, nó còn giúp doanh nghiệp xây dựng các chương trình khuyến mãi phù hợp từng giai đoạn. Nhờ đó, hoạt động kinh doanh luôn thích ứng linh hoạt theo thị trường đang thay đổi.
Các điểm nổi bật của tính năng này gồm:
- Theo dõi sản phẩm có lượt mua tăng liên tục
- Thống kê độ tuổi thường mua từng nhóm hàng
- Nhận diện thời điểm bán chạy trong năm
- So sánh biến động nhu cầu theo thời gian
- Gợi ý xu hướng mới dựa vào hành vi mua
Phân tích xu hướng tiêu dùng là vũ khí giúp nhà bán lẻ đi trước đối thủ cạnh tranh. Khi hiểu được nhu cầu thật sự của người mua, cửa hàng sẽ tối ưu hiệu quả quảng cáo. Thay vì chạy theo cảm tính, mọi quyết định giờ đây dựa trên số liệu chính xác. Điều này không chỉ giúp tăng doanh thu mà còn tiết kiệm rất nhiều chi phí vận hành. Đặc biệt trong ngành điện tử điện máy, nhu cầu thay đổi liên tục theo công nghệ mới. Vì thế, tính năng này cực kỳ quan trọng để kinh doanh hiệu quả hơn.

Phân tích xu hướng tiêu dùng giúp nhà bán hàng hiểu rõ khách hàng đang quan tâm đến sản phẩm nào
Phần mềm bán hàng điện tử điện máy giúp tối ưu hóa quy trình theo dõi và phân tích số liệu. Doanh nghiệp dễ dàng tổng hợp các chỉ số bán hàng và lợi nhuận theo từng giai đoạn. Hệ thống cho phép người dùng tạo báo cáo tùy chỉnh theo nhu cầu cụ thể. Điều này hỗ trợ nhà quản lý đưa ra quyết định nhanh chóng và chính xác hơn. Giao diện báo cáo thường trực quan, dễ sử dụng và linh hoạt trong thống kê.
Dưới đây là các tính năng nổi bật cần lưu ý:
- Chọn trường dữ liệu tùy ý khi tạo báo cáo
- Tự điều chỉnh định dạng báo cáo theo từng mục
- Kết hợp nhiều tiêu chí phân tích trong một báo cáo
- Xuất báo cáo nhanh theo các mẫu được lưu trước
- So sánh dữ liệu theo giai đoạn bất kỳ dễ dàng
Tùy chỉnh báo cáo linh hoạt giúp nhà quản lý tiếp cận số liệu phù hợp với từng mục tiêu kinh doanh. Họ có thể chọn thông tin cần phân tích thay vì dùng mẫu cứng nhắc. Điều này tiết kiệm thời gian tổng hợp và tối ưu hóa quá trình đánh giá hiệu quả. Các bộ lọc trong phần mềm giúp lọc dữ liệu chính xác, sát với thực tế hoạt động. Nhờ đó, nhà quản lý dễ dàng theo dõi xu hướng tiêu dùng của khách hàng. Báo cáo từ phần mềm còn có thể hỗ trợ trong lập kế hoạch kinh doanh.

Phần mềm bán hàng điện tử điện máy giúp tối ưu hóa quy trình theo dõi và phân tích số liệu.
Phần mềm hỗ trợ mở rộng mô hình kinh doanh với khả năng tích hợp và liên kết đa dạng hệ thống. Có thể kết nối dễ dàng với thiết bị và các phần mềm thứ ba như kế toán hoặc CRM. Quản lý chuỗi cửa hàng cũng trở nên thuận tiện hơn thông qua một nền tảng duy nhất. Các tính năng dưới đây sẽ làm rõ khả năng tích hợp và mở rộng hệ thống.
Phần mềm bán hàng điện tử điện máy cần hỗ trợ kết nối thiết bị phần cứng một cách trơn tru. Việc này giúp quá trình thanh toán, in hóa đơn và kiểm kho được thực hiện nhanh chóng. Các thiết bị như máy quét mã vạch, máy in hóa đơn hay ngăn kéo đựng tiền cần được hỗ trợ tốt. Điều này đảm bảo việc vận hành tại quầy thu ngân diễn ra liền mạch và chính xác. Giải pháp phù hợp sẽ giúp doanh nghiệp tiết kiệm chi phí đầu tư thiết bị phức tạp.
Khả năng kết nối thiết bị phần cứng hiệu quả
- Kết nối nhanh với máy in hóa đơn tại quầy
- Hỗ trợ máy quét mã vạch nhiều loại phổ biến
- Tương thích với ngăn kéo đựng tiền tự động
- Hoạt động ổn định cùng cân điện tử thông minh
- Tích hợp mượt với thiết bị kiểm kho cầm tay
Khả năng tích hợp phần cứng mạnh giúp tối ưu toàn bộ quy trình bán hàng điện tử điện máy. Nhân viên thao tác nhanh hơn, tránh sai sót khi thanh toán và kiểm kho. Việc đồng bộ dữ liệu giữa phần mềm và thiết bị cũng chính xác hơn. Hệ thống không cần thay đổi phần cứng khi nâng cấp phần mềm. Điều này mang lại sự linh hoạt trong quản lý và vận hành. Doanh nghiệp có thể mở rộng quy mô mà không bị gián đoạn.

Phần mềm bán hàng điện tử điện máy cần hỗ trợ kết nối thiết bị phần cứng một cách trơn tru.
Phần mềm bán hàng điện tử điện máy ngày nay cần khả năng tích hợp linh hoạt với hệ thống bên ngoài. Nhờ đó, doanh nghiệp có thể kết nối với công cụ quản lý kho, kế toán hay vận chuyển. Việc này giúp tối ưu quy trình, tiết kiệm thời gian và giảm sai sót khi vận hành. Khả năng liên kết phần mềm thứ ba giúp tăng hiệu quả hoạt động kinh doanh một cách rõ rệt. Sự linh hoạt này đặc biệt cần thiết với mô hình kinh doanh đa nền tảng, nhiều kênh.
Liên kết thông minh với hệ thống khác:
- Kết nối dữ liệu với phần mềm quản lý kho chính xác
- Đồng bộ đơn hàng với nền tảng giao hàng nhanh chóng
- Tích hợp phần mềm kế toán để kiểm soát tài chính hiệu quả
- Hỗ trợ API mở để dễ dàng kết nối các hệ thống mới
- Cho phép đồng bộ với công cụ chăm sóc khách hàng đa kênh
Khả năng mở rộng phần mềm giúp doanh nghiệp dễ thích ứng khi thị trường thay đổi đột ngột. Phần mềm tốt phải hỗ trợ nhiều công cụ khác nhau tùy vào mục tiêu kinh doanh. Điều này giúp tiết kiệm chi phí phát triển phần mềm mới khi có nhu cầu. Với API linh hoạt, doanh nghiệp có thể kết nối thêm công cụ bất kỳ lúc nào. Nhờ đó, hoạt động bán hàng vẫn trơn tru dù thay đổi quy mô. Khả năng tích hợp mạnh là yếu tố giúp phần mềm thích hợp dài lâu.

Phần mềm bán hàng điện tử điện máy ngày nay cần khả năng tích hợp linh hoạt với hệ thống bên ngoài.
Phần mềm bán hàng điện tử điện máy hiện đại cho phép mở rộng hoạt động nhanh chóng và linh hoạt. Việc thêm mới chi nhánh không yêu cầu cài đặt thủ công phức tạp. Dữ liệu toàn hệ thống được đồng bộ giúp quản lý dễ dàng và chính xác. Nhân viên tại các điểm bán có thể truy cập tức thời, hỗ trợ phục vụ khách hàng hiệu quả. Tính năng này đặc biệt phù hợp với doanh nghiệp đang tăng trưởng và mở rộng quy mô nhanh.
Một số lợi ích nổi bật của khả năng mở rộng chi nhánh:
- Thêm chi nhánh mới chỉ vài thao tác đơn giản
- Dữ liệu đồng bộ giữa các điểm bán tức thì
- Giảm thiểu chi phí quản lý hạ tầng công nghệ
- Quản lý tập trung giúp tiết kiệm nhiều nguồn lực
- Linh hoạt điều phối hàng hóa giữa các chi nhánh
Khả năng mở rộng không giới hạn giúp doanh nghiệp thích ứng tốt với thị trường thay đổi nhanh. Các chi nhánh mới vẫn hoạt động ổn định mà không cần triển khai lại từ đầu. Nhờ vào công nghệ điện toán đám mây, mọi điểm bán đều được kết nối đồng bộ. Doanh nghiệp dễ dàng kiểm soát hiệu quả kinh doanh từng chi nhánh riêng lẻ. Đây là một ưu điểm lớn của phần mềm bán hàng hiện đại. Do đó, các công ty lớn nhỏ đều có thể áp dụng hiệu quả.

Phần mềm bán hàng điện tử điện máy hiện đại cho phép mở rộng hoạt động nhanh chóng và linh hoạt
Phần mềm bán hàng điện tử điện máy giúp quản lý sản phẩm, đơn hàng và tồn kho nhanh chóng, chính xác. Doanh nghiệp tiết kiệm thời gian, chi phí nhờ tự động hóa quy trình từ bán hàng đến hậu cần. Phần mềm hỗ trợ kết nối đa kênh, giúp đồng bộ dữ liệu trên website, sàn thương mại điện tử, cửa hàng. Ngoài ra, việc báo cáo tài chính, doanh thu, tồn kho được xử lý nhanh, dễ theo dõi
Tính năng nổi bật bạn không nên bỏ qua:
- Đồng bộ dữ liệu từ online đến cửa hàng
- Quản lý tồn kho và đơn hàng linh hoạt
- Hệ thống báo cáo tài chính chi tiết rõ ràng
- Hỗ trợ tích hợp nhiều thiết bị bán hàng
- Giao diện dễ dùng, phù hợp mọi nhân viên
Phần mềm Việt là đơn vị chuyên triển khai phần mềm bán hàng điện tử điện máy toàn quốc. Đội ngũ kỹ thuật luôn hỗ trợ nhanh chóng, giúp doanh nghiệp hoạt động hiệu quả. Hệ thống bảo mật cao, đảm bảo an toàn dữ liệu tuyệt đối cho khách hàng. Đội ngũ tư vấn tận tâm giúp khách hàng chọn gói phần mềm phù hợp. Phần mềm Việt còn hỗ trợ đào tạo sử dụng miễn phí cho nhân viên. Liên hệ ngay Phần Mềm Việt để được tư vấn và trải nghiệm dùng thử.
Thông tin liên hệ Phần Mềm Việt:
📞 Hotline: 0944 443 558
🌐 Website:https://phanmemviet.com.vn/
📍 Địa chỉ: 64 Nguyễn Đình Chiểu, Phường Đa Kao, Quận 1, TP.HCM
Chia sẻ bài viết
Danh mục phần mềm
Phần mềm quản lý bán hàng vật liệu xây dựng
Phần mềm quản lý bán hàng vật tư nông nghiệp
Phần mềm quản lý phân phối, bán sỉ, bán buôn
Phần mềm bán hàng vật tư thiết bị điện nước
Phần mềm quản lý bán hàng dược, thuốc thú y, thuốc thuỷ sản
Phần mềm quản lý bán hàng điện tử - điện máy
Phần mềm quản lý bán hàng phụ kiện, thời trang, mỹ phẩm
Phần mềm quản lý đại lý phân phối bia, nước ngọt, gas
Phần mềm quản lý bán hàng nông sản, thực phẩm, tiêu dùng
Phần mềm quản lý phương tiện vận tải logistics, container, chành xe
Phần mềm bán hàng
Phần mềm quản lý bán hàng nhôm kính xây dựng, kính cường lực
Phần mềm quản lý xưởng in ấn quảng cáo, in offset, bao bì
Phần mềm quản lý cầm đồ
Phần mềm quản lý gara ô tô
Phần mềm quản lý kinh doanh vật tư thiết bị y tế
Phần mềm viết theo yêu cầu lĩnh vực khác
Chúng tôi cam kết giải quyết các vấn đề quản trị theo từng doanh nghiệp và từng lĩnh vực cụ thể. Hãy chọn phần mềm bạn quan tâm, chúng tôi sẽ tư vấn và thiết kế theo yêu cầu của bạn.


Thiết kế riêng cho từng lĩnh vực


Đơn giản dễ sử dụng

Thu thập yêu cầu
Thiết kế phần mềm
Phát triển và kiểm thử
Triển khai và hỗ trợ
Bảo trì và nâng cấp

Cài đặt dễ dàng
Cập nhật tự động
Bảo mật
Hỗ trợ người dùng
Tối ưu hóa tài nguyên

Đánh giá nhu cầu
Phân tích và đề xuất giải pháp
Lập kế hoạch triển khai, kiểm tra đánh giá
Hướng dẫn triển khai và bảo trì
Đào tạo chuyển giao kiến thức

Thu thập yêu cầu
Thiết kế phần mềm
Phát triển và kiểm thử
Triển khai và hỗ trợ
Bảo trì và nâng cấp

Cài đặt dễ dàng
Cập nhật tự động
Bảo mật
Hỗ trợ người dùng
Tối ưu hóa tài nguyên

Đánh giá nhu cầu
Phân tích và đề xuất giải pháp
Lập kế hoạch triển khai, kiểm tra đánh giá
Hướng dẫn triển khai và bảo trì
Đào tạo chuyển giao kiến thức
DÙNG THỬ MIỄN PHÍ PHẦN MỀM VIỆT
Khám phá sự hiệu quả với Phần mềm Việt, chúng tôi sẵn sàng tùy chỉnh theo yêu cầu của bạn.
@2023 PHANMEMVIET. ALL RIGHTS RESERVED. PRODUCT BY MEKONGSOFT