Hướng dẫn sử dụng Phần mềm Việt
Bất kể bạn là người mới sử dụng Phần mềm Việt hoặc bạn muốn tìm hiểu thêm về các chức năng của phần mềm, hướng dẫn này sẽ là nguồn tài liệu hữu ích giúp bạn làm điều đó.
Bất kể bạn là người mới sử dụng Phần mềm Việt hoặc bạn muốn tìm hiểu thêm về các chức năng của phần mềm, hướng dẫn này sẽ là nguồn tài liệu hữu ích giúp bạn làm điều đó.
7.1. Thu chi tồn quỹ
7.2. Báo cáo công nợ khách hàng
7.3. Báo cáo công nợ nhà cung cấp
7.4. Tổng kết bán hàng
7.5. Tổng kết mua hàng
7.6. Tổng kết khách trả hàng
7.7. Tổng hợp nội dung thu chi
7.8. Báo cáo lợi nhuận bán hàng
7.9. Thống kê xuất nhập tồn kho
7.10. Thống kê tồn dưới định mức
7.11. Báo cáo tổng hợp kết quả kinh doanh
Để đăng nhập vào phần mềm, bạn cần nhập vào tên đăng nhập và mật khẩu đã được cấp, sau đó chọn Đăng nhập.

Màn hình đăng nhập
Chức năng thiết lập thông tin sử dụng của phần mềm quản lý bán hàng thuốc tây, thuốc thú y là một chức năng quan trọng, giúp người dùng thiết lập các thông tin cơ bản của cửa hàng, doanh nghiệp, từ đó đảm bảo việc sử dụng phần mềm được chính xác và hiệu quả.
§ Thiết lập thông tin sử dụng
Để thiết lập thông tin sử dụng trên phần mềm quản lý bán hàng thuốc tây, thuốc thú y, bạn có thể thực hiện theo các bước sau:
1. Đăng nhập vào phần mềm.
2. Nhấp vào tab Quản trị hệ thống.
3. Nhấp vào mục Thông tin sử dụng.
4. Nhập các thông tin cần thiết vào các trường tương ứng, bao gồm:
- Tên doanh nghiệp: Tên của doanh nghiệp sử dụng phần mềm
- Địa chỉ: Địa chỉ của doanh nghiệp sử dụng phần mềm
- Người đại diện: Người đại diện của doanh nghiệp
- Điện thoại: Số điện thoại của doanh nghiệp
- Email: Email của doanh nghiệp
- Fax: Số fax của doanh nghiệp
- Website: Địa chỉ website của doanh nghiệp
- Số tài khoản: Số tài khoản ngân hàng của doanh nghiệp
- Mã số thuế: Mã số thuế của doanh nghiệp
5. Nhấn Chấp nhận để lưu lại cấu hình

Thiết lập thông tin sử dụng
Chức năng phân quyền trên phần mềm quản lý bán hàng thuốc tây, thuốc thú y là một chức năng quan trọng, giúp nhà quản lý phân chia quyền hạn cho từng nhân viên, từ đó đảm bảo hoạt động kinh doanh được diễn ra suôn sẻ và hiệu quả.
§ Mở chức năng phân quyền
Để mở chức năng phần quyền trên phần mềm quản lý bán hàng thuốc tây, thuốc thú y, bạn có thể thực hiện theo các bước sau:
1. Đăng nhập vào phần mềm.
2. Nhấp vào tab Quản trị hệ thống.
3. Nhấp vào mục Phân quyền.
Thao tác này sẽ mở ra màn hình phân quyền.

Chức năng phân quyền
§ Tạo nhóm quyền
Để tạo nhóm quyền trên phần mềm quản lý bán hàng thuốc tây, thuốc thú y, bạn có thể thực hiện theo các bước sau:
Tại màn hình phân quyền:
1. Nhấp vào Thêm vai trò.
2. Nhập vào tên vai trò.
3. Nhấp vào nút Lưu lại để lưu lại thông tin nhóm quyền.
Sau khi lưu thông tin, nhóm quyền sẽ được thêm vào danh sách vai trò và người dùng hiện có hiện có.
Dưới đây là một số lưu ý khi thêm mới nhóm quyền:
- Tên nhóm quyền không được trùng với nhóm quyền hiện có.

Thêm nhóm quyền
§ Sửa thông tin nhóm quyền
Để sửa nhóm quyền trên phần mềm quản lý bán hàng thuốc tây, thuốc thú y, bạn có thể thực hiện theo các bước sau:
Tại màn hình Danh sách nhóm quyền
1. Chọn nhóm quyền cần sửa
2. Nhấp vào nút Sửa.
Thao tác này sẽ mở ra màn hình sửa nhóm quyền
3. Tiến hành sửa các thông tin cần thiết trong các trường tương ứng.
4. Nhấp vào nút Lưu lại để lưu lại thông tin nhóm quyền
Sau khi lưu thông tin, nhóm quyền sẽ được cập nhật với các thông tin mới.
Dưới đây là một số lưu ý khi sửa nhóm quyền:
- Chỉ sửa các thông tin cần thiết.
- Kiểm tra kỹ thông tin trước khi lưu.

Sửa thông tin nhóm quyền
§ Xóa nhóm quyền
Để xóa nhóm quyền trên phần mềm quản lý bán hàng thuốc tây, thuốc thú y, bạn có thể thực hiện theo các bước sau:
Tại màn hình Danh sách nhóm quyền
1. Chọn nhóm quyền cần xóa.
2. Nhấp vào nút xóa.
Phần mềm sẽ hiển thị thông báo xác nhận.
3. Nhấp vào Yes để xác nhận xóa nhóm quyền
Sau khi xóa nhóm quyền, tất cả các dữ liệu liên quan đến nhóm quyền sẽ bị xóa khỏi hệ thống.
Dưới đây là một số lưu ý khi xóa nhóm quyền:
- Chỉ xóa các nhóm quyền không còn sử dụng.
- Kiểm tra kỹ trước khi xóa để tránh mất dữ liệu quan trọng.

Xóa nhóm quyền
§ Tạo tài khoản người dùng
Để tạo tài khoản người dùng trên phần mềm quản lý bán hàng thuốc tây, thuốc thú y, bạn có thể thực hiện theo các bước sau:
Tại màn hình phân quyền:
1. Nhấp vào Thêm tài khoản.
Nhập các thông tin cần thiết vào các trường tương ứng, bao gồm:
- Vai trò: Người dùng sẽ thuộc nhóm quyền nào
- Họ tên: Họ và tên của tài khoản.
- Tên đăng nhập: Tên đăng nhập của tài khoản.
- Mật khẩu: Mật khẩu đăng nhập của tài khoản.
2. Nhấp vào nút Lưu để lưu lại thông tin tài khoản
Sau khi lưu thông tin, tài khoản sẽ được thêm vào danh sách vai trò và người dùng hiện có hiện có.
Dưới đây là một số lưu ý khi thêm mới tài khoản:
- Tài khoản không được trùng với tài khoản hiện có.

Thêm tài khoản người dùng
§ Sửa thông tin tài khoản
Để sửa thông tin tài khoản trên phần mềm quản lý bán hàng thuốc tây, thuốc thú y, bạn có thể thực hiện theo các bước sau:
Tại màn hình Danh sách vai trò và người dùng
1. Chọn tài khoản cẩn sửa thông tin.
2. Nhấp vào nút Sửa.
Thao tác này sẽ mở ra màn hình sửa thông tin tài khoản
3. Tiến hành sửa các thông tin cần thiết trong các trường tương ứng.
4. Nhấp vào nút Lưu lại để lưu lại thông tin tài khoản
Sau khi lưu thông tin, tài khoản sẽ được cập nhật với các thông tin mới.
Dưới đây là một số lưu ý khi sửa tài khoản:
- Chỉ sửa các thông tin cần thiết.
- Kiểm tra kỹ thông tin trước khi lưu.

Sửa thông tin tài khoản người dùng
§ Xóa người dùng
Để xóa người dùng trên phần mềm quản lý bán hàng thuốc tây, thuốc thú y, bạn có thể thực hiện theo các bước sau:
Tại màn hình Danh sách vai trò và người dùng
1. Chọn tài khoản người dùng cần xóa
2. Nhấp vào nút xóa.
Phần mềm sẽ hiển thị thông báo xác nhận.
3. Nhấp vào Yes để xác nhận xóa tài khoản
Sau khi xóa tài khoản, tất cả các dữ liệu liên quan đến tài khoản đó sẽ bị xóa khỏi hệ thống.
Dưới đây là một số lưu ý khi xóa tài khoản:
- Không được xóa tài khoản quản trị viên
- Chỉ xóa những tài khoản chưa lập phiếu trên phần mềm.
- Kiểm tra kỹ trước khi xóa để tránh mất dữ liệu quan trọng.

Xóa tài khoản người dùng
Để phân quyền cho người dùng trên phần mềm quản lý bán hàng thuốc tây, thuốc thú y, bạn có thể thực hiện theo các bước sau:
Tại màn hình Danh sách vai trò và người dùng
1. Chọn tài khoản cần phân quyền.
2. Tích vào các quyền cần cấp cho tài khoản gồm: quyền truy cập, thêm, sửa, xóa, in.
3. Nhấn Phân quyền để phân quyền cho tài khoản.
Dưới đây là một số lưu ý khi phân quyền cho tài khoản:
- Chỉ cấp các quyền cần thiết cho tài khoản
- Kiểm tra lại thông tin sau khi cấp quyền

Phân quyền cho tài khoản
Để đổi mật khẩu cho tài khoản người dùng trên phần mềm quản lý bán hàng thuốc tây, thuốc thú y, bạn có thể thực hiện theo các bước sau:
1. Đăng nhập vào phần mềm.
2. Nhấp vào tab Quản trị hệ thống.
3. Nhấp vào mục Đổi mật khẩu.
Thao tác này sẽ mở ra màn hình đổi mật khẩu, nhập các thông tin cần thiết vào các trường tương ứng, bao gồm:
- Mật khẩu cũ: Mật khẩu của tài khoản đang sử dụng
- Mật khẩu mới: mật khẩu cần thay đổi
4. Nhấp vào Đồng ý để thay đổi tài khoản người dùng
Dưới đây là một số lưu ý khi thay đổi tài khoản người dùng:
- Sau khi thay đổi mật khẩu mới bạn cần đăng xuất và đăng nhập lại.
- Liên hệ quản trị viên để cấp lại mật khẩu nếu quên mật khẩu.

Đổi mật khẩu tài khoản người dùng
Trân trọng cảm ơn quý khách hàng đã dành thời gian đọc tài liệu hướng dẫn sử dụng phần mềm quản lý bán hàng thuốc tây, thuốc thú y. Tài liệu này đã cung cấp cho quý khách hàng những thông tin cơ bản về cách sử dụng phần mềm.
Để sử dụng phần mềm một cách hiệu quả, quý khách hàng cần dành thời gian để tìm hiểu và thực hành. Dưới đây là một số lời khuyên giúp quý khách hàng sử dụng phần mềm hiệu quả:
- Đọc kỹ tài liệu hướng dẫn: Tài liệu hướng dẫn là tài liệu quan trọng giúp quý khách hàng hiểu rõ về cách sử dụng phần mềm.
- Thực hành thường xuyên: Quý khách hàng nên dành thời gian để thực hành sử dụng phần mềm thường xuyên để thành thạo các thao tác.
- Tìm kiếm sự trợ giúp: Nếu quý khách hàng gặp khó khăn trong quá trình sử dụng, quý khách hàng có thể liên hệ với nhà cung cấp phần mềm để được hỗ trợ nhanh nhất.
Hy vọng tài liệu hướng dẫn này sẽ giúp quý khách hàng sử dụng phần mềm quản lý bán hàng thuốc tây, thuốc thú y một cách hiệu quả. Chúc quý khách hàng thành công!
Chức năng khách hàng của phần mềm quản lý bán hàng thuốc tây, thuốc thú y cho phép doanh nghiệp quản lý thông tin chi tiết về các khách hàng như: Mã khách hàng, tên khách hàng, địa chỉ, số điện thoại, email, …
Việc quản lý thông tin khách hàng hiệu quả giúp doanh nghiệp:
- Đảm bảo nguồn xuất hàng hóa ổn định và chất lượng.
- Tiết kiệm thời gian và chi phí trong quá trình bán hàng.
- Nâng cao hiệu quả kinh doanh.
§ Xem danh sách khách hàng
Để thêm xem danh sách khách hàng trên phần mềm quản lý bán hàng, bạn có thể thực hiện theo các bước sau:
1. Đăng nhập vào phần mềm.
2. Nhấp vào tab Thiết lập ban đầu.
3. Nhấp vào mục Khách hàng.
Thao tác này sẽ mở ra màn hình danh sách khách hàng.
Nhấp vào nút Tải lại.

Danh sách khách hàng
§ Thêm mới khách hàng
Để thêm mới khách hàng trên phần mềm quản lý bán hàng thuốc tây, thuốc thú y, bạn có thể thực hiện theo các bước sau:
Tại màn hình Danh sách khách hàng
1. Nhấp vào nút Thêm.
2. Nhập các thông tin cần thiết vào các trường tương ứng, bao gồm:
- Nhóm khách: Chọn nhóm của khách hàng.
- Mã khách hàng: Mã của khách hàng.
- Tên khách hàng: Tên của khách hàng.
- Địa chỉ: Địa chỉ của khách hàng.
- Điện thoại: Số điện thoại của khách hàng.
- Email: Email của khách hàng.
- Ngày sinh: Ngày sinh của khách hàng.
- Mã số thuế: Mã số thuế của khách hàng.
- Fax: Số fax của khách hàng.
- Loại giá mặc định: Loại giá bán mặc định cho khách hàng.
- Công nợ ban đầu: Số tiền nợ ban đầu của khách hàng.
- Định mức nợ: Số tiền nợ tối đa của khách hàng.
- Ngày tới hạn nợ: Ngày tới hạn thu tiền nợ của khách hàng.
3. Nhấp vào nút Lưu để lưu lại thông tin nhà cung cấp.
Sau khi lưu thông tin, khách hàng sẽ được thêm vào danh sách khách hàng hiện có.
Dưới đây là một số lưu ý khi thêm mới khách hàng:
- Mã khách hàng phải là duy nhất.
- Khách hàng phải thuộc một nhóm khách hàng.
- Tên khách hàng cần ngắn gọn, dễ nhớ.
- Tiêu chí phân loại khách hàng cần phù hợp với nhu cầu của doanh nghiệp.

Thêm mới khách hàng
§ Sửa thông tin khách hàng
Để sửa khách hàng trên phần mềm quản lý bán hàng thuốc tây, thuốc thú y, bạn có thể thực hiện theo các bước sau:
Tại màn hình Danh sách khách hàng
Chọn khách hàng cần sửa.
1. Nhấp vào nút Sửa.
Thao tác này sẽ mở ra màn hình sửa khách hàng.
2. Tiến hành sửa các thông tin cần thiết trong các trường tương ứng.
3. Nhấp vào nút Lưu để lưu lại thông tin khách hàng.
Sau khi lưu thông tin, khách hàng sẽ được cập nhật với các thông tin mới.
Dưới đây là một số lưu ý khi sửa khách hàng:
- Chỉ sửa các thông tin cần thiết.
- Kiểm tra kỹ thông tin trước khi lưu.

Sửa thông tin khách hàng
§ Xóa khách hàng
Để xóa khách hàng trên phần mềm quản lý bán hàng thuốc tây, thuốc thú y, bạn có thể thực hiện theo các bước sau:
Tại màn hình Danh sách khách hàng
1. Chọn khách hàng cần xóa.
2. Nhấp vào nút Xóa.
Phần mềm sẽ hiển thị thông báo xác nhận.
3. Nhấp vào Yes để xác nhận xóa khách hàng.
Sau khi xóa khách hàng, tất cả các dữ liệu liên quan đến khách hàng sẽ bị xóa khỏi hệ thống.
Dưới đây là một số lưu ý khi xóa khách hàng:
- Chỉ xóa các khách hàng không còn sử dụng.
- Kiểm tra kỹ trước khi xóa để tránh mất dữ liệu quan trọng.

Xóa khách hàng
§ Xuất excel danh sách khách hàng
Để xuất excel danh sách khách hàng trên phần mềm quản lý bán hàng thuốc tây, thuốc thú y, bạn có thể thực hiện theo các bước sau:
Tại màn hình Danh sách khách hàng
1. Nhấp vào nút Xuất excel.
2. Chọn thư mục lưu trữ file.
3. Chọn nút Save.
Phần mềm sẽ xuất danh sách khách hàng dưới dạng file excel.
Dưới đây là một số lưu ý khi xuất excel danh sách khách hàng:
- Kiểm tra kỹ trước khi xuất để tránh dữ liệu bị sai lệch.

Xuất excel danh sách khách hàng
Chức năng nhà cung cấp của phần mềm quản lý bán hàng thuốc tây, thuốc thú y cho phép doanh nghiệp quản lý thông tin chi tiết về các nhà cung cấp như: Mã nhà cung cấp, tên nhà cung cấp, địa chỉ, số điện thoại, email, …
Việc quản lý thông tin nhà cung cấp hiệu quả giúp doanh nghiệp:
- Đảm bảo nguồn cung hàng hóa ổn định và chất lượng
- Tiết kiệm thời gian và chi phí trong quá trình mua hàng
- Nâng cao hiệu quả kinh doanh
§ Xem danh sách nhà cung cấp
Để thêm xem danh sách nhà cung cấp trên phần mềm quản lý bán hàng thuốc tây, thuốc thú y, bạn có thể thực hiện theo các bước sau:
1. Đăng nhập vào phần mềm.
2. Nhấp vào tab Thiết lập ban đầu.
3. Nhấp vào mục Nhà cung cấp.
Thao tác này sẽ mở ra màn hình danh sách nhà cung cấp.
4. Nhấp vào nút Tải lại.

Danh sách nhà cung cấp
§ Thêm mới nhà cung cấp
Để thêm mới nhà cung cấp trên phần mềm quản lý bán hàng thuốc tây, thuốc thú y, bạn có thể thực hiện theo các bước sau:
Tại màn hình Danh sách nhà cung cấp
1. Nhấp vào nút Thêm.
2. Nhập các thông tin cần thiết vào các trường tương ứng, bao gồm:
- Nhóm nhà cung cấp: Chọn nhóm của nhà cung cấp.
- Mã nhà cung cấp: Mã của nhà cung cấp.
- Tên nhà cung cấp: Tên của nhà cung cấp.
- Địa chỉ: Địa chỉ của nhà cung cấp.
- Điện thoại: Số điện thoại của nhà cung cấp.
- Email: Email của nhà cung cấp.
- Fax: Số fax của nhà cung cấp.
- Mã số thuế: Mã số thuế của nhà cung cấp.
- Công nợ ban đầu: Số tiền nợ ban đầu của nhà cung cấp.
3. Nhấp vào nút Lưu để lưu lại thông tin nhà cung cấp.
Sau khi lưu thông tin, nhà cung cấp sẽ được thêm vào danh sách nhà cung cấp hiện có.
Dưới đây là một số lưu ý khi thêm mới nhà cung cấp:
- Mã nhà cung cấp phải là duy nhất.
- Nhà cung cấp phải thuộc một nhóm nhà cung cấp.
- Tên nhà cung cấp cần ngắn gọn, dễ nhớ.
- Tiêu chí phân loại nhà cung cấp cần phù hợp với nhu cầu của doanh nghiệp.

Thêm nhà cung cấp
§ Sửa thông tin nhà cung cấp
Để sửa nhà cung cấp trên phần mềm quản lý bán hàng thuốc tây, thuốc thú y, bạn có thể thực hiện theo các bước sau:
Tại màn hình Danh sách nhà cung cấp
Chọn nhà cung cấp cần sửa.
1. Nhấp vào nút Sửa.
Thao tác này sẽ mở ra màn hình sửa nhà cung cấp.
2. Tiến hành sửa các thông tin cần thiết trong các trường tương ứng.
3. Nhấp vào nút Lưu để lưu lại thông tin nhà cung cấp.
Sau khi lưu thông tin, nhà cung cấp sẽ được cập nhật với các thông tin mới.
Dưới đây là một số lưu ý khi sửa nhà cung cấp:
- Chỉ sửa các thông tin cần thiết.
- Kiểm tra kỹ thông tin trước khi lưu.

Sửa thông tin nhà cung cấp
§ Xóa nhà cung cấp
Để xóa nhà cung cấp trên phần mềm quản lý bán hàng thuốc tây, thuốc thú y, bạn có thể thực hiện theo các bước sau:
Tại màn hình Danh sách nhà cung cấp
1. Chọn nhà cung cấp cần xóa.
2. Nhấp vào nút Xóa.
Phần mềm sẽ hiển thị thông báo xác nhận.
3. Nhấp vào Yes để xác nhận xóa nhà cung cấp.
Sau khi xóa nhà cung cấp, tất cả các dữ liệu liên quan đến nhà cung cấp sẽ bị xóa khỏi hệ thống.
Dưới đây là một số lưu ý khi xóa nhà cung cấp:
- Chỉ xóa các nhà cung cấp không còn sử dụng.
- Kiểm tra kỹ trước khi xóa để tránh mất dữ liệu quan trọng.

Xóa nhà cung cấp
§ Xuất excel danh sách nhà cung cấp
Để xuất excel danh sách nhà cung cấp trên phần mềm quản lý bán hàng thuốc tây, thuốc thú y, bạn có thể thực hiện theo các bước sau:
Tại màn hình Danh sách nhà cung cấp
1. Nhấp vào nút Xuất excel.
2. Chọn thư mục lưu trữ file.
3. Chọn nút Save.
Phần mềm sẽ xuất danh sách nhà cung cấp dưới dạng file excel.
Dưới đây là một số lưu ý khi xuất excel nhà cung cấp:
- Kiểm tra kỹ trước khi xuất để tránh dữ liệu bị sai lệch.

Xuất excel nhà cung cấp
Chức năng nhân viên của phần mềm quản lý bán hàng thuốc tây, thuốc thú y cho phép doanh nghiệp quản lý thông tin chi tiết về các nhân viên như: Mã nhân viên, tên nhân viên, địa chỉ, số điện thoại, email, …
Việc quản lý thông tin nhân viên hiệu quả giúp doanh nghiệp:
- Đảm bảo việc kinh doanh ổn định và chất lượng
- Tiết kiệm thời gian và chi phí trong quá trình vận hành
- Nâng cao hiệu quả kinh doanh
§ Xem danh sách nhân viên
Để thêm xem danh sách nhân viên trên phần mềm quản lý bán hàng thuốc tây, thuốc thú y, bạn có thể thực hiện theo các bước sau:
1. Đăng nhập vào phần mềm.
2. Nhấp vào tab Thiết lập ban đầu.
3. Nhấp vào mục Nhân viên.
Thao tác này sẽ mở ra màn hình danh sách nhân viên.
4. Nhấp vào nút Tải lại.

Danh sách nhân viên
§ Thêm mới nhân viên
Để thêm mới nhân viên trên phần mềm quản lý bán hàng thuốc tây, thuốc thú y, bạn có thể thực hiện theo các bước sau:
Tại màn hình Danh sách nhân viên
1. Nhấp vào nút Thêm.
2. Nhập các thông tin cần thiết vào các trường tương ứng, bao gồm:
- Nhóm nhân viên: Chọn nhóm của nhân viên.
- Mã nhân viên: Mã của nhân viên.
- Tên nhân viên: Tên của nhân viên.
- Địa chỉ: Địa chỉ của nhân viên.
- Điện thoại: Số điện thoại của nhân viên.
- Email: Email của nhân viên.
- Fax: Số fax của nhân viên.
- Mã số thuế: Mã số thuế của nhân viên.
3. Nhấp vào nút Lưu để lưu lại thông tin nhân viên.
Sau khi lưu thông tin, nhân viên sẽ được thêm vào danh sách nhân viên hiện có.
Dưới đây là một số lưu ý khi thêm mới nhân viên:
- Mã nhân viên phải là duy nhất.
- Nhân viên phải thuộc một nhóm nhân viên
- Tên nhân viên cần ngắn gọn, dễ nhớ.
- Tiêu chí phân loại nhân viên cần phù hợp với nhu cầu của doanh nghiệp.

Thêm mới nhân viên
§ Sửa thông tin nhân viên
Để sửa nhân viên trên phần mềm quản lý bán hàng thuốc tây, thuốc thú y, bạn có thể thực hiện theo các bước sau:
Tại màn hình Danh sách nhân viên
Chọn nhân viên cần sửa.
1. Nhấp vào nút Sửa.
Thao tác này sẽ mở ra màn hình sửa nhân viên.
2. Tiến hành sửa các thông tin cần thiết trong các trường tương ứng.
3. Nhấp vào nút Lưu để lưu lại thông tin nhân viên.
Sau khi lưu thông tin, nhân viên sẽ được cập nhật với các thông tin mới.
Dưới đây là một số lưu ý khi sửa nhân viên:
- Chỉ sửa các thông tin cần thiết.
- Kiểm tra kỹ thông tin trước khi lưu.

Sửa nhân viên
§ Xóa nhân viên
Để xóa nhân viên trên phần mềm quản lý bán hàng thuốc tây, thuốc thú y, bạn có thể thực hiện theo các bước sau:
Tại màn hình Danh sách nhân viên
1. Chọn nhân viên cần xóa.
2. Nhấp vào nút xóa.
Phần mềm sẽ hiển thị thông báo xác nhận.
3. Nhấp vào Yes để xác nhận xóa nhân viên.
Sau khi xóa nhân viên, tất cả các dữ liệu liên quan đến nhân viên sẽ bị xóa khỏi hệ thống.
Dưới đây là một số lưu ý khi xóa nhân viên:
- Chỉ xóa các nhân viên không còn sử dụng.
- Kiểm tra kỹ trước khi xóa để tránh mất dữ liệu quan trọng.

Xóa nhân viên
§ Xuất excel danh sách nhân viên
Để xuất excel danh sách nhân viên trên phần mềm quản lý bán hàng thuốc tây, thuốc thú y, bạn có thể thực hiện theo các bước sau:
Tại màn hình Danh sách nhân viên
1. Nhấp vào nút Xuất excel.
2. Chọn thư mục lưu trữ file.
3. Chọn nút Save.
Phần mềm sẽ xuất danh sách nhân viên dưới dạng file excel.
Dưới đây là một số lưu ý khi xuất excel nhân viên:
- Kiểm tra kỹ trước khi xuất để tránh dữ liệu bị sai lệch.

Xuất excel danh sách nhân viên
Trong phần mềm quản lý bán hàng thuốc tây, thuốc thú y, chức năng nhóm hàng hóa là một trong những chức năng quan trọng giúp quản lý hàng hóa hiệu quả. Nhóm hàng hóa giúp phân loại hàng hóa theo các tiêu chí khác nhau, chẳng hạn như theo chủng loại, thương hiệu, công dụng, … Điều này giúp cho việc tìm kiếm, quản lý hàng hóa trở nên dễ dàng và nhanh chóng hơn.
Chức năng nhóm hàng hóa của phần mềm quản lý bán hàng thuốc tây, thuốc thú y mang lại nhiều lợi ích cho doanh nghiệp, bao gồm:
- Giúp quản lý hàng hóa hiệu quả: Nhóm hàng hóa giúp phân loại hàng hóa một cách khoa học, giúp cho việc tìm kiếm, quản lý hàng hóa trở nên dễ dàng và nhanh chóng hơn.
- Giúp tiết kiệm thời gian và công sức: Nhờ việc phân loại hàng hóa theo nhóm, người dùng có thể dễ dàng tìm kiếm và quản lý hàng hóa, giúp tiết kiệm thời gian và công sức.
- Giúp nâng cao hiệu quả kinh doanh: Nhờ việc quản lý hàng hóa hiệu quả, doanh nghiệp có thể nắm bắt được tình hình hàng hóa trong kho, từ đó đưa ra các quyết định kinh doanh phù hợp.
Để sử dụng chức năng nhóm hàng hóa của phần mềm quản lý bán hàng thuốc tây, thuốc thú y, người dùng cần nắm được các tính năng của chức năng này. Sau đó, người dùng có thể tạo các nhóm hàng hóa theo nhu cầu của mình và thêm/xóa hàng hóa vào nhóm theo nhu cầu.
§ Xem danh sách nhóm hàng hóa
Để xem danh sách nhóm hàng hóa trên phần mềm quản lý bán hàng thuốc tây, thuốc thú y, bạn có thể thực hiện theo các bước sau:
1. Đăng nhập vào phần mềm.
2. Nhấp vào tab Thiết lập ban đầu.
3. Nhấp vào mục Nhóm hàng hóa.
Thao tác này sẽ mở ra màn hình danh sách nhóm hàng hóa.
4. Nhấp vào nút Tải lại.

Danh sách nhóm hàng hóa
§ Thêm mới nhóm hàng hóa
Để thêm mới nhóm hàng hóa trên phần mềm quản lý bán hàng thuốc tây, thuốc thú y, bạn có thể thực hiện theo các bước sau:
Tại màn hình Danh sách nhóm hàng hóa
1. Nhấp vào nút Thêm.
2. Nhập các thông tin cần thiết vào các trường tương ứng, bao gồm:
- Mã nhóm: Mã nhóm hàng hóa.
- Tên nhóm: Tên nhóm hàng hóa.
3. Nhấp vào nút Lưu để lưu lại thông tin nhóm hàng hóa.
Sau khi lưu thông tin, nhóm hàng hóa sẽ được thêm vào danh sách nhóm hàng hóa hiện có.
Dưới đây là một số lưu ý khi thêm mới nhóm hàng hóa:
- Mã nhóm phải là duy nhất.
- Tên nhóm cần ngắn gọn, dễ nhớ.
- Tiêu chí phân loại nhóm hàng hóa cần phù hợp với nhu cầu của doanh nghiệp.

Thêm mới nhóm hàng hóa
§ Sửa nhóm hàng hóa
Để sửa nhóm hàng hóa trên phần mềm quản lý bán hàng thuốc tây, thuốc thú y, bạn có thể thực hiện theo các bước sau:
Tại màn hình Danh sách nhóm hàng hóa
Chọn nhóm hàng hóa cần sửa.
1. Nhấp vào nút Sửa.
Thao tác này sẽ mở ra màn hình sửa nhóm hàng hóa.
2. Tiến hành sửa các thông tin cần thiết trong các trường tương ứng.
3. Nhấp vào nút Lưu để lưu lại thông tin nhóm hàng hóa.
Sau khi lưu thông tin, nhóm hàng hóa sẽ được cập nhật với các thông tin mới.
Dưới đây là một số lưu ý khi sửa nhóm hàng hóa:
- Chỉ sửa các thông tin cần thiết.
- Kiểm tra kỹ thông tin trước khi lưu.

Sửa nhóm hàng hóa
§ Xóa nhóm hàng hóa
Để xóa nhóm hàng hóa trên phần mềm quản lý bán hàng thuốc tây, thuốc thú y, bạn có thể thực hiện theo các bước sau:
Tại màn hình Danh sách nhóm hàng hóa
1. Chọn nhóm hàng hóa cần xóa.
2. Nhấp vào nút xóa.
Phần mềm sẽ hiển thị thông báo xác nhận.
3. Nhấp vào Yes để xác nhận xóa nhóm hàng hóa.
Sau khi xóa nhóm hàng hóa, tất cả các dữ liệu liên quan đến nhóm hàng hóa sẽ bị xóa khỏi hệ thống.
Dưới đây là một số lưu ý khi xóa nhóm hàng hóa:
- Chỉ xóa các nhóm hàng hóa không còn sử dụng.
- Kiểm tra kỹ trước khi xóa để tránh mất dữ liệu quan trọng.

Xóa nhóm hàng hóa
§ Xuất excel danh sách nhóm hàng hóa
Để xuất excel danh sách nhóm hàng hóa trên phần mềm quản lý bán hàng thuốc tây, thuốc thú y, bạn có thể thực hiện theo các bước sau:
Tại màn hình Danh sách nhóm hàng hóa
1. Nhấp vào nút Xuất excel.
2. Chọn thư mục lưu trữ file.
3. Chọn nút Save.
Phần mềm sẽ xuất danh sách nhóm hàng hóa dưới dạng file excel.
Dưới đây là một số lưu ý khi xuất excel nhóm hàng hóa:
- Kiểm tra kỹ trước khi xuất để tránh dữ liệu bị sai lệch.

Xuất excel nhóm hàng hóa
Chức năng hàng hóa là một trong những chức năng quan trọng nhất của phần mềm quản lý bán hàng thuốc tây, thuốc thú y. Chức năng này giúp doanh nghiệp quản lý hàng hóa một cách chi tiết và chính xác, từ đó nâng cao hiệu quả bán hàng và quản lý kho.
Với chức năng hàng hóa, doanh nghiệp kinh doanh siêu thị có thể:
- Quản lý hàng hóa một cách khoa học và hiệu quả: Doanh nghiệp có thể dễ dàng tìm kiếm, kiểm tra thông tin hàng hóa, từ đó phục vụ tốt hơn nhu cầu của khách hàng.
- Tăng cường kiểm soát hàng tồn kho: Phần mềm giúp doanh nghiệp ngăn ngừa tình trạng hàng tồn kho quá nhiều hoặc quá ít, từ đó tiết kiệm chi phí và nâng cao hiệu quả kinh doanh.
- Tạo báo cáo chính xác và nhanh chóng: Phần mềm cung cấp các báo cáo tổng hợp về hàng hóa, giúp doanh nghiệp đưa ra các quyết định kinh doanh hiệu quả.
§ Xem danh sách nhóm hàng hóa
Để xem danh sách hàng hóa trên phần mềm quản lý bán hàng thuốc tây, thuốc thú y, bạn có thể thực hiện theo các bước sau:
1. Đăng nhập vào phần mềm.
2. Nhấp vào tab Thiết lập ban đầu.
3. Nhấp vào mục Hàng hóa.
Thao tác này sẽ mở ra màn hình danh sách hàng hóa.
4. Nhấp vào nút Tải lại.

Danh sách hàng hóa
§ Thêm mới hàng hóa
Để thêm mới hàng hóa trên phần mềm quản lý bán hàng thuốc tây, thuốc thú y, bạn có thể thực hiện theo các bước sau:
Tại màn hình Danh sách hàng hóa
1. Nhấp vào nút Thêm.
2. Nhập các thông tin cần thiết vào các trường tương ứng, bao gồm:
- Nhóm hàng hóa: Chọn nhóm của hàng hóa.
- Mã hàng hóa: Mã của hàng hóa.
- Mã vạch: Mã vạch của hàng hóa.
- Tên hàng hóa: Tên của hàng hóa.
- ĐVT gốc: Đơn vị tính gốc của hàng hóa.
- Quy đổi: Số lượng quy đổi theo đơn vị tính của hàng hóa.
- Giá nhập: Đơn giá nhập của hàng hóa.
- Giá bán lẻ: Giá bán lẻ của hàng hóa.
- Giá bán sỉ: Giá bán sỉ của hàng hóa.
- Giá đặc biệt: Giá bán đặc biệt của hàng hóa.
- Trọng lượng: Trọng lượng của hàng hóa.
- ĐVT 1: Đơn vị tính 1 của hàng hóa.
- Quy đổi 1: Số lượng quy đổi theo đơn vị tính 1 của hàng hóa.
- Giá nhập 1: Giá nhập theo đơn vị tính 1 của hàng hóa.
- Giá bán lẻ 1: Giá bán lẻ theo đơn vị tính 1 của hàng hóa.
- Giá bán sỉ 1: Giá bán sỉ theo đơn vị tính 1 của hàng hóa.
- Giá đặc biệt 1: Giá bán đặc biệt theo đơn vị tính 1 của hàng hóa.
- Trọng lượng 1: Trọng lượng theo đơn vị tính 1 của hàng hóa.
- ĐVT 2: Đơn vị tính 2 của hàng hóa.
- Quy đổi 2: Quy đổi theo đơn vị tính 2 của hàng hóa.
- Giá nhập 2: Giá nhập theo đơn vị tính 2 của hàng hóa.
- Giá bán lẻ 2: Giá bán lẻ theo đơn vị tính 2 của hàng hóa.
- Giá bán sỉ 2: Giá bán sỉ theo đơn vị tính 2 của hàng hóa.
- Giá đặc biệt 2: Giá đặc biệt theo đơn vị tính 2 của hàng hóa.
- Trọng lượng 2: Trọng lượng theo đơn vị tính 2 của hàng hoá.
- ĐVT 3: Đơn vị tính 3 của hàng hóa.
- Quy đổi 3: Quy đổi theo đơn vị tính 3 của hàng hóa.
- Giá nhập 3: Giá nhập theo đơn vị tính 3 của hàng hóa.
- Giá bán lẻ 3: Giá bán lẻ theo đơn vị tính 3 của hàng hóa.
- Giá bán sỉ 3: Giá bán sỉ theo đơn vị tính 3 của hàng hóa.
- Gia đặc biệt 3: Giá đặc biệt theo đơn vị tính 3 của hàng hóa.
- Trọng lượng 3: Trọng lượng theo đơn vị tính 3 của hàng hóa.
- Chiết khấu (%): Phần chất chiết khấu của hàng hóa.
- Định mức tồn: Định mức tồn kho tối thiểu của hàng hóa.
- Đơn vị tính mặc định: Chọn đơn vị tính mặc định cho hàng hóa.
3. Nhấp vào nút Lưu để lưu lại thông tin hàng hóa.
Sau khi lưu thông tin, hàng hóa sẽ được thêm vào danh sách hàng hóa hiện có.
Dưới đây là một số lưu ý khi thêm mới nhóm hàng hóa:
- Mã hàng hóa phải là duy nhất.
- Tên hàng hóa cần ngắn gọn, dễ nhớ.
- Hàng hóa đã lập phiếu không được sửa lại ĐVT của hàng hóa.
- Tiêu chí phân loại nhóm hàng hóa cần phù hợp với nhu cầu của doanh nghiệp.

Thêm mới hàng hóa
§ Sửa hàng hóa
Để sửa hàng hóa trên phần mềm quản lý bán hàng thuốc tây, thuốc thú y, bạn có thể thực hiện theo các bước sau:
Tại màn hình Danh sách hàng hóa
Chọn hàng hóa cần sửa.
1. Nhấp vào nút Sửa.
Thao tác này sẽ mở ra màn hình sửa hàng hóa.
2. Tiến hành sửa các thông tin cần thiết trong các trường tương ứng.
3. Nhấp vào nút Lưu để lưu lại thông tin hàng hóa.
Sau khi lưu thông tin, hàng hóa sẽ được cập nhật với các thông tin mới.
Dưới đây là một số lưu ý khi sửa hàng hóa:
- Chỉ sửa các thông tin cần thiết.
- Không được sửa đơn vị tính của những hàng hóa đã phát sinh phiếu
- Kiểm tra kỹ thông tin trước khi lưu.

Sửa thông tin hàng hóa
§ Xóa hàng hóa
Để xóa hàng hóa trên phần mềm quản lý bán hàng thuốc tây, thuốc thú y, bạn có thể thực hiện theo các bước sau:
Tại màn hình Danh sách hàng hóa
1. Chọn hàng hóa cần xóa.
2. Nhấp vào nút xóa.
Phần mềm sẽ hiển thị thông báo xác nhận.
3. Nhấp vào Yes để xác nhận xóa hàng hóa.
Sau khi xóa hàng hóa, tất cả các dữ liệu liên quan đến hàng hóa sẽ bị xóa khỏi hệ thống.
Dưới đây là một số lưu ý khi xóa hàng hóa:
- Chỉ xóa các hàng hóa không còn sử dụng.
- Kiểm tra kỹ trước khi xóa để tránh mất dữ liệu quan trọng.

Xóa hàng hóa
§ Xuất excel danh sách hàng hóa
Để xuất excel danh sách hàng hóa trên phần mềm quản lý bán hàng thuốc tây, thuốc thú y, bạn có thể thực hiện theo các bước sau:
Tại màn hình Danh sách hàng hóa
1. Nhấp vào nút Xuất excel.
2. Chọn thư mục lưu trữ file.
3. Chọn nút Save.
Phần mềm sẽ xuất danh sách hàng hóa dưới dạng file excel.
Dưới đây là một số lưu ý khi xuất excel hàng hóa:
- Kiểm tra kỹ trước khi xuất để tránh dữ liệu bị sai lệch.

Xuất excel danh sách hàng hóa
Chức năng quỹ của phần mềm quản lý bán hàng thuốc tây, thuốc thú y là một trong những chức năng quan trọng nhất, giúp doanh nghiệp quản lý dòng tiền một cách chặt chẽ và hiệu quả.
Nhờ có chức năng quỹ, doanh nghiệp kinh doanh siêu thị có thể:
- Quản lý dòng tiền chặt chẽ: Doanh nghiệp có thể dễ dàng theo dõi tình hình thu chi, từ đó kiểm soát được dòng tiền của mình và đưa ra các quyết định kinh doanh phù hợp.
- Tăng cường kiểm soát tài chính: Phần mềm giúp doanh nghiệp ngăn ngừa các rủi ro tài chính, từ đó bảo vệ nguồn vốn của doanh nghiệp.
- Tạo báo cáo chính xác và nhanh chóng: Phần mềm cung cấp các báo cáo tổng hợp về quỹ, giúp doanh nghiệp đưa ra các quyết định kinh doanh hiệu quả.
§ Xem danh sách quỹ
Để xem danh sách quỹ trên phần mềm quản lý bán hàng thuốc tây, thuốc thú y, bạn có thể thực hiện theo các bước sau:
1. Đăng nhập vào phần mềm.
2. Nhấp vào tab Thiết lập ban đầu.
3. Nhấp vào mục Quỹ.
Thao tác này sẽ mở ra màn hình danh sách quỹ.
4. Nhấp vào nút Tải lại.

Danh sách quỹ
§ Thêm quỹ
Để thêm mới quỹ trên phần mềm quản lý bán hàng thuốc tây, thuốc thú y, bạn có thể thực hiện theo các bước sau:
Tại màn hình Danh sách quỹ
1. Nhấp vào nút Thêm.
2. Nhập các thông tin cần thiết vào các trường tương ứng, bao gồm:
- Mã quỹ: Mã của quỹ.
- Tên quỹ: Tên của quỹ.
- Số TK: Số tài khoản của quỹ.
- Tồn quỹ BĐ: Số tiền quỹ ban đầu.
3. Nhấp vào nút Lưu để lưu lại thông tin quỹ.
Sau khi lưu thông tin, quỹ sẽ được thêm vào danh sách quỹ hiện có.
Dưới đây là một số lưu ý khi thêm mới quỹ:
- Mã quỹ phải là duy nhất.
- Tên quỹ cần ngắn gọn, dễ nhớ.

Thêm quỹ
§ Sửa quỹ
Để sửa quỹ trên phần mềm quản lý bán hàng thuốc tây, thuốc thú y, bạn có thể thực hiện theo các bước sau:
Tại màn hình Danh sách quỹ
Chọn quỹ cần sửa.
1. Nhấp vào nút Sửa.
Thao tác này sẽ mở ra màn hình sửa quỹ.
2. Tiến hành sửa các thông tin cần thiết trong các trường tương ứng.
3. Nhấp vào nút Lưu để lưu lại thông tin quỹ.
Sau khi lưu thông tin, quỹ sẽ được cập nhật với các thông tin mới.
Dưới đây là một số lưu ý khi sửa quỹ:
- Chỉ sửa các thông tin cần thiết.
- Kiểm tra kỹ thông tin trước khi lưu.

Sửa thông tin quỹ
§ Xóa quỹ
Để xóa quỹ trên phần mềm quản lý bán hàng thuốc tây, thuốc thú y, bạn có thể thực hiện theo các bước sau:
Tại màn hình Danh sách quỹ
1. Chọn quỹ cần xóa.
2. Nhấp vào nút Xóa.
Phần mềm sẽ hiển thị thông báo xác nhận.
3. Nhấp vào Yes để xác nhận xóa quỹ.
Sau khi xóa quỹ, tất cả các dữ liệu liên quan đến quỹ sẽ bị xóa khỏi hệ thống.
Dưới đây là một số lưu ý khi xóa quỹ:
- Chỉ xóa các quỹ không còn sử dụng.
- Kiểm tra kỹ trước khi xóa để tránh mất dữ liệu quan trọng.

Xóa quỹ
§ Xuất excel danh sách quỹ
Để xuất excel danh sách quỹ trên phần mềm quản lý bán hàng thuốc tây, thuốc thú y, bạn có thể thực hiện theo các bước sau:
Tại màn hình Danh sách quỹ
1. Nhấp vào nút Xuất excel.
2. Chọn thư mục lưu trữ file.
3. Chọn nút Save.
Phần mềm sẽ xuất danh sách quỹ dưới dạng file excel.
Dưới đây là một số lưu ý khi xuất excel quỹ:
- Kiểm tra kỹ trước khi xuất để tránh dữ liệu bị sai lệch.

Xuất excel danh sách quỹ
Chức năng thiết lập nội dung thu chi của phần mềm quản lý bán hàng thuốc tây, thuốc thú y là một tính năng quan trọng, giúp doanh nghiệp phân loại và quản lý các khoản thu chi một cách khoa học và hiệu quả.
Thông qua tính năng này, doanh nghiệp có thể tạo mới, chỉnh sửa hoặc xóa các nội dung thu chi theo nhu cầu của mình. Các nội dung thu chi thường bao gồm:
- Thu tiền bán hàng: Đây là khoản thu chủ yếu của doanh nghiệp, được tạo ra từ việc bán hàng hóa hoặc dịch vụ.
- Thu tiền nợ: Đây là khoản thu từ việc khách hàng thanh toán các khoản nợ trước đó.
- Chi tiền nhập hàng: Đây là khoản chi để mua hàng hóa về bán.
- Chi tiền lương: Đây là khoản chi để trả lương cho nhân viên.
- Chi tiền quản lý: Đây là khoản chi để chi cho các hoạt động quản lý của doanh nghiệp.
- Chi tiền khác: Đây là các khoản chi khác không thuộc các loại chi trên.
Việc thiết lập nội dung thu chi giúp doanh nghiệp:
- Phân loại các khoản thu chi một cách khoa học: Doanh nghiệp có thể dễ dàng theo dõi và kiểm soát các khoản thu chi của mình.
- Tạo báo cáo chính xác và nhanh chóng: Phần mềm cung cấp các báo cáo tổng hợp về thu chi, giúp doanh nghiệp nắm bắt tình hình thu chi của mình một cách nhanh chóng và chính xác.
- Tăng cường kiểm soát tài chính: Phần mềm giúp doanh nghiệp ngăn ngừa các rủi ro tài chính, từ đó bảo vệ nguồn vốn của doanh nghiệp.
Doanh nghiệp có thể thiết lập nội dung thu chi theo nhu cầu của mình. Tuy nhiên, để đảm bảo tính thống nhất và dễ dàng quản lý, doanh nghiệp nên thiết lập các nội dung thu chi một cách khoa học và chặt chẽ.
§ Xem danh sách nội dung thu chi
Để xem danh sách nội dung thu chi trên phần mềm quản lý bán hàng thuốc tây, thuốc thú y, bạn có thể thực hiện theo các bước sau:
1. Đăng nhập vào phần mềm.
2. Nhấp vào tab Thiết lập ban đầu.
3. Nhấp vào mục Nội dung thu chi.
Thao tác này sẽ mở ra màn hình danh sách nội dung thu chi.
4. Nhấp vào nút Tải lại.

Danh sách nội dung thu chi
§ Thêm nội dung thu chi
Để thêm mới nội dung thu chi trên phần mềm quản lý bán hàng thuốc tây, thuốc thú y, bạn có thể thực hiện theo các bước sau:
Tại màn hình Danh sách nội dung thu chi
1. Nhấp vào nút Thêm.
2. Nhập các thông tin cần thiết vào các trường tương ứng, bao gồm:
- Nhóm thu chi: Nhóm nội dung thu chi gồm thu chi mua bán và thu chi quản lý.
- Loại thu hay chi: Chọn loại thu hoặc chi.
- Nội dung thu chi.
3. Nhấp vào nút Lưu để lưu lại thông tin quỹ.
Sau khi lưu thông tin, nội dung thi chi sẽ được thêm vào nội dung thu chi hiện có.
Dưới đây là một số lưu ý khi thêm mới nội dung thu chi:
- Tên nội dung thu chi cần ngắn gọn, dễ nhớ.

Thêm nội dung thu chi
§ Sửa nội dung thu chi
Để sửa nội dung thu chi trên phần mềm quản lý bán hàng thuốc tây, thuốc thú y, bạn có thể thực hiện theo các bước sau:
Tại màn hình Danh sách nội dung thu chi
Chọn nội dung thu chi cần sửa.
1. Nhấp vào nút Sửa.
Thao tác này sẽ mở ra màn hình sửa nội dung thu chi.
2. Tiến hành sửa các thông tin cần thiết trong các trường tương ứng.
3. Nhấp vào nút Lưu để lưu lại thông tin nội dung thu chi.
Sau khi lưu thông tin, nội dung thu chi sẽ được cập nhật với các thông tin mới.
Dưới đây là một số lưu ý khi sửa nội dung thu chi:
- Chỉ sửa các thông tin cần thiết.
- Kiểm tra kỹ thông tin trước khi lưu.

Sửa nội dung thu chi
§ Xóa nội dung thu chi
Để xóa nội dung thu chi trên phần mềm quản lý bán hàng thuốc tây, thuốc thú y, bạn có thể thực hiện theo các bước sau:
Tại màn hình Danh sách nội dung thu chi
1. Chọn nội dung thu chi cần xóa.
2. Nhấp vào nút Xóa.
Phần mềm sẽ hiển thị thông báo xác nhận.
3. Nhấp vào Yes để xác nhận xóa nội dung thu chi.
Sau khi xóa nội dung thu chi tất cả các dữ liệu liên quan đến nội dung thu chi sẽ bị xóa khỏi hệ thống.
Dưới đây là một số lưu ý khi xóa nội dung thu chi:
- Chỉ xóa các nội dung thu chi không còn sử dụng.
- Kiểm tra kỹ trước khi xóa để tránh mất dữ liệu quan trọng.

Xóa nội dung thu chi
§ Xuất excel danh sách nội dung thu chi
Để xuất excel danh sách nội dung thu chi trên phần mềm quản lý bán hàng thuốc tây, thuốc thú y, bạn có thể thực hiện theo các bước sau:
Tại màn hình Danh sách nội dung thu chi
1. Nhấp vào nút Xuất excel.
2. Chọn thư mục lưu trữ file.
3. Chọn nút Save.
Phần mềm sẽ xuất danh sách nội dung thu chi dưới dạng file excel.
Dưới đây là một số lưu ý khi xuất excel nội dung thu chi:
- Kiểm tra kỹ trước khi xuất để tránh dữ liệu bị sai lệch.

Xuất excel nội dung thu chi
Chức năng kho hàng của phần mềm quản lý bán hàng thuốc tây, thuốc thú y là một trong những chức năng quan trọng nhất, giúp doanh nghiệp quản lý hiệu quả lượng hàng hóa tồn kho, từ đó đưa ra các quyết định kinh doanh đúng đắn.
Sử dụng phần mềm quản lý bán hàng thuốc tây, thuốc thú y có chức năng kho hàng giúp doanh nghiệp giải quyết hiệu quả các vấn đề sau:
- Tiết kiệm thời gian và chi phí: Phần mềm giúp doanh nghiệp tự động hóa các thao tác nhập xuất kho, từ đó tiết kiệm thời gian và chi phí cho nhân viên.
- Nâng cao hiệu quả quản lý kho hàng: Phần mềm giúp doanh nghiệp nắm bắt chính xác tình hình tồn kho, từ đó đưa ra các quyết định kinh doanh đúng đắn.
- Giảm thiểu thất thoát hàng hóa: Phần mềm giúp doanh nghiệp kiểm soát chặt chẽ hàng hóa ra vào kho, từ đó giảm thiểu thất thoát hàng hóa.
§ Xem danh sách nội dung thu chi
Để xem danh sách kho trên phần mềm quản lý bán hàng thuốc tây, thuốc thú y, bạn có thể thực hiện theo các bước sau:
1. Đăng nhập vào phần mềm.
2. Nhấp vào tab Thiết lập ban đầu.
3. Nhấp vào mục Kho.
Thao tác này sẽ mở ra màn hình danh sách kho.
4. Nhấp vào nút Tải lại.

Danh sách kho hàng
§ Thêm kho hàng
Để thêm mới kho hàng trên phần mềm quản lý bán hàng thuốc tây, thuốc thú y, bạn có thể thực hiện theo các bước sau:
Tại màn hình Danh sách kho
1. Nhấp vào nút Thêm.
2. Nhập các thông tin cần thiết vào các trường tương ứng, bao gồm:
- Mã kho: Mã của kho hàng.
- Tên kho: Tên của kho hàng.
- Địa chỉ: Địa chỉ của kho hàng.
- Ghi chi: Thông tin chi chú của kho hàng.
3. Nhấp vào nút Lưu để lưu lại thông tin kho hàng.
Sau khi lưu thông tin, kho sẽ được thêm vào danh sách kho hiện có.
Dưới đây là một số lưu ý khi thêm mới kho:
- Tên kho cần ngắn gọn, dễ nhớ.
- Mã kho phải là duy nhất.

Thêm mới kho hàng
§ Sửa kho hàng
Để sửa kho hàng trên phần mềm quản lý bán hàng thuốc tây, thuốc thú y, bạn có thể thực hiện theo các bước sau:
Tại màn hình Danh sách kho
Chọn nội kho cần sửa.
1. Nhấp vào nút Sửa.
Thao tác này sẽ mở ra màn hình sửa kho.
2. Tiến hành sửa các thông tin cần thiết trong các trường tương ứng.
3. Nhấp vào nút Lưu để lưu lại thông tin kho hàng.
Sau khi lưu thông tin, kho sẽ được cập nhật với các thông tin mới.
Dưới đây là một số lưu ý khi sửa kho:
- Chỉ sửa các thông tin cần thiết.
- Kiểm tra kỹ thông tin trước khi lưu.

Sửa kho hàng
§ Xóa kho hàng
Để xóa kho hàng trên phần mềm quản lý bán hàng thuốc tây, thuốc thú y, bạn có thể thực hiện theo các bước sau:
Tại màn hình Danh sách kho
1. Chọn kho cần xóa.
2. Nhấp vào nút Xóa.
Phần mềm sẽ hiển thị thông báo xác nhận.
3. Nhấp vào Yes để xác nhận xóa kho.
Sau khi xóa kho tất cả các dữ liệu liên quan đến kho sẽ bị xóa khỏi hệ thống.
Dưới đây là một số lưu ý khi xóa kho:
- Chỉ xóa các kho không còn sử dụng.
- Kiểm tra kỹ trước khi xóa để tránh mất dữ liệu quan trọng.

Xóa kho hàng
§ Xuất excel danh sách kho hàng
Để xuất excel danh sách kho trên phần mềm quản lý bán hàng thuốc tây, thuốc thú y, bạn có thể thực hiện theo các bước sau:
Tại màn hình Danh sách kho
1. Nhấp vào nút Xuất excel.
2. Chọn thư mục lưu trữ file.
3. Chọn nút Save.
Phần mềm sẽ xuất danh sách kho dưới dạng file excel.
Dưới đây là một số lưu ý khi xuất excel kho hàng:
- Kiểm tra kỹ trước khi xuất để tránh dữ liệu bị sai lệch.

Xuất excel danh sách kho hàng
Chức năng thiết lập tồn kho ban đầu của phần mềm quản lý bán hàng thuốc tây, thuốc thú y là một tính năng quan trọng, giúp doanh nghiệp nhập liệu chính xác số lượng hàng hóa tồn kho tại thời điểm bắt đầu sử dụng phần mềm. Đây là cơ sở để phần mềm tính toán chính xác các nghiệp vụ liên quan đến kho hàng, như nhập xuất tồn, báo cáo kho, ...
§ Thiết lập tồn kho ban đầu
Để thiết lập tồn kho ban đầu trên phần mềm quản lý bán hàng thuốc tây, thuốc thú y, bạn có thể thực hiện theo các bước sau:
1. Đăng nhập vào phần mềm.
2. Nhấp vào tab Thiết lập ban đầu.
3. Nhấp vào mục Thiết lập tồn kho ban đầu.
Thao tác này sẽ mở ra màn hình danh sách tồn kho ban đầu.
4. Chọn Kho cần thiết lập.
Nếu doanh nghiệp có nhiều kho hàng, bạn cần chọn kho hàng cần thiết lập tồn kho ban đầu.
5. Chọn hàng hóa cần thiết lập.
6. Nhập số lượng tồn kho ban đầu.
7. Nhấn nút Lưu.
Lưu ý: Bạn có thể nhập liệu tồn kho ban đầu theo từng hàng hóa hoặc nhập liệu hàng loạt rồi nhấn nút Lưu.
Sau khi lưu thông tin, hệ thống sẽ tự động cập nhật tồn kho ban đầu của các hàng hóa bạn đã nhập liệu.

Thiết lập tồn kho ban đầu
§ Thiết lập tồn kho ban đầu bằng file excel
Để thiết lập tồn kho ban đầu bằng file excel trên phần mềm quản lý bán hàng thuốc tây, thuốc thú y, bạn có thể thực hiện theo các bước sau:
1. Đăng nhập vào phần mềm.
2. Nhấp vào tab Thiết lập ban đầu.
3. Nhấp vào mục Thiết lập tồn kho ban đầu.
Thao tác này sẽ mở ra màn hình danh sách tồn kho ban đầu.
4. Chọn Kho cần thiết lập.
5. Nhấn nút Xuất excel.
Thao tác này sẽ tải về file excel danh sách hàng hóa.
6. Mở file excel vừa tải.
Chọn hàng hóa cần thiết lập.
7. Nhập số lượng tồn kho ban đầu tại cột SL Chua Quy Doi.
8. Nhập TRUE tại cột Da Sua.
Sau khi nhập xong số lượng tồn kho ban đầu, lưu lại và đóng file excel.
Tại màn hình thiết lập tồn kho ban đầu
9. Chọn kho cần thiết lập
10. Nhấn nút Thêm từ excel.
11. Chọn Sheet tương ứng.
12. Nhất nút Lưu.
Sau khi lưu thông tin, hệ thống sẽ tự động cập nhật tồn kho ban đầu của các hàng hóa bạn đã nhập liệu.
Một số lưu ý khi thiết lập tồn kho ban đầu:
- Kiểm tra kỹ thông tin về sản phẩm và số lượng trước khi nhập liệu.
- Đảm bảo số lượng nhập liệu chính xác.
- Nếu có sai sót, cần sửa chữa kịp thời.

File excel thiết lập tồn kho ban đầu

Thiết lập tồn kho từ file excel
§ In danh sách tồn kho ban đầu
Để in danh sách tồn kho ban đầu trên phần mềm quản lý bán hàng thuốc tây, thuốc thú y, bạn có thể thực hiện theo các bước sau:
Tại màn hình Thiết lập tồn kho ban đầu
1. Chọn Kho cần in
2. Nhấn nút In để in danh sách tồn kho ban đầu.
Dưới đây là một số lưu ý khi in thiết lập tồn kho ban đầu:
- Kiểm tra kỹ trước khi in để tránh dữ liệu bị sai lệch.
- Chọn kho trước khi in
- Máy in phải được kết nối với máy tính

In thiết lập tồn kho ban đầu
Chức năng đặt hàng nhà cung cấp là một chức năng quan trọng của phần mềm quản lý bán hàng thuốc tây, thuốc thú y, giúp doanh nghiệp dễ dàng thực hiện các thao tác đặt hàng nhà cung cấp, từ đó đảm bảo nguồn hàng ổn định và đáp ứng nhu cầu kinh doanh.
Chức năng đặt hàng nhà cung cấp của phần mềm quản lý bán hàng thuốc tây, thuốc thú y thường bao gồm:
§ Xem danh sách đơn đặt hàng
Để xem danh sách đơn đặt hàng nhà cung cấp trên phần mềm quản lý bán hàng thuốc tây, thuốc thú y, bạn có thể thực hiện theo các bước sau:
1. Đăng nhập vào phần mềm.
2. Nhấp vào tab Nghiệp vụ.
3. Nhấp vào mục Đặt hàng NCC.
Thao tác này sẽ mở ra màn hình đặt hàng nhà cung cấp, trên màn hình bạn sẽ thấy danh sách các phiếu đặt hàng đã tạo. Bạn có thể xem danh sách phiếu đặt hàng theo các tiêu chí sau:
- Ngày đặt hàng: Chọn từ ngày đến ngày.
- Nhà cung cấp: Chọn nhà cung cấp.
- Người lập: Chọn người lập.
- Trạng thái: Trạng thái đơn hàng chưa nhận/đang nhận.
4. Nhấn nút Tìm kiếm
Một số lưu ý khi xem danh sách phiếu đặt hàng nhà cung cấp:
- Bạn có thể sử dụng bộ lọc để tìm kiếm phiếu đặt hàng theo các tiêu chí như tên đơn đặt hàng, ngày đặt hàng, nhà cung cấp, trạng thái, ...
- Nếu danh sách phiếu bị ẩn hãy nhấp chuột phải sau đó chọn Hiện danh sách phiếu.

Danh sách phiếu đặt hàng nhà cung cấp
§ Tạo đơn đặt hàng
Để tạo đơn đặt hàng nhà cung cấp trên phần mềm quản lý bán hàng thuốc tây, thuốc thú y, bạn có thể thực hiện theo các bước sau:
Tại màn hình Đặt hàng nhà cung cấp.
1. Nhấn nút Tạo mới.
2. Nhập thông tin đơn đặt hàng.
Trên màn hình, bạn sẽ thấy các trường thông tin cần nhập để tạo đơn đặt hàng. Bạn cần nhập đầy đủ và chính xác các thông tin sau:
- Ngày lập: Chọn ngày lập đơn hàng, mặc định phần mềm sẽ lấy ngày hiện tại.
- Nhà cung cấp: Chọn nhà cung cấp sản phẩm/hàng hóa trong đơn đặt hàng.
- Ngày giao: Ngày dự kiến nhận hàng từ nhà cung cấp.
- Trạng thái: Trạng thái nhận hàng từ nhà cung cấp.
- Nhân viên: Chọn nhân viên đặt hàng.
- Loại giá: Loại giá hàng hóa.
- Ghi chú: Ghi cho thông tin cho đơn hàng.
3. Thêm hàng hóa vào đơn đặt hàng.
- Hàng hóa: Chọn hàng hóa hoặc tìm theo mã/tên hàng hóa.
- Ghi chú: Ghi chú thông tin cho hàng hóa được chọn.
- ĐVT: Đơn vị tính của hàng hóa cần đặt.
- Số lượng: Số lượng cần đặt hàng.
- KM: Số lượng được nhà cung cấp khuyến mãi.
- Đơn giá: Đơn giá đặt hàng được hiển thị theo loại giá đã chọn.
- Kho hàng: Kho nhập hàng sau khi nhà cung cấp giao hàng, phần mềm sẽ chọn kho mặc định được thiết lập trong danh mục Kho, bạn có thể chọn lại kho khác theo nhu cầu.
4. Thanh toán đơn đặt hàng.
- % chiết khấu: Số phần trăm chiết khấu đơn hàng, khi nhập phần trăm chiết khấu phần mềm sẽ tự quy đổi ra tiền chiết khấu.
- Tiền chiết khấu: Tiền chiết khấu cho đơn hàng, khi nhập tiền chiết khấu phần mềm sẽ tự quy đổi ra số phần trăm chiết khấu.
- Đặt cọc: Số tiền đặt cọc cho đơn hàng, nếu bạn có đặt cọc cho đơn đặt hàng phần mềm sẽ ghi nhận công nợ cho nhà cung cấp.
- Quỹ: Quỹ chi tiền đặt cọc, nếu có đặt cọc bắt buộc phải chọn quỹ chi tiền.
5. Nhấn nút Lưu để lưu lại thông tin đơn đặt hàng nhà cung cấp.
Sau khi lưu thông tin, đơn đặt hàng sẽ được thêm vào danh sách đơn đặt hàng hiện có.
Một số lưu ý khi tạo đơn đặt hàng:
- Kiểm tra kỹ thông tin đơn đặt hàng trước khi lưu.
- Đảm bảo số lượng hàng hóa đặt hàng chính xác.
- Kiểm tra kỹ thông tin nhà cung cấp và địa chỉ giao hàng.

Tạo đơn đặt hàng nhà cung cấp
§ Sửa đơn đặt hàng
Để sửa đơn đặt hàng nhà cung cấp trên phần mềm quản lý bán hàng thuốc tây, thuốc thú y, bạn có thể thực hiện theo các bước sau:
Tại màn hình Danh sách phiếu
1. Nhấp liên tiếp 2 lần vào phiếu cần sửa.
Thao tác này sẽ mở ra chi tiết phiếu đặt hàng nhà cung cấp.
2. Tiến hành sửa các thông tin cần thiết trong các trường tương ứng.
3. Nhấp vào nút Lưu để lưu lại thông tin đơn đặt hàng nhà cung cấp.
Sau khi lưu thông tin, danh sách phiếu sẽ được cập nhật với các thông tin mới.
Dưới đây là một số lưu ý khi sửa đơn đặt hàng nhà cung cấp:
- Chỉ sửa các thông tin cần thiết.
- Kiểm tra kỹ thông tin trước khi lưu.

Sửa thông tin đơn đặt hàng nhà cung cấp
§ Xóa đơn đặt hàng nhà cung cấp
Để xóa đơn đặt hàng nhà cung cấp trên phần mềm quản lý bán hàng thuốc tây, thuốc thú y, bạn có thể thực hiện theo các bước sau:
Tại màn hình Danh sách phiếu
1. Chọn đơn đặt hàng cần xóa.
2. Nhấp chuột phải vào đơn hàng chọn Xóa.
Phần mềm sẽ hiển thị thông báo xác nhận.
3. Nhấp vào Yes để xác nhận xóa đơn đặt hàng nhà cung cấp.
Sau khi xóa đơn đặt hàng nhà cung cấp tất cả các dữ liệu liên quan đến đơn đặt hàng sẽ bị xóa khỏi hệ thống.
Dưới đây là một số lưu ý khi xóa đơn đặt hàng nhà cung cấp:
- Chỉ xóa các đơn đặt hàng không còn sử dụng.
- Kiểm tra kỹ trước khi xóa để tránh mất dữ liệu quan trọng.

Xóa đơn đặt hàng nhà cung cấp
§ In đơn đặt hàng nhà cung cấp
Để in đơn đặt hàng nhà cung cấp trên phần mềm quản lý bán hàng thuốc tây, thuốc thú y, bạn có thể thực hiện theo các bước sau:
Tại màn hình Danh sách phiếu
1. Nhấp chuột 2 lần vào phiếu cần in.
2. Nhấp vào nút In A4 (In giấy A4) hoặc In A4KCN (in giấy A4 không công nợ).
Phần mềm sẽ hiển thị màn hình xem in.
3. Nhấp vào Print để in đơn đặt hàng nhà cung cấp.
Dưới đây là một số lưu ý khi in đơn đặt hàng nhà cung cấp:
- Để hiện màn hình xem in bạn cần tích vào XEM IN.
- Kiểm tra kỹ thông tin trước khi in.

In đơn đặt hàng nhà cung cấp
§ Chuyển đơn đặt hàng nhà cung cấp sang mua hàng
Để chuyển đơn đặt hàng nhà cung cấp sang đơn mua hàng trên phần mềm quản lý bán hàng thuốc tây, thuốc thú y, bạn có thể thực hiện theo các bước sau:
Tại màn hình Danh sách phiếu.
1. Chọn đơn hàng cần chuyển sang mua hàng.
2. Nhấp vào Yes/No.
- Yes để cập nhật trạng thái đơn đặt hàng thành đã nhận.
- No để cập nhật trạng thái đơn đặt hàng thành đang nhận.
Phần mềm sẽ hiển thị màn hình mua hàng.
Dưới đây là một số lưu ý khi chuyển đơn đặt hàng sang mua hàng:
- Kiểm tra kỹ thông tin trước khi chuyển.

Chuyển đơn đặt hàng nhà cung cấp sang mua hàng
Chức năng mua hàng trên phần mềm quản lý bán hàng thuốc tây, thuốc thú y là một chức năng quan trọng, giúp doanh nghiệp quản lý hiệu quả các hoạt động mua hàng, từ đó đảm bảo nguồn hàng ổn định và đáp ứng nhu cầu kinh doanh.
Việc sử dụng chức năng mua hàng của phần mềm quản lý bán hàng thuốc tây, thuốc thú y mang lại cho doanh nghiệp nhiều lợi ích như:
- Tiết kiệm thời gian và chi phí: Phần mềm giúp doanh nghiệp tự động hóa các thao tác mua hàng, từ đó tiết kiệm thời gian và chi phí cho nhân viên.
- Nâng cao hiệu quả quản lý mua hàng: Phần mềm giúp doanh nghiệp quản lý mua hàng một cách khoa học và hiệu quả, từ đó tránh sai sót và thất thoát.
- Đảm bảo nguồn hàng ổn định: Phần mềm giúp doanh nghiệp chủ động mua hàng, từ đó đảm bảo nguồn hàng ổn định và đáp ứng nhu cầu kinh doanh.
§ Xem danh sách đơn mua hàng
Để xem danh sách đơn mua hàng nhà cung cấp trên phần mềm quản lý bán hàng thuốc tây, thuốc thú y, bạn có thể thực hiện theo các bước sau:
1. Đăng nhập vào phần mềm.
2. Nhấp vào tab Nghiệp vụ.
3. Nhấp vào mục Mua hàng.
Thao tác này sẽ mở ra màn hình mua hàng, trên màn hình bạn sẽ thấy danh sách các phiếu mua hàng đã tạo. Bạn có thể xem danh sách phiếu mua hàng theo các tiêu chí sau:
- Ngày mua hàng: Chọn từ ngày đến ngày.
- Nhà cung cấp: Chọn nhà cung cấp.
- Người lập: Chọn người lập.
4. Nhấn nút Tìm kiếm
Một số lưu ý khi xem danh sách phiếu mua hàng nhà cung cấp:
- Bạn có thể sử dụng bộ lọc để tìm kiếm phiếu mua hàng theo các tiêu chí như mã phiếu mua hàng, ngày mua hàng, nhà cung cấp, ...
- Nếu danh sách phiếu bị ẩn hãy nhấp chuột phải sau đó chọn Hiện danh sách phiếu.

Danh sách phiếu mua hàng
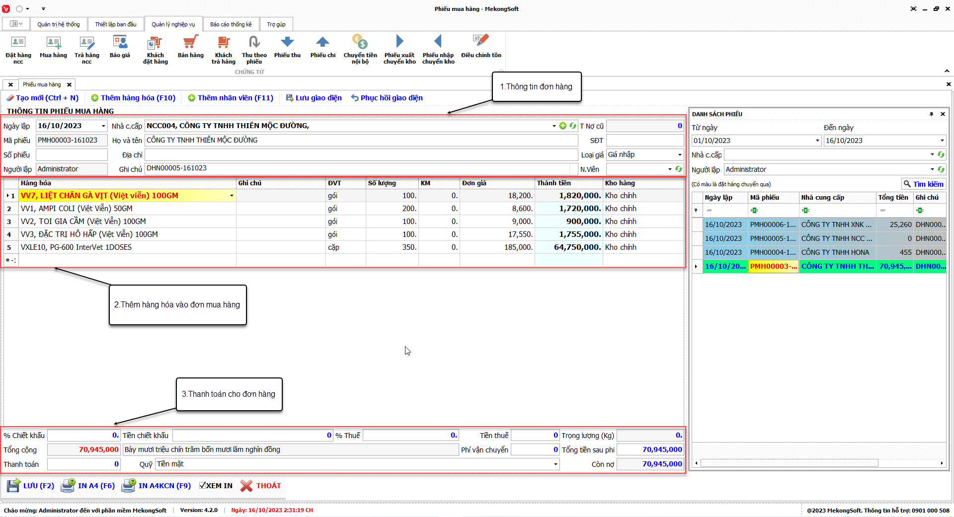
§ Tạo đơn mua hàng
Để tạo đơn mua hàng nhà cung cấp trên phần mềm quản lý bán hàng thuốc tây, thuốc thú y, bạn có thể thực hiện theo các bước sau:
Tại màn hình mua hàng.
1. Nhấn nút Tạo mới.
2. Nhập thông tin đơn mua hàng.
Trên màn hình, bạn sẽ thấy các trường thông tin cần nhập để tạo đơn mua hàng. Bạn cần nhập đầy đủ và chính xác các thông tin sau:
- Ngày lập: Chọn ngày lập đơn hàng, mặc định phần mềm sẽ lấy ngày hiện tại.
- Nhà cung cấp: Chọn nhà cung cấp sản phẩm/hàng hóa trong đơn mua hàng.
- Số phiếu: Số phiếu của đơn mua hàng.
- Nhân viên: Chọn nhân viên mua hàng.
- Loại giá: Loại giá mua hàng.
- Ghi chú: Ghi chú thông tin cho đơn hàng.
3. Thêm hàng hóa vào đơn mua hàng.
- Hàng hóa: Chọn hàng hóa hoặc tìm theo mã/tên hàng hóa.
- Ghi chú: Ghi chú thông tin cho hàng hóa được chọn.
- ĐVT: Đơn vị tính của hàng hóa cần mua.
- Số lượng: Số lượng cần mua.
- KM: Số lượng được nhà cung cấp khuyến mãi.
- Đơn giá: Đơn giá mua hàng được hiển thị theo loại giá đã chọn.
- Kho hàng: Kho nhập hàng sau khi nhà cung cấp giao hàng, phần mềm sẽ chọn kho mặc định được thiết lập trong danh mục Kho, bạn có thể chọn lại kho khác theo nhu cầu.
4. Thanh toán đơn mua hàng.
- % chiết khấu: Số phần trăm chiết khấu đơn hàng, khi nhập phần trăm chiết khấu phần mềm sẽ tự quy đổi ra tiền chiết khấu.
- Tiền chiết khấu: Tiền chiết khấu cho đơn hàng, khi nhập tiền chiết khấu phần mềm sẽ tự quy đổi ra số phần trăm chiết khấu.
- % tiền thuế: Số phần trăm tiền thuế của đơn hàng, khi nhập phần trăm tiền thuế phần mềm sẽ tự quy đổi ra tiền thuế.
- Tiền thuế: Số tiền thuế của đơn hàng, khi nhập số tiền thuế phần mềm sẽ tự quy đổi ra phần trăm tiền thuế.
- Tiền đặt cọc: Số tiền đặt cọc cho đơn hàng, nếu bạn có đặt cọc cho đơn đặt hàng phần mềm sẽ ghi nhận công nợ cho nhà cung cấp.
- Thanh toán: Số tiền thanh toán cho đơn hàng, nếu bạn thanh toán cho đơn hàng phần mềm sẽ ghi nhận lại công nợ nhà cung cấp.
- Quỹ: Quỹ chi tiền mua hàng, nếu có đặt cọc hoặc mua hàng bắt buộc phải chọn quỹ chi tiền.
5. Nhấn nút Lưu để lưu lại thông tin mua hàng
Sau khi lưu thông tin, đơn mua hàng sẽ được thêm vào danh sách phiếu hiện có.
Một số lưu ý khi tạo đơn mua hàng:
- Kiểm tra kỹ thông tin đơn mua hàng trước khi lưu.
- Đảm bảo số lượng hàng hóa mua hàng chính xác.
- Kiểm tra kỹ thông tin nhà cung cấp.
- Khi lập phiếu mua hàng phần mềm sẽ tính công nợ cho nhà cung cấp

Tạo đơn mua hàng
§ Sửa đơn mua hàng
Để sửa đơn mua hàng nhà cung cấp trên phần mềm quản lý bán hàng thuốc tây, thuốc thú y, bạn có thể thực hiện theo các bước sau:
Tại màn hình Danh sách phiếu
1. Nhấp liên tiếp 2 lần vào phiếu cần sửa.
Thao tác này sẽ mở ra chi tiết phiếu mua hàng nhà cung cấp.
2. Tiến hành sửa các thông tin cần thiết trong các trường tương ứng.
3. Nhấp vào nút Lưu để lưu lại thông tin đơn mua hàng nhà cung cấp.
Sau khi lưu thông tin, danh sách phiếu sẽ được cập nhật với các thông tin mới.
Dưới đây là một số lưu ý khi sửa đơn mua hàng nhà cung cấp:
- Chỉ sửa các thông tin cần thiết.
- Kiểm tra kỹ thông tin trước khi lưu.
- Khi lập sửa phiếu mua hàng phần mềm sẽ tính công nợ cho nhà cung cấp.

Sửa đơn mua hàng
§ Xóa đơn mua hàng
Để xóa đơn mua hàng nhà cung cấp trên phần mềm quản lý bán hàng thuốc tây, thuốc thú y, bạn có thể thực hiện theo các bước sau:
Tại màn hình Danh sách phiếu
1. Chọn đơn mua hàng cần xóa.
2. Nhấp chuột phải vào đơn hàng chọn Xóa.
Phần mềm sẽ hiển thị thông báo xác nhận.
3. Nhấp vào Yes để xác nhận xóa đơn mua hàng nhà cung cấp.
Sau khi xóa đơn mua hàng nhà cung cấp tất cả các dữ liệu liên quan đến đơn mua hàng sẽ bị xóa khỏi hệ thống.
Dưới đây là một số lưu ý khi xóa đơn mua hàng nhà cung cấp:
- Chỉ xóa các đơn mua hàng không còn sử dụng.
- Kiểm tra kỹ trước khi xóa để tránh mất dữ liệu quan trọng.
- Khi xóa phiếu mua hàng phần mềm sẽ tính công nợ cho nhà cung cấp

Xóa đơn mua hàng
§ In đơn mua hàng
Để in đơn mua hàng nhà cung cấp trên phần mềm quản lý bán hàng thuốc tây, thuốc thú y, bạn có thể thực hiện theo các bước sau:
Tại màn hình Danh sách phiếu
1. Nhấp chuột 2 lần vào phiếu cần in.
2. Nhấp vào nút In A4 (In giấy A4) hoặc In A4KCN (in giấy A4 không công nợ).
Phần mềm sẽ hiển thị màn hình xem in.
3. Nhấp vào Print để in đơn mua hàng nhà cung cấp.
Dưới đây là một số lưu ý khi in đơn mua hàng nhà cung cấp:
- Để hiện màn hình xem in bạn cần tích vào XEM IN.
- Kiểm tra kỹ thông tin trước khi in.

In phiếu mua hàng
Chức năng trả hàng nhà cung cấp là một chức năng quan trọng của phần mềm quản lý bán hàng thuốc tây, thuốc thú y, giúp doanh nghiệp quản lý hiệu quả các hoạt động trả hàng nhà cung cấp, từ đó đảm bảo tính chính xác của số liệu kho hàng và giảm thiểu chi phí.
§ Xem danh sách đơn trả hàng
Để xem danh sách đơn trả hàng nhà cung cấp trên phần mềm quản lý bán hàng thuốc tây, thuốc thú y, bạn có thể thực hiện theo các bước sau:
1. Đăng nhập vào phần mềm.
2. Nhấp vào tab Nghiệp vụ.
3. Nhấp vào mục Trả hàng ncc.
Thao tác này sẽ mở ra màn hình trả hàng, trên màn hình bạn sẽ thấy danh sách các phiếu trả hàng đã tạo. Bạn có thể xem danh sách phiếu trả hàng theo các tiêu chí sau:
- Ngày trả hàng: Chọn từ ngày đến ngày.
- Nhà cung cấp: Chọn nhà cung cấp.
- Người lập: Chọn người lập.
4. Nhấn nút Tìm kiếm
Một số lưu ý khi xem danh sách phiếu trả hàng nhà cung cấp:
- Bạn có thể sử dụng bộ lọc để tìm kiếm phiếu trả hàng theo các tiêu chí như mã phiếu trả hàng, ngày trả hàng, nhà cung cấp, ...
- Nếu danh sách phiếu bị ẩn hãy nhấp chuột phải sau đó chọn Hiện danh sách phiếu.

Danh sách phiếu trả hàng
§ Tạo đơn trả hàng
Để tạo đơn trả nhà cung cấp trên phần mềm quản lý bán hàng thuốc tây, thuốc thú y, bạn có thể thực hiện theo các bước sau:
Tại màn hình trả hàng.
1. Nhấn nút Tạo mới.
2. Nhập thông tin đơn trả hàng.
Trên màn hình, bạn sẽ thấy các trường thông tin cần nhập để tạo đơn trả hàng. Bạn cần nhập đầy đủ và chính xác các thông tin sau:
- Ngày lập: Chọn ngày lập đơn hàng mặc định phần mềm sẽ lấy ngày hiện tại.
- Nhà cung cấp: Chọn nhà cung cấp sản phẩm/hàng hóa trong đơn trả hàng.
- Số phiếu: Số phiếu của đơn trả hàng.
- Nhân viên: Chọn nhân viên trả hàng.
- Loại giá: Loại giá hàng hóa.
- Ghi chú: Ghi chú thông tin cho đơn hàng.
3. Thêm hàng hóa vào đơn trả hàng.
- Hàng hóa: Chọn hàng hóa hoặc tìm theo mã/tên hàng hóa.
- Ghi chú: Ghi chú thông tin cho hàng hóa được chọn.
- ĐVT: Đơn vị tính của hàng hóa cần trả hàng.
- Số lượng: Số lượng cần trả hàng.
- KM: Số lượng được nhà cung cấp khuyến mãi.
- Đơn giá: Đơn giá trả hàng được hiển thị theo loại giá đã chọn.
- Kho hàng: Kho xuất hàng sau khi trả hàng nhà cung cấp, phần mềm sẽ chọn kho mặc định được thiết lập trong danh mục Kho, bạn có thể chọn lại kho khác theo nhu cầu.
4. Thanh toán đơn trả hàng.
- % chiết khấu: Số phần trăm chiết khấu đơn hàng, khi nhập phần trăm chiết khấu phần mềm sẽ tự quy đổi ra tiền chiết khấu.
- Tiền chiết khấu: Tiền chiết khấu cho đơn hàng, khi nhập tiền chiết khấu phần mềm sẽ tự quy đổi ra số phần trăm chiết khấu.
- Thanh toán: Số tiền thanh toán cho đơn hàng, nếu bạn thanh toán cho đơn hàng phần mềm sẽ ghi nhận lại công nợ nhà cung cấp.
- Quỹ: Quỹ thu tiền trả hàng, thanh toán trả hàng bắt buộc phải chọn quỹ thu tiền.
5. Nhấn nút Lưu để lưu lại thông tin trả hàng
Sau khi lưu thông tin, đơn trả hàng sẽ được thêm vào danh sách phiếu hiện có.
Một số lưu ý khi tạo đơn trả hàng:
- Kiểm tra kỹ thông tin đơn trả hàng trước khi lưu.
- Đảm bảo số lượng hàng hóa trả hàng chính xác.
- Kiểm tra kỹ thông tin nhà cung cấp.
- Khi lập phiếu trả hàng phần mềm sẽ tính công nợ cho nhà cung cấp.

Tạo đơn trả hàng nhà cung cấp
§ Sửa đơn trả hàng
Để sửa đơn trả hàng nhà cung cấp trên phần mềm quản lý bán hàng thuốc tây, thuốc thú y, bạn có thể thực hiện theo các bước sau:
Tại màn hình Danh sách phiếu
1. Nhấp liên tiếp 2 lần vào phiếu cần sửa.
Thao tác này sẽ mở ra chi tiết phiếu trả hàng nhà cung cấp.
2. Tiến hành sửa các thông tin cần thiết trong các trường tương ứng.
3. Nhấp vào nút Lưu để lưu lại thông tin đơn trả hàng nhà cung cấp.
Sau khi lưu thông tin, danh sách phiếu sẽ được cập nhật với các thông tin mới.
Dưới đây là một số lưu ý khi sửa đơn trả hàng nhà cung cấp:
- Chỉ sửa các thông tin cần thiết.
- Kiểm tra kỹ thông tin trước khi lưu.
Khi sửa phiếu trả hàng phần mềm sẽ tính công nợ cho nhà cung cấp.

Sửa phiếu trả hàng
§ Xóa đơn trả hàng
Để xóa đơn trả hàng nhà cung cấp trên phần mềm quản lý bán hàng thuốc tây, thuốc thú y, bạn có thể thực hiện theo các bước sau:
Tại màn hình Danh sách phiếu
1. Chọn đơn trả hàng cần xóa.
2. Nhấp chuột phải chọn Xóa.
Phần mềm sẽ hiển thị thông báo xác nhận.
3. Nhấp vào Yes để xác nhận xóa đơn trả hàng nhà cung cấp.
Sau khi xóa đơn trả hàng nhà cung cấp tất cả các dữ liệu liên quan đến đơn trả hàng sẽ bị xóa khỏi hệ thống.
Dưới đây là một số lưu ý khi xóa đơn trả hàng nhà cung cấp:
- Chỉ xóa các đơn trả hàng không còn sử dụng.
- Kiểm tra kỹ trước khi xóa để tránh mất dữ liệu quan trọng.
- Khi xóa phiếu trả hàng phần mềm sẽ tính công nợ cho nhà cung cấp

Xóa phiếu trả hàng nhà cung cấp
§ In đơn trả hàng
Để in đơn trả hàng nhà cung cấp trên phần mềm quản lý bán hàng thuốc tây, thuốc thú y, bạn có thể thực hiện theo các bước sau:
Tại màn hình Danh sách phiếu
1. Nhấp chuột 2 lần vào phiếu cần in.
2. Nhấp vào nút In A4 (In giấy A4) hoặc In A4KCN (in giấy A4 không công nợ).
Phần mềm sẽ hiển thị màn hình xem in.
3. Nhấp vào Print để in đơn trả hàng nhà cung cấp.
Dưới đây là một số lưu ý khi in đơn trả hàng nhà cung cấp:
- Để hiện màn hình xem in bạn cần tích vào XEM IN.
- Kiểm tra kỹ thông tin trước khi in.

In trả hàng nhà cung cấp
Chức năng báo giá là một trong những chức năng quan trọng nhất của phần mềm quản lý bán hàng thuốc tây, thuốc thú y. Nó giúp doanh nghiệp tạo ra các báo giá nhanh chóng, chính xác và chuyên nghiệp, đáp ứng nhu cầu của khách hàng.
Các tính năng chính của chức năng báo giá:
§ Xem danh sách báo giá
Để xem danh sách đơn báo giá khách hàng trên phần mềm quản lý bán hàng thuốc tây, thuốc thú y, bạn có thể thực hiện theo các bước sau:
1. Đăng nhập vào phần mềm.
2. Nhấp vào tab Nghiệp vụ.
3. Nhấp vào mục Báo giá.
Thao tác này sẽ mở ra màn hình báo giá, trên màn hình bạn sẽ thấy danh sách các phiếu báo giá đã tạo. Bạn có thể xem danh sách phiếu báo giá theo các tiêu chí sau:
- Ngày báo giá: Chọn từ ngày đến ngày.
- Khách hàng: Chọn khách hàng.
- Người lập: Chọn người lập.
4. Nhấn nút Tìm kiếm
Một số lưu ý khi xem danh sách phiếu báo giá khách hàng:
- Bạn có thể sử dụng bộ lọc để tìm kiếm phiếu báo giá theo các tiêu chí như mã phiếu báo giá, ngày báo giá, khách hàng, ...
- Nếu danh sách phiếu bị ẩn hãy nhấp chuột phải sau đó chọn Hiện danh sách phiếu.

Danh sách phiếu báo giá
§ Tạo đơn báo giá
Để tạo đơn báo giá khách hàng trên phần mềm quản lý bán hàng thuốc tây, thuốc thú y, bạn có thể thực hiện theo các bước sau:
Tại màn hình báo giá.
1. Nhấn nút Tạo mới.
2. Nhập thông tin đơn báo giá.
Trên màn hình, bạn sẽ thấy các trường thông tin cần nhập để tạo đơn báo giá. Bạn cần nhập đầy đủ và chính xác các thông tin sau:
- Ngày lập: Chọn ngày lập đơn, mặc định phần mềm sẽ lấy ngày hiện tại.
- Khách hàng: Chọn khách hàng trong đơn báo giá, nếu bạn để trống mặc định phần mềm sẽ hiểu bạn đang báo giá cho khách lẻ.
- Họ và tên: Thông tin họ và tên khách hàng.
- Địa chỉ: Địa chỉ của khách hàng
- Loại giá: Loại giá hàng hóa.
- Ghi chú: Ghi chú thông tin cho đơn hàng.
3. Thêm hàng hóa vào đơn báo giá.
- Hàng hóa: Chọn hàng hóa hoặc tìm theo mã/tên hàng hóa.
- Ghi chú: Ghi chú thông tin cho hàng hóa được chọn.
- ĐVT: Đơn vị tính của hàng hóa cần báo giá.
- Số lượng: Số lượng cần báo giá.
- Đơn giá: Đơn giá hàng hóa được hiển thị theo loại giá đã chọn.
4. Thanh toán đơn báo giá.
- % tiền thuế: Số phần trăm tiền thuế của đơn hàng, khi nhập phần trăm tiền thuế phần mềm sẽ tự quy đổi ra tiền thuế.
- Tiền thuế: Số tiền thuế của đơn hàng, khi nhập số tiền thuế phần mềm sẽ tự quy đổi ra phần trăm tiền thuế.
- Phí vận chuyển: Phí vận chuyển của đơn hàng.
5. Nhấn nút Lưu để lưu lại thông tin báo giá.
Sau khi lưu thông tin, đơn báo giá sẽ được thêm vào danh sách phiếu hiện có.
Một số lưu ý khi tạo đơn báo giá:
- Kiểm tra kỹ thông tin đơn báo giá trước khi lưu.
- Đảm bảo số lượng hàng hóa báo giá chính xác.
- Kiểm tra kỹ thông tin khách hàng.

Tạo phiếu báo giá
§ Sửa đơn báo giá
Để sửa đơn báo giá khách hàng trên phần mềm quản lý bán hàng thuốc tây, thuốc thú y, bạn có thể thực hiện theo các bước sau:
Tại màn hình Danh sách phiếu
1. Nhấp liên tiếp 2 lần vào phiếu cần sửa.
Thao tác này sẽ mở ra chi tiết phiếu báo giá.
2. Tiến hành sửa các thông tin cần thiết trong các trường tương ứng.
3. Nhấp vào nút Lưu để lưu lại thông tin đơn báo giá.
Sau khi lưu thông tin, danh sách phiếu sẽ được cập nhật với các thông tin mới.
Dưới đây là một số lưu ý khi sửa đơn báo giá:
- Chỉ sửa các thông tin cần thiết.
- Kiểm tra kỹ thông tin trước khi lưu.

Sửa đơn báo giá
§ Chuyển đơn báo giá sang khách đặt hàng
Để chuyển đơn báo giá sang đơn khách đặt hàng trên phần mềm quản lý bán hàng thuốc tây, thuốc thú y, bạn có thể thực hiện theo các bước sau:
Tại màn hình Danh sách phiếu.
1. Chọn đơn hàng cần chuyển sang khách đặt hàng.
2. Nhấp vào Yes/No.
- Yes để cập nhật trạng thái đơn đặt hàng thành đã giao.
- No để cập nhật trạng thái đơn đặt hàng thành đang giao.
Phần mềm sẽ hiển thị màn hình bán hàng.
Dưới đây là một số lưu ý khi chuyển đơn báo giá sang đơn khách đặt hàng:
- Kiểm tra kỹ thông tin trước khi chuyển.

Chuyển đơn báo giá sang đơn khách đặt hàng
§ Xóa đơn báo giá
Để xóa đơn báo giá khách hàng trên phần mềm quản lý bán hàng thuốc tây, thuốc thú y, bạn có thể thực hiện theo các bước sau:
Tại màn hình Danh sách phiếu
1. Chọn đơn báo giá cần xóa.
2. Nhấp chuột phải và chọn Xóa.
Phần mềm sẽ hiển thị thông báo xác nhận.
3. Nhấp vào Yes để xác nhận xóa đơn báo giá.
Sau khi xóa đơn báo giá tất cả các dữ liệu liên quan đến đơn báo giá sẽ bị xóa khỏi hệ thống.
Dưới đây là một số lưu ý khi xóa đơn báo giá khách hàng:
- Chỉ xóa các đơn báo giá không còn sử dụng.
- Kiểm tra kỹ trước khi xóa để tránh mất dữ liệu quan trọng.

Xóa đơn báo giá
§ In đơn báo giá
Để in đơn báo giá trên phần mềm quản lý bán hàng thuốc tây, thuốc thú y, bạn có thể thực hiện theo các bước sau:
Tại màn hình Danh sách phiếu
1. Nhấp chuột 2 lần vào phiếu cần in.
2. Nhấp vào nút In A4 (In giấy A4) hoặc In A4KCN (in giấy A4 không công nợ).
Phần mềm sẽ hiển thị màn hình xem in.
3. Nhấp vào Print để in đơn báo giá.
Dưới đây là một số lưu ý khi in đơn báo giá khách hàng:
- Để hiện màn hình xem in bạn cần tích vào XEM IN.
- Kiểm tra kỹ thông tin trước khi in.

In phiếu báo giá
Chức năng khách đặt hàng là một chức năng quan trọng của phần mềm quản lý bán hàng thuốc tây, thuốc thú y, giúp doanh nghiệp quản lý các đơn đặt hàng của khách hàng một cách hiệu quả, từ đó nâng cao hiệu quả bán hàng và chăm sóc khách hàng.
Chức năng khách đặt hàng của phần mềm quản lý bán hàng thuốc tây, thuốc thú y thường bao gồm:
§ Xem danh sách đơn đặt hàng
Để xem danh sách đơn khách đặt hàng trên phần mềm quản lý bán hàng thuốc tây, thuốc thú y, bạn có thể thực hiện theo các bước sau:
1. Đăng nhập vào phần mềm.
2. Nhấp vào tab Nghiệp vụ.
3. Nhấp vào mục Khách đặt hàng.
Thao tác này sẽ mở ra màn hình khách đặt hàng, trên màn hình bạn sẽ thấy danh sách các phiếu đặt hàng đã tạo. Bạn có thể xem danh sách phiếu đặt hàng theo các tiêu chí sau:
- Ngày đặt hàng: Chọn từ ngày đến ngày.
- Khách hàng: Chọn khách hàng.
- Người lập: Chọn người lập.
- Trạng thái: Trạng thái đơn hàng chưa giao/đang giao.
4. Nhấn nút Tìm kiếm
Một số lưu ý khi xem danh sách phiếu khách đặt hàng:
- Bạn có thể sử dụng bộ lọc để tìm kiếm phiếu đặt hàng theo các tiêu chí như tên đơn đặt hàng, ngày đặt hàng, khách hàng, trạng thái, ...
- Nếu danh sách phiếu bị ẩn hãy nhấp chuột phải sau đó chọn Hiện danh sách phiếu.

Danh sách phiếu khách đặt hàng
§ Tạo đơn khách đặt hàng
Để tạo đơn khách đặt hàng trên phần mềm quản lý bán hàng thuốc tây, thuốc thú y, bạn có thể thực hiện theo các bước sau:
Tại màn hình Khách đặt hàng.
1. Nhấn nút Tạo mới.
2. Nhập thông tin đơn đặt hàng.
Trên màn hình, bạn sẽ thấy các trường thông tin cần nhập để tạo đơn đặt hàng. Bạn cần nhập đầy đủ và chính xác các thông tin sau:
- Ngày lập: Chọn ngày lập đơn hàng, mặc định phần mềm sẽ lấy ngày hiện tại.
- Khách hàng: Chọn khách hàng đặt hàng, nếu để trống phần mềm sẽ hiểu là khách lẻ.
- Họ và tên: Họ và tên khách đặt hàng.
- Địa chỉ: Địa chỉ khách đặt hàng.
- Số phiếu: Số phiếu đặt hàng.
- Loại giá: Loại giá hàng hóa.
- Ngày giao: Ngày giao hàng dự kiến.
- Trạng thái: Trạng thái giao đơn đặt hàng.
- Nhân viên: Chọn nhân viên đặt hàng.
- Ghi chú: Ghi chú thông tin cho đơn hàng.
3. Thêm hàng hóa vào đơn đặt hàng.
- Hàng hóa: Chọn hàng hóa hoặc tìm theo mã/tên hàng hóa.
- Ghi chú: Ghi chú thông tin cho hàng hóa được chọn.
- ĐVT: Đơn vị tính của hàng hóa cần đặt.
- Số lượng: Số lượng cần đặt hàng.
- KM: Số lượng được nhà cung cấp khuyến mãi.
- Đơn giá: Đơn giá đặt hàng được hiển thị theo loại giá đã chọn.
- Kho hàng: Kho xuất hàng, phần mềm sẽ chọn kho mặc định được thiết lập trong danh mục Kho, bạn có thể chọn lại kho khác theo nhu cầu.
4. Thanh toán đơn đặt hàng.
- % chiết khấu: Số phần trăm chiết khấu đơn hàng, khi nhập phần trăm chiết khấu phần mềm sẽ tự quy đổi ra tiền chiết khấu.
- Tiền chiết khấu: Tiền chiết khấu cho đơn hàng, khi nhập tiền chiết khấu phần mềm sẽ tự quy đổi ra số phần trăm chiết khấu.
- % thuế: Số phần trăm thuế đơn hàng, khi nhập phần trăm thuế phần mềm sẽ tự quy đổi ra tiền chiết khấu.
- Tiền thuế: Tiền thuế cho đơn hàng, khi nhập tiền thuế phần mềm sẽ tự quy đổi ra số phần trăm thuế.
- Đặt cọc: Số tiền đặt cọc cho đơn hàng, nếu bạn có đặt cọc cho đơn đặt hàng phần mềm sẽ ghi nhận công nợ cho khách hàng.
- Quỹ: Quỹ thu tiền đặt cọc, nếu có đặt cọc bắt buộc phải chọn quỹ thu tiền.
5. Nhấn nút Lưu để lưu lại thông tin đơn khách đặt hàng.
Sau khi lưu thông tin, đơn đặt hàng sẽ được thêm vào danh sách đơn đặt hàng hiện có.
Một số lưu ý khi tạo đơn đặt hàng:
- Kiểm tra kỹ thông tin đơn đặt hàng trước khi lưu.
- Đảm bảo số lượng hàng hóa đặt hàng chính xác.
- Kiểm tra kỹ thông tin khách hàng và địa chỉ giao hàng.

Tạo đơn khách đặt hàng
§ Sửa đơn đặt hàng
Để sửa đơn khách đặt hàng trên phần mềm quản lý bán hàng thuốc tây, thuốc thú y, bạn có thể thực hiện theo các bước sau:
Tại màn hình Danh sách phiếu
1. Nhấp liên tiếp 2 lần vào phiếu cần sửa.
Thao tác này sẽ mở ra chi tiết phiếu khách đặt hàng.
2. Tiến hành sửa các thông tin cần thiết trong các trường tương ứng.
3. Nhấp vào nút Lưu để lưu lại thông tin đơn khách đặt hàng.
Sau khi lưu thông tin, danh sách phiếu sẽ được cập nhật với các thông tin mới.
Dưới đây là một số lưu ý khi sửa đơn khách đặt hàng:
- Chỉ sửa các thông tin cần thiết.
- Kiểm tra kỹ thông tin trước khi lưu.

Sửa đơn khách đặt hàng
§ Xóa đơn khách đặt hàng
Để xóa đơn khách đặt hàng trên phần mềm quản lý bán hàng thuốc tây, thuốc thú y, bạn có thể thực hiện theo các bước sau:
Tại màn hình Danh sách phiếu
1. Chọn đơn đặt hàng cần xóa.
2. Nhấp chuột phải và chọn Xóa.
Phần mềm sẽ hiển thị thông báo xác nhận.
3. Nhấp vào Yes để xác nhận xóa đơn khách đặt hàng.
Sau khi xóa đơn khách đặt hàng tất cả các dữ liệu liên quan đến đơn đặt hàng sẽ bị xóa khỏi hệ thống.
Dưới đây là một số lưu ý khi xóa đơn khách đặt hàng:
- Chỉ xóa các đơn đặt hàng không còn sử dụng.
- Kiểm tra kỹ trước khi xóa để tránh mất dữ liệu quan trọng.

Xóa đơn khách đặt hàng
§ In đơn khách đặt hàng
Để in đơn khách đặt hàng trên phần mềm quản lý bán hàng thuốc tây, thuốc thú y, bạn có thể thực hiện theo các bước sau:
Tại màn hình Danh sách phiếu
1. Nhấp chuột 2 lần vào phiếu cần in.
2. Nhấp vào nút In A4 (In giấy A4) hoặc In A4KCN (in giấy A4 không công nợ).
Phần mềm sẽ hiển thị màn hình xem in.
3. Nhấp vào Print để in đơn khách đặt hàng.
Dưới đây là một số lưu ý khi in đơn khách đặt hàng:
- Để hiện màn hình xem in bạn cần tích vào XEM IN.
- Kiểm tra kỹ thông tin trước khi in.

In đơn khách đặt hàng
§ Chuyển đơn khách đặt hàng sang bán hàng
Để chuyển đơn khách đặt hàng sang đơn bán hàng trên phần mềm quản lý bán hàng thuốc tây, thuốc thú y, bạn có thể thực hiện theo các bước sau:
Tại màn hình Danh sách phiếu.
1. Chọn đơn hàng cần chuyển sang bán hàng.
2. Nhấp vào Yes/No.
- Yes để cập nhật trạng thái đơn đặt hàng thành đã giao.
- No để cập nhật trạng thái đơn đặt hàng thành đang giao.
Phần mềm sẽ hiển thị màn hình bán hàng.
Dưới đây là một số lưu ý khi chuyển đơn đặt hàng sang bán hàng:
- Kiểm tra kỹ thông tin trước khi chuyển.

Chuyển đơn đặt hàng sang bán hàng
Chức năng bán hàng là một trong những chức năng quan trọng nhất của phần mềm quản lý bán hàng thuốc tây, thuốc thú y. Nó giúp doanh nghiệp quản lý các giao dịch bán hàng một cách hiệu quả, từ đó nâng cao hiệu quả bán hàng và lợi nhuận.
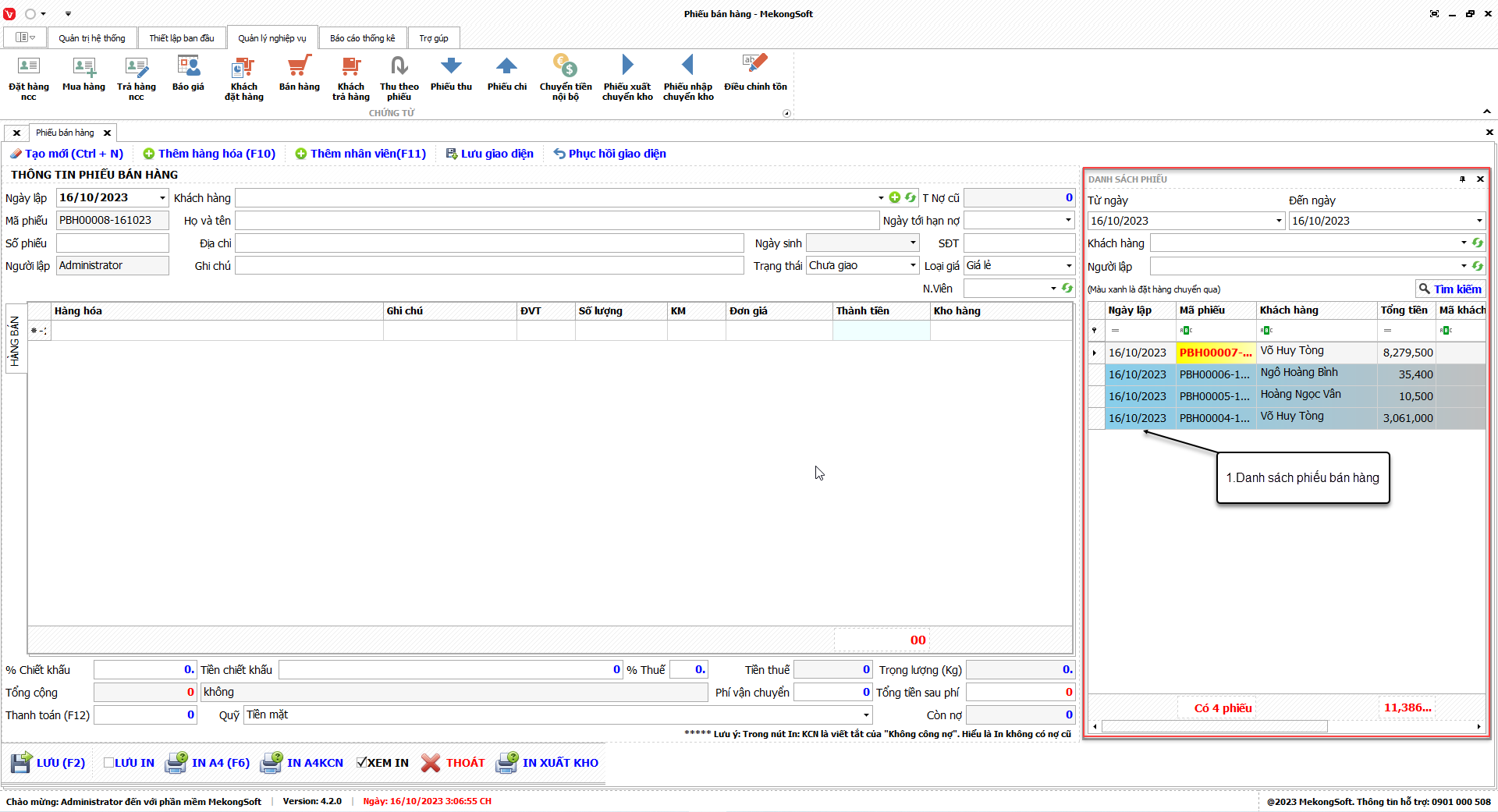
§ Xem danh sách đơn bán hàng
Để xem danh sách đơn bán hàng trên phần mềm quản lý bán hàng thuốc tây, thuốc thú y, bạn có thể thực hiện theo các bước sau:
1. Đăng nhập vào phần mềm.
2. Nhấp vào tab Nghiệp vụ.
3. Nhấp vào mục Bán hàng.
Thao tác này sẽ mở ra màn hình bán hàng, trên màn hình bạn sẽ thấy danh sách các phiếu bán hàng đã tạo. Bạn có thể xem danh sách phiếu bán hàng theo các tiêu chí sau:
- Ngày bán hàng: Chọn từ ngày đến ngày.
- Khách hàng: Chọn khách hàng.
- Người lập: Chọn người lập.
4. Nhấn nút Tìm kiếm.
Một số lưu ý khi xem danh sách phiếu bán hàng:
- Bạn có thể sử dụng bộ lọc để tìm kiếm phiếu bán hàng theo các tiêu chí như mã phiếu bán hàng, ngày bán hàng, khách hàng, ...
- Nếu danh sách phiếu bị ẩn hãy nhấp chuột phải sau đó chọn Hiện danh sách phiếu.

Danh sách phiếu bán hàng
§ Tạo đơn bán hàng
Để tạo đơn bán hàng trên phần mềm quản lý bán hàng thuốc tây, thuốc thú y, bạn có thể thực hiện theo các bước sau:
Tại màn hình Bán hàng.
1. Nhấn nút Tạo mới.
2. Nhập thông tin đơn bán hàng.
Trên màn hình, bạn sẽ thấy các trường thông tin cần nhập để tạo đơn bán hàng. Bạn cần nhập đầy đủ và chính xác các thông tin sau:
- Ngày lập: Chọn ngày lập đơn hàng, mặc định phần mềm sẽ lấy ngày hiện tại.
- Khách hàng: Chọn khách mua hàng, nếu để trống phần mềm sẽ hiểu là khách lẻ.
- Họ và tên: Họ và tên khách hàng.
- Địa chỉ: Địa chỉ khách hàng.
- SĐT: Số điện thoại của khách mua hàng.
- Số phiếu: Số phiếu bán hàng.
- Loại giá: Loại giá hàng hóa.
- Nhân viên sale: Chọn nhân viên bán hàng.
- Ghi chú: Ghi cho thông tin cho đơn hàng.
3. Thêm hàng hóa vào đơn bán hàng:
- Hàng hóa: Chọn hàng hóa hoặc tìm theo mã/tên hàng hóa.
- Ghi chú: Ghi chú thông tin cho hàng hóa được chọn.
- ĐVT: Đơn vị tính của hàng hóa cần bán.
- Số lượng: Số lượng cần bán.
- KM: Số lượng khuyến mãi cho khách hàng.
- Đơn giá: Đơn giá bán được hiển thị theo loại giá đã chọn.
- Kho hàng: Kho xuất hàng sau khi lập đơn bán hàng, Phần mềm sẽ chọn kho mặc định được thiết lập trong danh mục Kho, bạn có thể chọn lại kho khác theo nhu cầu.
4. Thanh toán đơn bán hàng.
- % chiết khấu: Số phần trăm chiết khấu đơn hàng, khi nhập phần trăm chiết khấu phần mềm sẽ tự quy đổi ra tiền chiết khấu.
- Tiền chiết khấu: Tiền chiết khấu cho đơn hàng, khi nhập tiền chiết khấu phần mềm sẽ tự quy đổi ra số phần trăm chiết khấu.
- % thuế: Số phần trăm thuế đơn hàng, khi nhập phần trăm thuế phần mềm sẽ tự quy đổi ra tiền chiết khấu.
- Thanh toán: Số tiền thanh toán cho đơn hàng.
- Quỹ: Quỹ thu tiền thanh toán, nếu có nhập thanh toán bắt buộc phải chọn quỹ thu tiền.
5. Nhấn nút Lưu để lưu lại thông tin đơn bán hàng.
Sau khi lưu thông tin, đơn bán hàng sẽ được thêm vào danh sách đơn bán hàng hiện có.
Một số lưu ý khi tạo đơn bán hàng:
- Kiểm tra kỹ thông tin đơn bán hàng trước khi lưu.
- Đảm bảo số lượng hàng hóa chính xác.
- Kiểm tra kỹ thông tin khách hàng và địa chỉ giao hàng.

Tạo đơn bán hàng
§ Sửa đơn bán hàng
Để sửa đơn bán hàng trên phần mềm quản lý bán hàng thuốc tây, thuốc thú y, bạn có thể thực hiện theo các bước sau:
Tại màn hình Danh sách phiếu
1. Nhấp liên tiếp 2 lần vào phiếu cần sửa.
Thao tác này sẽ mở ra chi tiết phiếu bán hàng.
2. Tiến hành sửa các thông tin cần thiết trong các trường tương ứng.
3. Nhấp vào nút Lưu để lưu lại thông tin đơn bán hàng.
Sau khi lưu thông tin, danh sách phiếu sẽ được cập nhật với các thông tin mới.
Dưới đây là một số lưu ý khi sửa đơn bán hàng:
- Chỉ sửa các thông tin cần thiết.
- Kiểm tra kỹ thông tin trước khi lưu.

Sửa đơn bán hàng
§ Xóa đơn bán hàng
Để xóa đơn bán hàng trên phần mềm quản lý bán hàng thuốc tây, thuốc thú y, bạn có thể thực hiện theo các bước sau:
Tại màn hình Danh sách phiếu
1. Chọn đơn bán hàng cần xóa.
2. Nhấp chuột phải và chọn Xóa.
Phần mềm sẽ hiển thị thông báo xác nhận.
3. Nhấp vào Yes để xác nhận xóa đơn bán hàng.
Sau khi xóa đơn bán hàng tất cả các dữ liệu liên quan đến đơn bán hàng sẽ bị xóa khỏi hệ thống.
Dưới đây là một số lưu ý khi xóa đơn bán hàng:
- Chỉ xóa các đơn bán hàng không còn sử dụng.
- Kiểm tra kỹ trước khi xóa để tránh mất dữ liệu quan trọng.

Xóa đơn bán hàng
§ In đơn bán hàng
Để in đơn bán hàng trên phần mềm quản lý bán hàng thuốc tây, thuốc thú y, bạn có thể thực hiện theo các bước sau:
Tại màn hình Danh sách phiếu
1. Nhấp chuột 2 lần vào phiếu cần in.
2. Nhấp vào nút In A4 (In giấy A4) hoặc In A4KCN (in giấy A4 không công nợ).
Phần mềm sẽ hiển thị màn hình xem in.
3. Nhấp vào Print để in đơn bán hàng.
Dưới đây là một số lưu ý khi in đơn bán hàng:
- Để hiện màn hình xem in bạn cần tích vào XEM IN.
- Kiểm tra kỹ thông tin trước khi in.

In đơn bán hàng
Chức năng khách trả hàng là một trong những chức năng quan trọng nhất của phần mềm quản lý bán hàng thuốc tây, thuốc thú y. Nó giúp doanh nghiệp quản lý các giao dịch trả hàng một cách hiệu quả, từ đó nâng cao hiệu quả bán hàng và lợi nhuận.
§ Xem danh sách đơn trả hàng
Để xem danh sách đơn trả hàng trên phần mềm quản lý bán hàng thuốc tây, thuốc thú y, bạn có thể thực hiện theo các bước sau:
1. Đăng nhập vào phần mềm.
2. Nhấp vào tab Nghiệp vụ.
3. Nhấp vào mục Trả hàng.
Thao tác này sẽ mở ra màn hình trả hàng, trên màn hình bạn sẽ thấy danh sách các phiếu trả hàng đã tạo. Bạn có thể xem danh sách phiếu trả hàng theo các tiêu chí sau:
- Ngày trả hàng: Chọn từ ngày đến ngày.
- Khách hàng: Chọn khách hàng.
- Người lập: Chọn người lập.
4. Nhấn nút Tìm kiếm.
Một số lưu ý khi xem danh sách phiếu trả hàng:
- Bạn có thể sử dụng bộ lọc để tìm kiếm phiếu trả hàng theo các tiêu chí như mã phiếu trả hàng, ngày trả hàng, khách hàng, ...
- Nếu danh sách phiếu bị ẩn hãy nhấp chuột phải sau đó chọn Hiện danh sách phiếu.

Danh sách phiếu trả hàng
§ Tạo đơn khách trả hàng
Để tạo đơn khách trả hàng trên phần mềm quản lý bán hàng thuốc tây, thuốc thú y, bạn có thể thực hiện theo các bước sau:
Tại màn hình Khách trả hàng.
1. Nhấn nút Tạo mới.
2. Nhập thông tin đơn trả hàng.
Trên màn hình, bạn sẽ thấy các trường thông tin cần nhập để tạo đơn khách trả hàng. Bạn cần nhập đầy đủ và chính xác các thông tin sau:
- Ngày lập: Chọn ngày lập đơn hàng, mặc định phần mềm sẽ lấy ngày hiện tại.
- Khách hàng: Chọn khách trả hàng, nếu để trống phần mềm sẽ hiểu là khách lẻ.
- Họ và tên: Họ và tên khách trả hàng.
- Địa chỉ: Địa chỉ khách trả hàng.
- SĐT: Số điện thoại của khách trả hàng.
- Số phiếu: Số phiếu khách trả hàng.
- Loại giá: Loại giá hàng hóa.
- Nhân viên: Chọn nhân viên bán hàng.
- Ghi chú: Ghi chú thông tin cho đơn hàng.
3. Thêm hàng hóa vào đơn khách trả hàng.
- Hàng hóa: Chọn hàng hóa hoặc tìm theo mã/tên hàng hóa.
- Ghi chú: Ghi chú thông tin cho hàng hóa được chọn.
- ĐVT: Đơn vị tính của hàng hóa cần trả.
- Số lượng: Số lượng cần trả.
- KM: Số lượng khuyến mãi cho khách hàng.
- Đơn giá: Đơn giá trả hàng được hiển thị theo loại giá đã chọn.
- Kho hàng: Kho nhập hàng sau khi lập đơn khách trả hàng, phần mềm sẽ chọn kho mặc định được thiết lập trong danh mục Kho, bạn có thể chọn lại kho khác theo nhu cầu.
4. Thanh toán đơn khách trả hàng.
- % chiết khấu: Số phần trăm chiết khấu đơn trả hàng, khi nhập phần trăm chiết khấu phần mềm sẽ tự quy đổi ra tiền chiết khấu.
- Tiền chiết khấu: Tiền chiết khấu cho đơn trả hàng, khi nhập tiền chiết khấu phần mềm sẽ tự quy đổi ra số phần trăm chiết khấu.
- % thuế: Số phần trăm thuế đơn hàng, khi nhập phần trăm thuế phần mềm sẽ tự quy đổi ra tiền chiết khấu.
- Thanh toán: Số tiền thanh toán cho đơn trả hàng.
- Quỹ: Quỹ chi tiền thanh toán, nếu có nhập thanh toán bắt buộc phải chọn quỹ chi tiền.
5. Nhấn nút Lưu để lưu lại thông tin đơn trả hàng.
Sau khi lưu thông tin, đơn trả hàng sẽ được thêm vào danh sách đơn trả hàng hiện có.
Một số lưu ý khi tạo đơn trả hàng:
- Kiểm tra kỹ thông tin đơn trả hàng trước khi lưu.
- Đảm bảo số lượng hàng hóa chính xác.
- Kiểm tra kỹ thông tin khách hàng.

Tạo đơn trả hàng
§ Sửa đơn trả hàng
Để sửa đơn trả hàng trên phần mềm quản lý bán hàng thuốc tây, thuốc thú y, bạn có thể thực hiện theo các bước sau:
Tại màn hình Danh sách phiếu
1. Nhấp liên tiếp 2 lần vào phiếu cần sửa.
Thao tác này sẽ mở ra chi tiết phiếu khách trả hàng.
2. Tiến hành sửa các thông tin cần thiết trong các trường tương ứng.
3. Nhấp vào nút Lưu để lưu lại thông tin đơn trả hàng.
Sau khi lưu thông tin, danh sách phiếu sẽ được cập nhật với các thông tin mới.
Dưới đây là một số lưu ý khi sửa đơn trả hàng:
- Chỉ sửa các thông tin cần thiết.
- Kiểm tra kỹ thông tin trước khi lưu.

Sửa thông tin đơn trả hàng
§ Xóa đơn trả hàng
Để xóa đơn trả hàng trên phần mềm quản lý bán hàng thuốc tây, thuốc thú y, bạn có thể thực hiện theo các bước sau:
Tại màn hình Danh sách phiếu
1. Chọn đơn trả hàng cần xóa.
2. Nhấp chuột phải và chọn Xóa.
Phần mềm sẽ hiển thị thông báo xác nhận.
3. Nhấp vào Yes để xác nhận xóa đơn khách trả hàng.
Sau khi xóa đơn trả hàng tất cả các dữ liệu liên quan đến đơn trả hàng sẽ bị xóa khỏi hệ thống.
Dưới đây là một số lưu ý khi xóa đơn trả hàng
- Chỉ xóa các đơn trả hàng không còn sử dụng.
- Kiểm tra kỹ trước khi xóa để tránh mất dữ liệu quan trọng.

Xóa đơn trả hàng
§ In đơn khách trả hàng
Để in đơn trả hàng trên phần mềm quản lý bán hàng thuốc tây, thuốc thú y, bạn có thể thực hiện theo các bước sau:
Tại màn hình Danh sách phiếu
1. Nhấp chuột 2 lần vào phiếu cần in.
2. Nhấp vào nút In A4 (In giấy A4) hoặc In A4KCN (in giấy A4 không công nợ).
Phần mềm sẽ hiển thị màn hình xem in.
3. Nhấp vào Print để in đơn trả hàng.
Dưới đây là một số lưu ý khi in đơn trả hàng:
- Để hiện màn hình xem in bạn cần tích vào XEM IN.
- Kiểm tra kỹ thông tin trước khi in.

In đơn khách trả hàng
Phiếu thu là một chứng từ quan trọng trong phần mềm quản lý bán hàng thuốc tây, thuốc thú y, được sử dụng để ghi nhận các khoản tiền thu từ khách hàng khi mua hàng. Phiếu thu có các chức năng chính sau:
§ Xem danh sách phiếu thu
Để xem danh sách phiếu thu trên phần mềm quản lý bán hàng thuốc tây, thuốc thú y, bạn có thể thực hiện theo các bước sau:
1. Đăng nhập vào phần mềm.
2. Nhấp vào tab Nghiệp vụ.
3. Nhấp vào mục Phiếu thu.
Thao tác này sẽ mở ra màn hình phiếu thu, trên màn hình bạn sẽ thấy danh sách các phiếu thu tiền đã tạo. Bạn có thể xem danh sách phiếu thu tiền theo các tiêu chí sau:
- Từ ngày: Chọn thời gian thu tiền từ ngày
- Đến ngày: Chọn thời gian thu tiền đến ngày.
- Người lập: Chọn người lập phiếu thu.
4. Nhấn nút Xem.
Một số lưu ý khi xem danh sách phiếu thu:
- Bạn có thể sử dụng bộ lọc để tìm kiếm phiếu thu theo các tiêu chí như xem theo ngày lập hoặc xem theo thời gian tạo, mã số phiếu, khách hàng/ncc, …

Danh sách phiếu thu
§ Tạo mới phiếu thu
Để tạo mới phiếu thu trên phần mềm quản lý bán hàng thuốc tây, thuốc thú y, bạn có thể thực hiện theo các bước sau:
Tại màn hình Danh sách phiếu thu.
1. Nhấn nút Tạo mới.
2. Nhập thông tin phiếu thu.
Trên màn hình, bạn sẽ thấy các trường thông tin cần nhập để tạo phiếu thu tiền. Bạn cần nhập đầy đủ và chính xác các thông tin sau:
- Ngày lập: ngày lập phiếu thu.
- Nhân viên: nhân viên thu tiền.
- Người nộp: nhập tên người nộp tiền.
- Nội dung: chọn nội dung thu tiền.
- Số tiền: nhập số tiền cần thu.
- Quỹ: chọn quỹ thu tiền.
- Ghi chú: nhập ghi chú cho phiếu thu.
3. Nhấn nút Lưu để lưu lại thông tin phiếu chi tiền.
Sau khi lưu thông tin, phiếu thu sẽ được thêm vào danh sách phiếu thu tiền hiện có.
Một số lưu ý khi tạo phiếu thu:
- Kiểm tra kỹ thông tin phiếu thu trước khi lưu.
- Đảm bảo số tiền thu chính xác.
- Kiểm tra kỹ thông tin khách hàng.

Thêm mới phiếu thu
§ Sửa phiếu thu
Để sửa phiếu thu trên phần mềm quản lý bán hàng thuốc tây, thuốc thú y, bạn có thể thực hiện theo các bước sau:
Tại màn hình Danh sách phiếu
1. Chọn phiếu thu cần chỉnh sửa nhấn vào nút Sửa.
Thao tác này sẽ mở ra chi tiết phiếu thu.
2. Tiến hành sửa các thông tin cần thiết trong các trường tương ứng.
3. Nhấp vào nút Lưu để lưu lại thông tin phiếu thu.
Sau khi lưu thông tin, danh sách phiếu sẽ được cập nhật với các thông tin mới.
Dưới đây là một số lưu ý khi sửa phiếu thu:
- Chỉ sửa các thông tin cần thiết.
- Kiểm tra kỹ thông tin trước khi lưu.

Sửa thông tin phiếu thu
§ Xóa phiếu thu
Để xóa phiếu thu trên phần mềm quản lý bán hàng thuốc tây, thuốc thú y, bạn có thể thực hiện theo các bước sau:
Tại màn hình Danh sách phiếu
1. Chọn phiếu thu cần xóa.
2. Nhấp vào nút Xóa.
Phần mềm sẽ hiển thị thông báo xác nhận.
3. Nhấp vào Yes để xác nhận xóa phiếu thu.
Sau khi xóa phiếu thu tất cả các dữ liệu liên quan đến phiếu thu sẽ bị xóa khỏi hệ thống.
Dưới đây là một số lưu ý khi xóa phiếu thu tiền
- Chỉ xóa các phiếu thu không còn sử dụng.
- Kiểm tra kỹ trước khi xóa để tránh mất dữ liệu quan trọng.

Xóa phiếu thu
§ In phiếu thu
Để in phiếu thu trên phần mềm quản lý bán hàng thuốc tây, thuốc thú y, bạn có thể thực hiện theo các bước sau:
Tại màn hình Danh sách phiếu
1. Nhấp chuột phải vào phiếu cần in.
2. Nhấp vào in phiếu
Phần mềm sẽ hiển thị màn hình xem in.
3. Nhấp vào Print để in phiếu thu.
Dưới đây là một số lưu ý khi in phiếu thu:
- Kiểm tra kỹ thông tin trước và sau khi in.

In phiếu thu
§ Xuất excel danh sách phiếu thu
Để xuất excel danh sách phiếu thu trên phần mềm quản lý bán hàng thuốc tây, thuốc thú y, bạn có thể thực hiện theo các bước sau:
Tại màn hình Danh sách phiếu thu
1. Nhấp vào nút Xuất excel.
2. Chọn thư mục lưu trữ file.
3. Chọn nút Save.
Phần mềm sẽ xuất danh sách phiếu thu dưới dạng file excel.
Dưới đây là một số lưu ý khi xuất excel danh sách phiếu thu:
- Kiểm tra kỹ trước khi xuất để tránh dữ liệu bị sai lệch.

Xuất excel danh sách phiếu thu
§ In danh sách phiếu thu
Để in danh sách phiếu thu trên phần mềm quản lý bán hàng thuốc tây, thuốc thú y, bạn có thể thực hiện theo các bước sau:
Tại màn hình Danh sách phiếu thu
1. Nhấp vào nút In danh sách.
Phần mềm sẽ hiển thị màn hình xem in.
2. Nhấp vào Print để in danh sách phiếu thu.
Dưới đây là một số lưu ý khi xuất in danh sách phiếu thu:
- Kiểm tra kỹ trước khi xuất để tránh dữ liệu bị sai lệch.

In danh sách phiếu thu
Phiếu chi là một chứng từ quan trọng trong phần mềm quản lý bán hàng thuốc tây, thuốc thú y, được sử dụng để ghi nhận các khoản tiền chi khi mua hàng từ nhà cung cấp. Phiếu chi có các chức năng chính sau:
§ Xem danh sách phiếu chi
Để xem danh sách phiếu chi trên phần mềm quản lý bán hàng thuốc tây, thuốc thú y, bạn có thể thực hiện theo các bước sau:
1. Đăng nhập vào phần mềm.
2. Nhấp vào tab Nghiệp vụ.
3. Nhấp vào mục Phiếu chi.
Thao tác này sẽ mở ra màn hình phiếu chi, trên màn hình bạn sẽ thấy danh sách các phiếu chi tiền đã tạo. Bạn có thể xem danh sách phiếu chi tiền theo các tiêu chí sau:
- Từ ngày: Chọn thời gian chi tiền từ ngày.
- Đến ngày: Chọn thời gian chi tiền đến ngày.
- Người lập: Chọn người lập phiếu chi.
4. Nhấn nút Xem.
Một số lưu ý khi xem danh sách phiếu chi:
- Bạn có thể sử dụng bộ lọc để tìm kiếm phiếu chi theo các tiêu chí như xem theo ngày lập hoặc xem theo thời gian tạo, mã số phiếu, khách hàng/ncc, …

Danh sách phiếu chi
§ Tạo mới phiếu chi
Để tạo mới phiếu chi trên phần mềm quản lý bán hàng thuốc tây, thuốc thú y, bạn có thể thực hiện theo các bước sau:
Tại màn hình Danh sách phiếu chi.
1. Nhấn nút Tạo mới.
2. Nhập thông tin phiếu chi.
Trên màn hình, bạn sẽ thấy các trường thông tin cần nhập để tạo phiếu chi tiền. Bạn cần nhập đầy đủ và chính xác các thông tin sau:
- Ngày lập: ngày lập phiếu chi.
- Nhân viên: nhân viên chi tiền.
- Tên KH/NCC: tên khách hàng hoặc nhà cung cấp cần chi tiền
- Người nhận: tên người nhận tiền.
- Nội dung: chọn nội dung chi tiền.
- Số tiền: nhập số tiền cần chi.
- Quỹ: chọn quỹ chi tiền.
- Ghi chú: nhập ghi chú cho phiếu chi.
3. Nhấn nút Lưu để lưu lại thông tin phiếu chi.
Sau khi lưu thông tin, phiếu chi sẽ được thêm vào danh sách phiếu chi hiện có.
Một số lưu ý khi tạo phiếu chi:
- Kiểm tra kỹ thông tin phiếu chi trước khi lưu.
- Đảm bảo số tiền chi chính xác.
- Kiểm tra kỹ thông tin khách hàng.

Thêm mới phiếu chi
§ Sửa phiếu chi
Để sửa phiếu chi trên phần mềm quản lý bán hàng thuốc tây, thuốc thú y, bạn có thể thực hiện theo các bước sau:
Tại màn hình Danh sách phiếu
1. Chọn phiếu chi cần chỉnh sửa nhấn vào nút Sửa.
Thao tác này sẽ mở ra chi tiết phiếu chi.
2. Tiến hành sửa các thông tin cần thiết trong các trường tương ứng.
3. Nhấp vào nút Lưu để lưu lại thông tin phiếu chi.
Sau khi lưu thông tin, danh sách phiếu sẽ được cập nhật với các thông tin mới.
Dưới đây là một số lưu ý khi sửa phiếu chi:
- Chỉ sửa các thông tin cần thiết.
- Kiểm tra kỹ thông tin trước khi lưu.

Sửa phiếu chi
§ Xóa phiếu chi
Để xóa phiếu chi trên phần mềm quản lý bán hàng thuốc tây, thuốc thú y, bạn có thể thực hiện theo các bước sau:
Tại màn hình Danh sách phiếu
1. Chọn phiếu chi cần xóa.
2. Nhấp vào nút Xóa.
Phần mềm sẽ hiển thị thông báo xác nhận.
3. Nhấp vào Yes để xác nhận xóa phiếu chi.
Sau khi xóa phiếu chi tất cả các dữ liệu liên quan đến phiếu chi sẽ bị xóa khỏi hệ thống.
Dưới đây là một số lưu ý khi xóa phiếu chi tiền
- Chỉ xóa các phiếu chi không còn sử dụng.
- Kiểm tra kỹ trước khi xóa để tránh mất dữ liệu quan trọng.

Xóa phiếu chi
§ In phiếu chi
Để in phiếu chi trên phần mềm quản lý bán hàng thuốc tây, thuốc thú y, bạn có thể thực hiện theo các bước sau:
Tại màn hình Danh sách phiếu
1. Nhấp chuột phải vào phiếu cần in.
2. Nhấp vào in phiếu
Phần mềm sẽ hiển thị màn hình xem in.
3. Nhấp vào Print để in phiếu chi.
Dưới đây là một số lưu ý khi in phiếu chi:
- Kiểm tra kỹ thông tin trước và sau khi in.

In phiếu chi
§ Xuất excel danh sách phiếu chi
Để xuất excel danh sách phiếu chi trên phần mềm quản lý bán hàng thuốc tây, thuốc thú y, bạn có thể thực hiện theo các bước sau:
Tại màn hình Danh sách phiếu chi
1. Nhấp vào nút Xuất excel.
2. Chọn thư mục lưu trữ file.
3. Chọn nút Save.
Phần mềm sẽ xuất danh sách phiếu chi dưới dạng file excel.
Dưới đây là một số lưu ý khi xuất excel danh sách phiếu chi:
- Kiểm tra kỹ trước khi xuất để tránh dữ liệu bị sai lệch.

Xuất excel danh sách phiếu chi
§ In danh sách phiếu chi
Để in danh sách phiếu chi trên phần mềm quản lý bán hàng thuốc tây, thuốc thú y, bạn có thể thực hiện theo các bước sau:
Tại màn hình Danh sách phiếu chi
1. Nhấp vào nút In danh sách.
Phần mềm sẽ hiển thị màn hình xem in.
2. Nhấp vào Print để in danh sách phiếu thu.
Dưới đây là một số lưu ý khi xuất in danh sách phiếu chi:
- Kiểm tra kỹ trước khi xuất để tránh dữ liệu bị sai lệch.

In danh sách phiếu chi
Chức năng chuyển tiền nội bộ là một tính năng quan trọng giúp doanh nghiệp quản lý các khoản tiền được chuyển giữa các quỹ, tài khoản ngân hàng, hoặc giữa doanh nghiệp với các đối tác. Trong phần mềm quản lý bán hàng thuốc tây, thuốc thú y, chức năng này được tích hợp đầy đủ các tính năng cần thiết để đáp ứng nhu cầu quản lý của doanh nghiệp.
§ Xem danh sách phiếu chuyển tiền nội bộ
Để xem danh sách phiếu chuyển tiền nội bộ trên phần mềm quản lý bán hàng thuốc tây, thuốc thú y, bạn có thể thực hiện theo các bước sau:
1. Đăng nhập vào phần mềm.
2. Nhấp vào tab Nghiệp vụ.
3. Nhấp vào mục Chuyển tiền nội bộ.
Thao tác này sẽ mở ra màn hình chuyển tiền nội bộ, trên màn hình bạn sẽ thấy danh sách các phiếu chuyển tiền nội bộ đã tạo. Bạn có thể xem danh sách phiếu chuyển tiền nội bộ theo các tiêu chí sau:
- Từ ngày: Chọn thời gian chuyển tiền từ ngày.
- Đến ngày: Chọn thời gian chuyển tiền đến ngày.
- Người lập: Chọn người lập phiếu chuyển tiền nội bộ.
4. Nhấn nút Tìm kiếm.
Một số lưu ý khi xem danh sách phiếu chuyển tiền nội bộ:
- Bạn có thể sử dụng bộ lọc để tìm kiếm phiếu chuyển tiền theo các tiêu chí như xem theo ngày lập hoặc xem theo thời gian tạo, mã số phiếu, người lập, …

Danh sách chuyển tiền nội bộ
§ Tạo mới phiếu chuyển nội bộ
Để tạo mới phiếu chuyển tiền nội bộ trên phần mềm quản lý bán hàng thuốc tây, thuốc thú y, bạn có thể thực hiện theo các bước sau:
Tại màn hình Danh sách phiếu chuyển tiền nội bộ.
1. Nhấn nút Tạo mới.
2. Nhập thông tin phiếu chuyển tiền nội bộ.
Trên màn hình, bạn sẽ thấy các trường thông tin cần nhập để tạo phiếu chuyển tiền. Bạn cần nhập đầy đủ và chính xác các thông tin sau:
- Ngày lập: ngày lập phiếu chuyển tiền.
- Số tiền: số tiền cần chuyển tiền.
- Từ quỹ: chọn số tiền cần chuyển từ quỹ
- Đến quỹ: chọn số tiền cần chuyển đến quỹ.
- Ghi chú: ghi chú cho phiếu chuyển tiền.
3. Nhấn nút Lưu để lưu lại thông tin phiếu chuyển tiền.
Sau khi lưu thông tin, phiếu chuyển tiền sẽ được thêm vào danh sách phiếu chuyển tiền hiện có.
Một số lưu ý khi tạo phiếu chuyển tiền:
- Kiểm tra kỹ thông tin phiếu chuyển tiền trước khi lưu.
- Đảm bảo số tiền chuyển chính xác.
- Kiểm tra kỹ thông tin khách hàng.

Thêm mới phiếu chuyển tiền
§ Sửa phiếu chuyển tiền nội bộ
Để sửa phiếu chuyển tiền nội bộ trên phần mềm quản lý bán hàng thuốc tây, thuốc thú y, bạn có thể thực hiện theo các bước sau:
Tại màn hình Danh sách phiếu
1. Nhấp liên tiếp 2 lần vào phiếu cần chỉnh sửa.
Thao tác này sẽ mở ra chi tiết phiếu chuyển tiền.
2. Tiến hành sửa các thông tin cần thiết trong các trường tương ứng.
3. Nhấp vào nút Lưu để lưu lại thông tin phiếu chuyển tiền.
Sau khi lưu thông tin, danh sách phiếu sẽ được cập nhật với các thông tin mới.
Dưới đây là một số lưu ý khi sửa phiếu chuyển tiền:
- Chỉ sửa các thông tin cần thiết.
- Kiểm tra kỹ thông tin trước khi lưu.

Sửa phiếu chuyển tiền nội bộ
§ Xóa phiếu chuyển tiền nội bộ
Để xóa phiếu chuyển tiền nội bộ trên phần mềm quản lý bán hàng thuốc tây, thuốc thú y, bạn có thể thực hiện theo các bước sau:
Tại màn hình Danh sách phiếu
1. Chọn phiếu cần xóa.
2. Nhấp chuột phải và chọn Xóa.
Phần mềm sẽ hiển thị thông báo xác nhận.
3. Nhấp vào Yes để xác nhận xóa phiếu chuyển tiền nội bộ.
Sau khi xóa phiếu chuyển tiền nội bộ tất cả các dữ liệu liên quan đến phiếu chuyển tiền nội bộ sẽ bị xóa khỏi hệ thống.
Dưới đây là một số lưu ý khi xóa phiếu chuyển tiền nội bộ
- Chỉ xóa các phiếu chuyển tiền nội bộ không còn sử dụng.
- Kiểm tra kỹ trước khi xóa để tránh mất dữ liệu quan trọng.

Xóa phiếu chuyển tiền nội bộ
§ In phiếu chuyển tiền nội bộ
Để in phiếu chuyển tiền nội bộ trên phần mềm quản lý bán hàng thuốc tây, thuốc thú y, bạn có thể thực hiện theo các bước sau:
Tại màn hình Danh sách phiếu
1. Chọn phiếu cần in.
2. Nhấp vào in phiếu
Phần mềm sẽ hiển thị màn hình xem in.
3. Nhấp vào Print để in phiếu chuyển tiền nội bộ.
Dưới đây là một số lưu ý khi in phiếu chuyển tiền nội bộ:
- Kiểm tra kỹ thông tin trước và sau khi in.

In phiếu chuyển tiền nội bộ
§ In danh sách phiếu chuyển tiền nội bộ
Để in danh sách phiếu chuyển tiền nội bộ trên phần mềm quản lý bán hàng thuốc tây, thuốc thú y, bạn có thể thực hiện theo các bước sau:
Tại màn hình Danh sách phiếu
1. Nhấp vào In DS
Phần mềm sẽ hiển thị màn hình xem in.
2. Nhấp vào Print để in danh sách phiếu chuyển tiền nội bộ.
Dưới đây là một số lưu ý khi in danh sách phiếu chuyển tiền nội bộ:
- Kiểm tra kỹ thông tin trước và sau khi in.

In danh sách phiếu chuyển tiền nội bộ
Chức năng xuất chuyển kho là một tính năng quan trọng giúp doanh nghiệp quản lý việc di chuyển hàng hóa giữa các kho trong cùng một doanh nghiệp. Trong phần mềm quản lý bán hàng thuốc tây, thuốc thú y, chức năng này được tích hợp đầy đủ các tính năng cần thiết để đáp ứng nhu cầu quản lý của doanh nghiệp.
§ Xem danh sách xuất chuyển kho
Để xem danh sách đơn xuất chuyển kho trên phần mềm quản lý bán hàng thuốc tây, thuốc thú y, bạn có thể thực hiện theo các bước sau:
1. Đăng nhập vào phần mềm.
2. Nhấp vào tab Nghiệp vụ.
3. Nhấp vào mục Xuất chuyển kho.
Thao tác này sẽ mở ra màn hình xuất chuyển kho, trên màn hình bạn sẽ thấy danh sách các phiếu xuất chuyển kho đã tạo. Bạn có thể xem danh sách phiếu xuất chuyến theo các tiêu chí sau:
- Ngày xuất chuyển kho: Chọn từ ngày đến ngày.
- Người lập: Chọn người lập.
4. Nhấn nút Tìm kiếm.
Một số lưu ý khi xem danh sách phiếu xuất chuyển kho:
- Bạn có thể sử dụng bộ lọc để tìm kiếm phiếu xuất chuyển kho theo các tiêu chí như mã phiếu, ngày lập, …
- Nếu danh sách phiếu bị ẩn hãy nhấp chuột phải sau đó chọn Hiện danh sách phiếu.

Danh sách phiếu xuất chuyển kho
§ Tạo đơn xuất chuyển kho
Để tạo đơn xuất chuyển kho trên phần mềm quản lý bán hàng thuốc tây, thuốc thú y, bạn có thể thực hiện theo các bước sau:
Tại màn hình Xuất chuyển kho.
1. Nhấn nút Tạo mới.
2. Nhập thông tin đơn xuất chuyển kho.
Trên màn hình, bạn sẽ thấy các trường thông tin cần nhập để tạo đơn xuất chuyển kho. Bạn cần nhập đầy đủ và chính xác các thông tin sau:
- Ngày lập: Chọn ngày lập đơn mặc định phần mềm sẽ lấy ngày hiện tại.
- Thủ kho: Chọn thủ kho.
- Loại giá: Loại giá hàng hóa.
- Kho xuất: Kho xuất hàng
- Kho nhận: Kho nhận hàng
- Ghi chú: Ghi cho thông tin cho đơn xuất chuyển kho.
3. Thêm hàng hóa vào đơn xuất chuyển kho.
- Hàng hóa: Chọn hàng hóa hoặc tìm theo mã/tên hàng hóa.
- Ghi chú: Ghi chú thông tin cho hàng hóa được chọn.
- ĐVT: Đơn vị tính của hàng hóa cần xuất.
- Số lượng: Số lượng cần xuất.
- Đơn giá: Đơn giá hàng hóa được hiển thị theo loại giá đã chọn.
4. Nhấn nút Lưu để lưu lại thông tin đơn xuất chuyển kho.
Sau khi lưu thông tin, đơn xuất chuyển kho sẽ được thêm vào danh sách đơn xuất chuyển kho hiện có.
Một số lưu ý khi tạo đơn xuất chuyển kho:
- Kiểm tra kỹ thông tin đơn xuất chuyển kho trước khi lưu.
- Đảm bảo số lượng hàng hóa xuất chính xác.
- Kiểm tra kỹ thông tin kho xuất và kho nhận.

Xuất chuyển kho
§ Sửa đơn xuất chuyển kho
Để sửa đơn xuất chuyển kho trên phần mềm quản lý bán hàng thuốc tây, thuốc thú y, bạn có thể thực hiện theo các bước sau:
Tại màn hình Danh sách phiếu
1. Nhấp liên tiếp 2 lần vào phiếu cần sửa.
Thao tác này sẽ mở ra chi tiết phiếu xuất chuyển kho.
2. Tiến hành sửa các thông tin cần thiết trong các trường tương ứng.
3. Nhấp vào nút Lưu để lưu lại thông tin đơn xuất chuyển kho.
Sau khi lưu thông tin, danh sách phiếu sẽ được cập nhật với các thông tin mới.
Dưới đây là một số lưu ý khi sửa đơn xuất chuyển kho:
- Chỉ sửa các thông tin cần thiết.
- Kiểm tra kỹ thông tin trước khi lưu.

Sửa thông tin phiếu xuất chuyển kho
§ Xóa đơn xuất chuyển kho
Để xóa đơn xuất chuyển kho trên phần mềm quản lý bán hàng thuốc tây, thuốc thú y, bạn có thể thực hiện theo các bước sau:
Tại màn hình Danh sách phiếu
1. Chọn đơn xuất chuyển kho cần xóa.
2. Nhấp chuột phải và chọn Xóa phiếu.
Phần mềm sẽ hiển thị thông báo xác nhận.
3. Nhấp vào Yes để xác nhận xóa đơn xuất chuyển kho.
Sau khi xóa đơn xuất chuyển kho tất cả các dữ liệu liên quan đến đơn xuất chuyển kho sẽ bị xóa khỏi hệ thống.
Dưới đây là một số lưu ý khi xóa đơn xuất chuyển kho
- Chỉ xóa các đơn xuất chuyển kho không còn sử dụng.
- Kiểm tra kỹ trước khi xóa để tránh mất dữ liệu quan trọng.

Xóa phiếu xuất chuyển kho
§ Tạo phiếu nhập chuyển kho từ phiếu xuất chuyển kho
Để tạo phiếu xuất chuyển kho từ danh sách phiếu xuất chuyển kho trên phần mềm quản lý bán hàng thuốc tây, thuốc thú y, bạn có thể thực hiện theo các bước sau:
Tại màn hình Danh sách phiếu.
1. Chọn đơn hàng cần tạo phiếu nhập chuyển kho.
2. Nhấn chuột phải chọn Tạo phiếu nhập chuyển kho.
Phần mềm sẽ hiển thị màn hình tạo phiếu nhập chuyển kho từ phiếu xuất chuyển kho.
Dưới đây là một số lưu ý khi tạo phiếu nhập chuyển kho:
- Kiểm tra kỹ thông tin trước khi tạo.

Tạo phiếu nhập chuyển khi từ phiếu xuất chuyển kho
§ In đơn xuất chuyển kho
Để in đơn Xuất chuyển kho trên phần mềm quản lý bán hàng thuốc tây, thuốc thú y, bạn có thể thực hiện theo các bước sau:
Tại màn hình Danh sách phiếu
1. Nhấp chuột 2 lần vào phiếu cần in.
2. Nhấp vào nút In A4 hoặc In A5.
Phần mềm sẽ hiển thị màn hình xem in.
3. Nhấp vào Print để in đơn xuất chuyển kho.
Dưới đây là một số lưu ý khi in đơn xuất chuyển kho:
- Để hiện màn hình xem in bạn cần tích vào XEM IN.
- Kiểm tra kỹ thông tin trước khi in.

In phiếu xuất chuyển kho
Chức năng nhập chuyển kho là một tính năng quan trọng giúp doanh nghiệp quản lý việc di chuyển hàng hóa giữa các kho trong cùng một doanh nghiệp. Trong phần mềm quản lý bán hàng thuốc tây, thuốc thú y, chức năng này được tích hợp đầy đủ các tính năng cần thiết để đáp ứng nhu cầu quản lý của doanh nghiệp.
§ Xem danh sách nhập chuyển kho
Để xem danh sách đơn nhập chuyển kho trên phần mềm quản lý bán hàng thuốc tây, thuốc thú y, bạn có thể thực hiện theo các bước sau:
1. Đăng nhập vào phần mềm.
2. Nhấp vào tab Nghiệp vụ.
3. Nhấp vào mục Nhập chuyển kho.
Thao tác này sẽ mở ra màn hình nhập chuyển kho, trên màn hình bạn sẽ thấy danh sách các phiếu nhập chuyển kho đã tạo. Bạn có thể xem danh sách phiếu nhập chuyển kho theo các tiêu chí sau:
- Ngày nhập chuyển kho: Chọn từ ngày đến ngày.
- Người lập: Chọn người lập.
4. Nhấn nút Tìm kiếm
Một số lưu ý khi xem danh sách phiếu xuất chuyển kho:
- Bạn có thể sử dụng bộ lọc để tìm kiếm phiếu nhập chuyển kho theo các tiêu chí như mã phiếu, ngày lập, ...
- Nếu danh sách phiếu bị ẩn hãy nhấp chuột phải sau đó chọn Hiện danh sách phiếu.

Danh sách phiếu nhập chuyển kho
§ Tạo đơn nhập chuyển kho
Để tạo đơn nhập chuyển kho trên phần mềm quản lý bán hàng thuốc tây, thuốc thú y, bạn có thể thực hiện theo các bước sau:
Tại màn hình nhập chuyển kho.
1. Nhấn nút Tạo mới.
2. Nhập thông tin đơn nhập chuyển kho.
Trên màn hình, bạn sẽ thấy các trường thông tin cần nhập để tạo đơn nhập chuyển kho. Bạn cần nhập đầy đủ và chính xác các thông tin sau:
- Ngày lập: Chọn ngày lập đơn mặc định phần mềm sẽ lấy ngày hiện tại.
- Thủ kho: Chọn thủ kho.
- Loại giá: Loại giá hàng hóa.
- Kho xuất: Kho xuất hàng
- Kho nhận: Kho nhận hàng
- Ghi chú: Ghi cho thông tin cho đơn nhập chuyển kho.
3. Thêm hàng hóa vào đơn nhập chuyển kho.
- Hàng hóa: Chọn hàng hóa hoặc tìm theo mã/tên hàng hóa.
- Ghi chú: Ghi chú thông tin cho hàng hóa được chọn.
- ĐVT: Đơn vị tính của hàng hóa cần nhập.
- Số lượng: Số lượng cần nhập.
- Đơn giá: Đơn giá hàng hóa được hiển thị theo loại giá đã chọn.
4. Nhấn nút Lưu để lưu lại thông tin đơn nhập chuyển kho.
Sau khi lưu thông tin, đơn nhập chuyển kho sẽ được thêm vào danh sách đơn nhập chuyển kho hiện có.
Một số lưu ý khi tạo đơn nhập chuyển kho:
- Kiểm tra kỹ thông tin đơn nhập chuyển kho trước khi lưu.
- Đảm bảo số lượng hàng hóa nhập chính xác.
- Kiểm tra kỹ thông tin kho xuất và kho nhận.

Tạo đơn nhập chuyển kho
§ Sửa đơn nhập chuyển kho
Để sửa đơn nhập chuyển kho trên phần mềm quản lý bán hàng thuốc tây, thuốc thú y, bạn có thể thực hiện theo các bước sau:
Tại màn hình Danh sách phiếu
1. Nhấp liên tiếp 2 lần vào phiếu cần sửa.
Thao tác này sẽ mở ra chi tiết phiếu nhập chuyển kho.
2. Tiến hành sửa các thông tin cần thiết trong các trường tương ứng.
3. Nhấp vào nút Lưu để lưu lại thông tin đơn nhập chuyển kho.
Sau khi lưu thông tin, danh sách phiếu sẽ được cập nhật với các thông tin mới.
Dưới đây là một số lưu ý khi sửa đơn nhập chuyển kho:
- Chỉ sửa các thông tin cần thiết.
- Kiểm tra kỹ thông tin trước khi lưu.

Sửa thông tin nhập chuyển kho
§ Xóa đơn nhập chuyển kho
Để xóa đơn nhập chuyển kho trên phần mềm quản lý bán hàng thuốc tây, thuốc thú y, bạn có thể thực hiện theo các bước sau:
Tại màn hình Danh sách phiếu
1. Chọn đơn nhập chuyển kho cần xóa.
2. Nhấp chuột phải và chọn Xóa phiếu.
Phần mềm sẽ hiển thị thông báo xác nhận.
3. Nhấp vào Yes để xác nhận xóa đơn nhập chuyển kho.
Sau khi xóa đơn nhập chuyển kho tất cả các dữ liệu liên quan đến đơn nhập chuyển kho sẽ bị xóa khỏi hệ thống.
Dưới đây là một số lưu ý khi xóa đơn nhập chuyển kho
- Chỉ xóa các đơn nhập chuyển kho không còn sử dụng.
- Kiểm tra kỹ trước khi xóa để tránh mất dữ liệu quan trọng.

Xóa phiếu nhập chuyển kho
§ In đơn nhập chuyển kho
Để in đơn nhập chuyển kho trên phần mềm quản lý bán hàng thuốc tây, thuốc thú y, bạn có thể thực hiện theo các bước sau:
Tại màn hình Danh sách phiếu
1. Nhấp chuột 2 lần vào phiếu cần in.
2. Nhấp vào nút In A4 hoặc In A5.
Phần mềm sẽ hiển thị màn hình xem in.
3. Nhấp vào Print để in đơn nhập chuyển kho.
Dưới đây là một số lưu ý khi in đơn nhập chuyển kho:
- Để hiện màn hình xem in bạn cần tích vào XEM IN.
- Kiểm tra kỹ thông tin trước khi in.

In đơn nhập chuyển kho
Chức năng điều chỉnh tồn kho là một tính năng quan trọng giúp doanh nghiệp siêu thị kiểm soát chặt chẽ số lượng hàng hóa tồn kho. Trong phần mềm quản lý bán hàng thuốc tây, thuốc thú y, chức năng này được tích hợp đầy đủ các tính năng cần thiết để đáp ứng nhu cầu quản lý của doanh nghiệp.
§ Xem danh sách điều chỉnh tồn kho
Để xem danh sách điều chỉnh tồn kho trên phần mềm quản lý bán hàng thuốc tây, thuốc thú y, bạn có thể thực hiện theo các bước sau:
1. Đăng nhập vào phần mềm.
2. Nhấp vào tab Nghiệp vụ.
3. Nhấp vào mục Điều chỉnh tồn kho.
Thao tác này sẽ mở ra màn hình điều chỉnh tồn kho, trên màn hình bạn sẽ thấy danh sách các phiếu điều chỉnh tồn kho đã tạo. Bạn có thể xem danh sách phiếu điều chỉnh tồn theo các tiêu chí sau:
- Ngày điều chỉnh tồn kho: Chọn từ ngày đến ngày.
- Người lập: Chọn người lập.
4. Nhấn nút Tìm kiếm
Một số lưu ý khi xem danh sách phiếu điều chỉnh tồn kho:
- Bạn có thể sử dụng bộ lọc để tìm kiếm phiếu điều chỉnh tồn kho theo các tiêu chí như mã phiếu, ngày lập.
- Nếu danh sách phiếu bị ẩn hãy nhấp chuột phải sau đó chọn Hiện danh sách phiếu.

Danh sách phiếu điều chỉnh tồn kho
§ Tạo phiếu điều chỉnh tồn kho
Để tạo phiếu điều chỉnh tồn kho trên phần mềm quản lý bán hàng thuốc tây, thuốc thú y, bạn có thể thực hiện theo các bước sau:
Tại màn hình điều chỉnh tồn kho
1. Nhấn nút Tạo mới.
2. Nhập thông tin đơn điều chỉnh tồn kho.
Trên màn hình, bạn sẽ thấy các trường thông tin cần nhập để tạo đơn điều chỉnh tồn kho. Bạn cần nhập đầy đủ và chính xác các thông tin sau:
- Ngày lập: Chọn ngày lập đơn, mặc định phần mềm sẽ lấy ngày hiện tại.
- Ghi chú: Ghi cho thông tin cho phiếu điều chỉnh tồn kho.
3. Thêm hàng hóa vào phiếu điều chỉnh tồn kho.
- Hàng hóa: Chọn hàng hóa hoặc tìm theo mã/tên hàng hóa.
- Ghi chú: Ghi chú thông tin cho hàng hóa được chọn.
- ĐVT: Đơn vị tính của hàng hóa cần điều chỉnh.
- Quy cách: Quy cách của hàng hóa.
- Số lượng: Số lượng cần điều chỉnh (nhập số dương sẽ điều chỉnh tăng, nhập số âm sẽ điều chỉnh giảm).
- Kho hàng: Chọn kho cần điều chỉnh.
4. Nhấn nút Lưu để lưu lại thông tin phiếu điều chỉnh tồn.
Sau khi lưu thông tin, phiếu điều chỉnh tồn kho sẽ được thêm vào danh sách phiếu điều chỉnh tồn kho hiện có.
Một số lưu ý khi tạo phiếu điều chỉnh tồn kho:
- Kiểm tra kỹ thông tin đơn điều chỉnh tồn kho trước khi lưu.
- Đảm bảo số lượng hàng hóa điều chỉnh khớp với tồn kho thực tế.
- Kiểm tra kỹ thông tin kho điều chỉnh.

Tạo phiếu điều chỉnh tồn kho
§ Sửa phiếu điều chỉnh tồn kho
Để sửa phiếu điều chỉnh tồn kho trên phần mềm quản lý bán hàng thuốc tây, thuốc thú y, bạn có thể thực hiện theo các bước sau:
Tại màn hình Danh sách phiếu
1. Nhấp liên tiếp 2 lần vào phiếu cần điều chỉnh.
Thao tác này sẽ mở ra chi tiết phiếu điều chỉnh tồn kho.
2. Tiến hành sửa các thông tin cần thiết trong các trường tương ứng.
3. Nhấp vào nút Lưu để lưu lại thông tin phiếu điều chỉnh tồn kho.
Sau khi lưu thông tin, danh sách phiếu sẽ được cập nhật với các thông tin mới.
Dưới đây là một số lưu ý khi sửa phiếu điều chỉnh tồn:
- Chỉ sửa các thông tin cần thiết.
- Kiểm tra kỹ thông tin trước khi lưu.

Sửa phiếu điều chỉnh tồn kho
§ Xóa phiếu điều chỉnh tồn kho
Để xóa phiếu điều chỉnh tồn kho trên phần mềm quản lý bán hàng thuốc tây, thuốc thú y, bạn có thể thực hiện theo các bước sau:
Tại màn hình Danh sách phiếu
1. Chọn đơn điều chỉnh tồn kho cần xóa.
2. Nhấp chuột phải chọn Xóa phiếu.
Phần mềm sẽ hiển thị thông báo xác nhận.
3. Nhấp vào Yes để xác nhận xóa phiếu điều chỉnh tồn kho.
Sau khi xóa phiếu điều chỉnh tồn kho tất cả các dữ liệu liên quan đến phiếu điều chỉnh tồn kho sẽ bị xóa khỏi hệ thống.
Dưới đây là một số lưu ý khi xóa phiếu điều chỉnh tồn kho
- Chỉ xóa các phiếu điều chỉnh tồn kho không còn sử dụng.
- Kiểm tra kỹ trước khi xóa để tránh mất dữ liệu quan trọng.

Xóa phiếu điều chỉnh tồn kho
§ In phiếu điều chỉnh tồn kho
Để in phiếu điều chỉnh tồn kho trên phần mềm quản lý bán hàng thuốc tây, thuốc thú y, bạn có thể thực hiện theo các bước sau:
Tại màn hình Danh sách phiếu
1. Nhấp chuột 2 lần vào phiếu cần in.
2. Nhấp vào nút In A4 hoặc In A5.
Phần mềm sẽ hiển thị màn hình xem in.
3. Nhấp vào Print để in phiếu điều chỉnh tồn kho
Dưới đây là một số lưu ý khi in phiếu điều chỉnh tồn kho:
- Để hiện màn hình xem in bạn cần tích vào XEM IN.
- Kiểm tra kỹ thông tin trước khi in.

In phiếu điều chỉnh tồn kho
Báo cáo thu chi tồn quỹ là một trong những chức năng quan trọng của phần mềm quản lý bán hàng thuốc tây, thuốc thú y. Chức năng này giúp người dùng nắm bắt được tình hình tài chính của doanh nghiệp, bao gồm các thông tin về thu nhập, chi phí và tồn quỹ.
§ Xem báo cáo thu chi tồn quỹ
Để xem báo cáo thu chi tồn quỹ trên phần mềm quản lý bán hàng thuốc tây, thuốc thú y, bạn có thể thực hiện theo các bước sau:
1. Đăng nhập vào phần mềm.
2. Nhấp vào tab Báo cáo thống kê.
3. Nhấp vào mục Thu chi tồn quỹ.
Thao tác này sẽ mở ra màn hình báo cáo thu chi tồn quỹ. Bạn có thể xem báo cáo theo các tiêu chí sau:
- Ngày thu/chi: Chọn từ ngày đến ngày.
- Quỹ: Chọn tài khoản quỹ cần xem báo cáo.
4. Nhấn nút Xem quỹ
Một số lưu ý khi xem báo cáo thu chi tồn quỹ:
- Bạn có thể sử dụng bộ lọc để tìm kiếm thông tin theo các tiêu chí như chứng từ, nội dung thu chi, thu, chi, ngày, …

Báo cáo thu chi tồn quỹ
Trong hình ảnh, chúng ta có thể thấy một báo cáo thu chi tồn quỹ của một doanh nghiệp siêu thị. Báo cáo này cung cấp các thông tin sau:
- Tổng thu: Tổng số tiền thu được vào doanh nghiệp, bao gồm cả tiền mặt và chuyển khoản.
- Tổng chi: Tổng số tiền chi cho các hoạt động của doanh nghiệp, bao gồm mua hàng, chi phí nhân viên, chi phí vận chuyển, ...
- Tồn quỹ: Số tiền còn lại trong quỹ của doanh nghiệp.
Bằng cách phân tích báo cáo thu chi tồn quỹ, người dùng có thể đánh giá được hiệu quả hoạt động kinh doanh của doanh nghiệp. Chức năng này cũng giúp người dùng phát hiện các vấn đề tài chính tiềm ẩn và đưa ra các biện pháp khắc phục kịp thời.
Dưới đây là một số lợi ích của việc sử dụng báo cáo thu chi tồn quỹ:
- Nắm bắt được tình hình tài chính của doanh nghiệp: Báo cáo thu chi tồn quỹ giúp người dùng nắm bắt được tình hình thu nhập, chi phí và tồn quỹ của doanh nghiệp, từ đó có thể đưa ra các quyết định kinh doanh chính xác.
- Đánh giá hiệu quả hoạt động kinh doanh: Báo cáo thu chi tồn quỹ giúp người dùng đánh giá được hiệu quả hoạt động kinh doanh của doanh nghiệp, từ đó có thể cải thiện các hoạt động không hiệu quả.
- Phát hiện các vấn đề tài chính tiềm ẩn: Báo cáo thu chi tồn quỹ giúp người dùng phát hiện các vấn đề tài chính tiềm ẩn, từ đó có thể đưa ra các biện pháp khắc phục kịp thời.
§ Xem chi tiết nội dung thu chi tồn quỹ
Để xem chi tiết nội dung thu chi tồn quỹ trên phần mềm quản lý bán hàng thuốc tây, thuốc thú y, bạn có thể thực hiện theo các bước sau:
Tại màn hình Báo cáo thu chi tồn quỹ
1. Nhấp chuột phải vào dòng cần xem chi tiết.
2. Nhấn Xem chi tiết phiếu.
Thao tác này sẽ mở ra chi tiết nội dung thu chi.

Chi tiết báo cáo thu chi tồn quỹ
§ Xuất excel báo cáo thu chi tồn quỹ
Để xuất excel báo cáo thu chi tồn quỹ trên phần mềm quản lý bán hàng thuốc tây, thuốc thú y, bạn có thể thực hiện theo các bước sau:
Tại màn hình Báo cáo thu chi tồn quỹ
1. Nhấp vào nút Xuất excel.
2. Chọn thư mục lưu trữ file.
3. Chọn nút Save.
Phần mềm sẽ xuất báo cáo thu chi tồn quỹ dưới dạng file excel.
Dưới đây là một số lưu ý khi xuất excel báo cáo thu chi tồn quỹ:
- Kiểm tra kỹ trước khi xuất để tránh dữ liệu bị sai lệch.

Xuất excel báo cáo thu chi tồn quỹ
§ In báo cáo thu chi tồn quỹ
Để in báo cáo thu chi tồn quỹ trên phần mềm quản lý bán hàng thuốc tây, thuốc thú y, bạn có thể thực hiện theo các bước sau:
Tại màn hình Báo cáo thu chi tồn quỹ
1. Nhấp vào In danh sách
Phần mềm sẽ hiển thị màn hình xem in.
2. Nhấp vào Print để in báo cáo thu chi tồn quỹ
Dưới đây là một số lưu ý khi in báo cáo thu chi tồn quỹ:
- Kiểm tra kỹ thông tin trước và sau khi in.

In báo cáo thu chi tồn quỹ
Báo cáo công nợ khách hàng là một trong những chức năng quan trọng của phần mềm quản lý bán hàng thuốc tây, thuốc thú y. Chức năng này giúp người dùng theo dõi và quản lý các khoản công nợ của khách hàng, từ đó có thể đảm bảo thanh toán đúng hạn và hạn chế các rủi ro kinh doanh.
§ Xem báo cáo công nợ khách hàng
Để xem báo cáo công nợ khách hàng trên phần mềm quản lý bán hàng thuốc tây, thuốc thú y, bạn có thể thực hiện theo các bước sau:
1. Đăng nhập vào phần mềm.
2. Nhấp vào tab Báo cáo thống kê.
3. Nhấp vào mục Công nợ khách hàng.
Thao tác này sẽ mở ra màn hình báo cáo công nợ khách hàng. Bạn có thể xem báo cáo theo các tiêu chí sau:
- Thời gian: Chọn từ ngày đến ngày.
4. Nhấn nút Xem.
Một số lưu ý khi xem báo cáo công nợ khách hàng:
- Bạn có thể sử dụng bộ lọc để tìm kiếm thông tin theo các tiêu chí như mã khách hàng, tên khách hàng, …

Báo cáo công nợ khách hàng
Trong hình, chúng ta có thể thấy một báo cáo công nợ khách hàng của một doanh nghiệp siêu thị Báo cáo này cung cấp các thông tin sau:
- Tên khách hàng: Tên của khách hàng có công nợ với doanh nghiệp.
- Tổng công nợ: Tổng số tiền mà khách hàng còn nợ doanh nghiệp.
- Ngày tới hạn: Ngày tới hạn nợ của khách hàng
Bằng cách phân tích báo cáo công nợ khách hàng, người dùng có thể nắm bắt được tình hình công nợ của khách hàng, từ đó có thể thực hiện các biện pháp thu hồi nợ kịp thời.
Dưới đây là một số lợi ích của việc sử dụng báo cáo công nợ khách hàng:
- Nắm bắt được tình hình công nợ khách hàng: Báo cáo công nợ khách hàng giúp người dùng nắm bắt được tình hình công nợ của khách hàng, từ đó có thể đưa ra các kế hoạch thu hồi nợ phù hợp.
- Đánh giá tình hình thanh toán của khách hàng: Báo cáo công nợ khách hàng giúp người dùng đánh giá được tình hình thanh toán của khách hàng, từ đó có thể đưa ra các chính sách bán hàng phù hợp.
- Phát hiện các khoản nợ khó đòi: Báo cáo công nợ khách hàng giúp người dùng phát hiện các khoản nợ khó đòi, từ đó có thể có các biện pháp xử lý kịp thời.
Để minh họa thêm cho lợi ích của báo cáo công nợ khách hàng, chúng ta hãy xem xét một ví dụ cụ thể.
Giả sử một doanh nghiệp siêu thị có một khách hàng tên là "Hoàng Oanh Shop". Khách hàng này đã mua hàng từ doanh nghiệp với tổng giá trị là 50.830.000 đồng. Trong đó, khách hàng đã thanh toán trước 3.100.000 đồng, còn nợ lại 48.050.000 đồng.
Bằng cách phân tích báo cáo công nợ khách hàng, người dùng của doanh nghiệp có thể thấy rằng khách hàng này đã mua hàng với tổng giá trị lớn. Tuy nhiên, khách hàng này chỉ mới thanh toán trước một phần nhỏ, còn nợ lại một số tiền lớn.
Với thông tin này, người dùng có thể liên hệ với khách hàng để nhắc nhở thanh toán. Đồng thời, người dùng cũng có thể đưa ra các chính sách bán hàng phù hợp với khách hàng này, chẳng hạn như cho phép thanh toán theo đợt hoặc chiết khấu thanh toán sớm.
Nhìn chung, báo cáo công nợ khách hàng là một chức năng quan trọng của phần mềm quản lý bán hàng thuốc tây, thuốc thú y. Chức năng này giúp người dùng theo dõi và quản lý công nợ khách hàng hiệu quả, từ đó đảm bảo thanh toán đúng hạn và hạn chế các rủi ro kinh doanh.
§ Xem chi tiết công nợ khách hàng
Để xem chi tiết công nợ khách hàng trên phần mềm quản lý bán hàng thuốc tây, thuốc thú y, bạn có thể thực hiện theo các bước sau:
Tại màn hình Báo cáo công nợ khách hàng
1. Nhấp chuột phải vào dòng cần xem chi tiết.
2. Nhấn Xem chi tiết phiếu.
Thao tác này sẽ mở ra chi tiết công nợ khách hàng.
Một số lưu ý khi xem báo cáo công nợ khách hàng:
- Bạn có thể sử dụng bộ lọc để tìm kiếm thông tin theo các tiêu chí như thời gian xem báo cáo (từ ngày đến ngày), khách hàng, số chứng từ, …

Chi tiết công nợ khách hàng
§ Xuất excel báo cáo công nợ khách hàng
Để xuất excel báo cáo công nợ khách hàng trên phần mềm quản lý bán hàng thuốc tây, thuốc thú y, bạn có thể thực hiện theo các bước sau:
Tại màn hình Báo cáo công nợ khách hàng
1. Nhấp vào nút Xuất excel.
2. Chọn thư mục lưu trữ file.
3. Chọn nút Save.
Phần mềm sẽ xuất báo cáo công nợ khách hàng dưới dạng file excel.
Dưới đây là một số lưu ý khi xuất excel báo cáo công nợ khách hàng:
- Kiểm tra kỹ trước khi xuất để tránh dữ liệu bị sai lệch.

Xuất excel công nợ khách hàng
§ In báo cáo công nợ khách hàng
Để in báo cáo công nợ khách hàng trên phần mềm quản lý bán hàng thuốc tây, thuốc thú y, bạn có thể thực hiện theo các bước sau:
Tại màn hình Báo cáo công nợ khách hàng
1. Nhấp vào In danh sách
Phần mềm sẽ hiển thị màn hình xem in.
2. Nhấp vào Print để in báo cáo công nợ khách hàng
Dưới đây là một số lưu ý khi in báo cáo công nợ khách hàng:
- Kiểm tra kỹ thông tin trước và sau khi in.

In báo cáo công nợ khách hàng
§ In bảng kê công nợ khách hàng
Để in bảng kê chi tiết công nợ khách hàng trên phần mềm quản lý bán hàng thuốc tây, thuốc thú y, bạn có thể thực hiện theo các bước sau:
Tại màn hình Báo cáo công nợ khách hàng
1. Chọn khách hàng cần in báo cáo
2. Nhấp chuột phải chọn Bảng kê chi tiết công nợ
Phần mềm sẽ hiển thị màn hình xem in.
3. Nhấp vào Print để in bảng kê chi tiết công nợ khách hàng
Dưới đây là một số lưu ý khi in bảng kê chi tiết công nợ khách hàng:
- Kiểm tra kỹ thông tin trước và sau khi in.

In bảng kê chi tiết công nợ khách hàng
Báo cáo công nợ nhà cung cấp là một trong những chức năng quan trọng của phần mềm quản lý bán hàng thuốc tây, thuốc thú y. Chức năng này giúp người dùng theo dõi và quản lý các khoản công nợ của nhà cung cấp, từ đó có thể đảm bảo thanh toán đúng hạn và hạn chế các rủi ro kinh doanh.
§ Xem báo cáo công nợ nhà cung cấp
Để xem báo cáo công nợ nhà cung cấp trên phần mềm quản lý bán hàng thuốc tây, thuốc thú y, bạn có thể thực hiện theo các bước sau:
1. Đăng nhập vào phần mềm.
2. Nhấp vào tab Báo cáo thống kê.
3. Nhấp vào mục Công nợ nhà cung cấp.
Thao tác này sẽ mở ra màn hình báo cáo công nợ nhà cung cấp. Bạn có thể xem báo cáo theo các tiêu chí sau:
- Thời gian: Chọn từ ngày đến ngày.
4. Nhấn nút Xem
Một số lưu ý khi xem báo cáo công nợ nhà cung cấp:
- Bạn có thể sử dụng bộ lọc để tìm kiếm thông tin theo các tiêu chí như mã nhà cung cấp, tên nhà cung cấp, …

Báo cáo công nợ nhà cung cấp
Trong hình, chúng ta có thể thấy báo cáo công nợ nhà cung cấp của một doanh nghiệp in ấn quảng cáo. Báo cáo này cung cấp các thông tin sau:
- Tên nhà cung cấp: Tên của nhà cung cấp có công nợ với doanh nghiệp.
- Cuối kỳ: Số tiền mà doanh nghiệp còn nợ nhà cung cấp.
Bằng cách phân tích báo cáo công nợ nhà cung cấp, người dùng có thể nắm bắt được tình hình công nợ của nhà cung cấp, từ đó có thể thực hiện các biện pháp thanh toán kịp thời.
Dưới đây là một số lợi ích của việc sử dụng báo cáo công nợ nhà cung cấp:
- Nắm bắt được tình hình công nợ nhà cung cấp: Báo cáo công nợ nhà cung cấp giúp người dùng nắm bắt được tình hình công nợ của nhà cung cấp, từ đó có thể đưa ra các kế hoạch thanh toán phù hợp.
Để minh họa thêm cho lợi ích của báo cáo công nợ nhà cung cấp, chúng ta hãy xem xét một ví dụ cụ thể.
Giả sử một doanh nghiệp siêu thị có một nhà cung cấp tên là "Công ty TNHH Hoàng Sơn". Nhà cung cấp này đã bán hàng cho doanh nghiệp với tổng giá trị là 50.830.000 đồng. Trong đó, doanh nghiệp đã thanh toán trước 3.100.000 đồng, còn nợ lại 48.050.000 đồng.
Bằng cách phân tích báo cáo công nợ nhà cung cấp, người dùng của doanh nghiệp có thể thấy rằng nhà cung cấp này đã bán hàng cho doanh nghiệp với tổng giá trị lớn. Tuy nhiên, doanh nghiệp này chỉ mới thanh toán trước một phần nhỏ, còn nợ lại một số tiền lớn.
Với thông tin này, người dùng có thể liên hệ với nhà cung cấp để nhắc nhở thanh toán. Đồng thời, người dùng cũng có thể đưa ra các chính sách mua hàng phù hợp với nhà cung cấp này, chẳng hạn như thanh toán theo đợt hoặc chiết khấu thanh toán sớm.
Nhìn chung, báo cáo công nợ nhà cung cấp là một chức năng quan trọng của phần mềm quản lý bán hàng thuốc tây, thuốc thú y. Chức năng này giúp người dùng theo dõi và quản lý công nợ nhà cung cấp hiệu quả, từ đó đảm bảo thanh toán đúng hạn và hạn chế các rủi ro kinh doanh.
Trong hình, chúng ta có thể thấy một số thông tin bổ sung sau:
- Ngày lập báo cáo: Ngày lập báo cáo công nợ nhà cung cấp.
- Khoảng thời gian: Khoảng thời gian được báo cáo công nợ nhà cung cấp.
- Bộ lọc: Các bộ lọc được áp dụng cho báo cáo công nợ nhà cung cấp, chẳng hạn như theo nhà cung cấp, theo mặt hàng, theo trạng thái thanh toán, ...
Những thông tin này giúp người dùng có thể nắm bắt được tình hình công nợ nhà cung cấp một cách chi tiết và chính xác hơn.
§ Xem chi tiết công nợ nhà cung cấp
Để xem chi tiết công nợ nhà cung cấp trên phần mềm quản lý bán hàng thuốc tây, thuốc thú y, bạn có thể thực hiện theo các bước sau:
Tại màn hình Báo cáo công nợ nhà cung cấp
1. Nhấp chuột phải vào dòng cần xem chi tiết.
2. Nhấn Xem chi tiết phiếu.
Thao tác này sẽ mở ra chi tiết công nợ nhà cung cấp.
Một số lưu ý khi xem báo cáo công nợ nhà cung cấp:
- Bạn có thể sử dụng bộ lọc để tìm kiếm thông tin theo các tiêu chí như thời gian xem báo cáo (từ ngày đến ngày), nhà cung cấp, số chứng từ, …

Chi tiết công nợ nhà cung cấp
§ Xuất excel báo cáo công nợ nhà cung cấp
Để xuất excel báo cáo công nợ nhà cung cấp trên phần mềm quản lý bán hàng thuốc tây, thuốc thú y, bạn có thể thực hiện theo các bước sau:
Tại màn hình Báo cáo công nợ nhà cung cấp
1. Nhấp vào nút Xuất excel.
2. Chọn thư mục lưu trữ file.
3. Chọn nút Save.
Phần mềm sẽ xuất báo cáo công nợ nhà cung cấp dưới dạng file excel.
Dưới đây là một số lưu ý khi xuất excel báo cáo công nợ nhà cung cấp:
- Kiểm tra kỹ trước khi xuất để tránh dữ liệu bị sai lệch.

Xuất excel công nợ nhà cung cấp
§ In báo cáo công nợ nhà cung cấp
Để in báo cáo công nợ nhà cung cấp trên phần mềm quản lý bán hàng thuốc tây, thuốc thú y, bạn có thể thực hiện theo các bước sau:
Tại màn hình Báo cáo công nợ nhà cung cấp
1. Nhấp vào In danh sách
Phần mềm sẽ hiển thị màn hình xem in.
2. Nhấp vào Print để in báo cáo công nợ nhà cung cấp
Dưới đây là một số lưu ý khi in báo cáo công nợ nhà cung cấp:
- Kiểm tra kỹ thông tin trước và sau khi in.

In báo cáo công nợ nhà cung cấp
§ In bảng kê công nợ nhà cung cấp
Để in bảng kê chi tiết công nợ nhà cung cấp trên phần mềm quản lý bán hàng thuốc tây, thuốc thú y, bạn có thể thực hiện theo các bước sau:
Tại màn hình Báo cáo công nợ nhà cung cấp
1. Chọn khách hàng cần in báo cáo
2. Nhấp chuột phải chọn Bảng kê chi tiết công nợ
Phần mềm sẽ hiển thị màn hình xem in.
3. Nhấp vào Print để in bảng kê chi tiết công nợ nhà cung cấp
Dưới đây là một số lưu ý khi in bảng kê chi tiết công nợ nhà cung cấp:
- Kiểm tra kỹ thông tin trước và sau khi in.

In bảng kê chi tiết công nợ nhà cung cấp
Báo cáo tổng kết bán hàng là một trong những chức năng quan trọng của phần mềm quản lý bán hàng thuốc tây, thuốc thú y. Chức năng này giúp người dùng nắm bắt được tình hình bán hàng của doanh nghiệp trong một khoảng thời gian nhất định, từ đó có thể đưa ra các quyết định kinh doanh chính xác.
§ Xem báo cáo tổng kết bán hàng
Để xem báo cáo tổng kết bán hàng trên phần mềm quản lý bán hàng thuốc tây, thuốc thú y, bạn có thể thực hiện theo các bước sau:
1. Đăng nhập vào phần mềm.
2. Nhấp vào tab Báo cáo thống kê.
3. Nhấp vào mục Tổng kết bán hàng.
Thao tác này sẽ mở ra màn hình báo cáo tổng kết bán hàng. Bạn có thể xem báo cáo theo các tiêu chí sau:
- Thời gian: Chọn từ ngày đến ngày.
4. Nhấn nút Xem.
Một số lưu ý khi xem báo cáo tổng kết bán hàng:
- Bạn có thể sử dụng bộ lọc để tìm kiếm thông tin theo các tiêu chí như mã nhà cung cấp, tên khách hàng, …

Tổng kết bán hàng
Trong hình, chúng ta có thể thấy một báo cáo tổng kết bán hàng của một doanh nghiệp siêu thị. Báo cáo này cung cấp các thông tin sau:
- Tổng doanh thu: Tổng số tiền thu được từ bán hàng trong khoảng thời gian được báo cáo.
- Tổng số đơn hàng: Tổng số đơn hàng bán được trong khoảng thời gian được báo cáo.
- Tổng số sản phẩm bán được: Tổng số sản phẩm bán được trong khoảng thời gian được báo cáo.
- Tổng số khách hàng: Tổng số khách hàng đã mua hàng trong khoảng thời gian được báo cáo.
- Doanh thu theo ngày: Doanh thu của từng ngày trong khoảng thời gian được báo cáo.
- Doanh thu theo mặt hàng: Doanh thu của từng mặt hàng trong khoảng thời gian được báo cáo.
- Doanh thu theo khách hàng: Doanh thu của từng khách hàng trong khoảng thời gian được báo cáo.
Bằng cách phân tích báo cáo tổng kết bán hàng, người dùng có thể nắm bắt được tình hình bán hàng của doanh nghiệp trong một khoảng thời gian nhất định, từ đó có thể đưa ra các quyết định kinh doanh chính xác như:
- Đánh giá hiệu quả hoạt động kinh doanh: Báo cáo tổng kết bán hàng giúp người dùng đánh giá được hiệu quả hoạt động kinh doanh của doanh nghiệp, từ đó có thể đưa ra các biện pháp cải thiện hiệu quả kinh doanh.
- Xác định các mặt hàng, nhóm khách hàng tiềm năng: Báo cáo tổng kết bán hàng giúp người dùng xác định được các mặt hàng, nhóm khách hàng tiềm năng, từ đó có thể tập trung phát triển các mặt hàng, nhóm khách hàng này.
- Phát hiện các vấn đề cần khắc phục: Báo cáo tổng kết bán hàng giúp người dùng phát hiện các vấn đề cần khắc phục trong hoạt động kinh doanh, từ đó có thể đưa ra các biện pháp khắc phục kịp thời.
Trong hình, chúng ta có thể thấy một số thông tin bổ sung sau:
- Khoảng thời gian: Khoảng thời gian được báo cáo tổng kết bán hàng.
- Bộ lọc: Các bộ lọc được áp dụng cho báo cáo tổng kết bán hàng, chẳng hạn như theo nhóm khách hàng, theo mặt hàng, theo trạng thái đơn hàng, ...
Những thông tin này giúp người dùng có thể nắm bắt được tình hình bán hàng của doanh nghiệp một cách chi tiết và chính xác hơn.
Dưới đây là một số lưu ý khi sử dụng báo cáo tổng kết bán hàng:
- Chọn lọc thông tin phù hợp: Người dùng nên chọn lọc các thông tin phù hợp với nhu cầu sử dụng của mình.
- Phân tích báo cáo một cách khoa học: Người dùng nên phân tích báo cáo một cách khoa học để có thể đưa ra các quyết định kinh doanh chính xác.
- Sử dụng báo cáo thường xuyên: Người dùng nên sử dụng báo cáo thường xuyên để nắm bắt được tình hình bán hàng của doanh nghiệp một cách kịp thời.
§ Xem chi tiết tổng kết bán hàng
Để xem chi tiết tổng kết bán hàng trên phần mềm quản lý bán hàng thuốc tây, thuốc thú y, bạn có thể thực hiện theo các bước sau:
Tại màn hình Báo cáo tổng kết bán hàng
1. Nhấp chuột phải vào dòng cần xem chi tiết.
2. Nhấn Xem chi tiết phiếu.
Thao tác này sẽ mở ra chi tiết tổng kết bán hàng.

Chi tiết tổng kết bán hàng
§ Xuất excel báo cáo tổng kết bán hàng
Để xuất excel báo cáo tổng kết bán hàng trên phần mềm quản lý bán hàng thuốc tây, thuốc thú y, bạn có thể thực hiện theo các bước sau:
Tại màn hình Báo cáo tổng kết bán hàng
1. Nhấp vào nút Xuất excel.
2. Chọn thư mục lưu trữ file.
3. Chọn nút Save.
Phần mềm sẽ xuất báo cáo tổng kết bán hàng dưới dạng file excel.
Dưới đây là một số lưu ý khi xuất excel báo cáo tổng kết bán hàng:
- Kiểm tra kỹ trước khi xuất để tránh dữ liệu bị sai lệch.

Xuất excel tổng kết bán hàng
§ In báo cáo tổng kết bán hàng
Để in báo cáo tổng kết bán hàng trên phần mềm quản lý bán hàng thuốc tây, thuốc thú y, bạn có thể thực hiện theo các bước sau:
Tại màn hình Báo cáo tổng kết bán hàng
1. Nhấp vào In danh sách
Phần mềm sẽ hiển thị màn hình xem in.
2. Nhấp vào Print để in báo cáo tổng kết bán hàng
Dưới đây là một số lưu ý khi in báo cáo tổng kết bán hàng:
- Kiểm tra kỹ thông tin trước và sau khi in.

In tổng kết bán hàng
Báo cáo tổng kết mua hàng là một trong những chức năng quan trọng của phần mềm quản lý bán hàng thuốc tây, thuốc thú y. Chức năng này giúp người dùng nắm bắt được tình hình mua hàng của doanh nghiệp trong một khoảng thời gian nhất định, từ đó có thể đưa ra các quyết định kinh doanh chính xác.
§ Xem báo cáo tổng kết mua hàng
Để xem báo cáo tổng kết mua hàng trên phần mềm quản lý bán hàng thuốc tây, thuốc thú y, bạn có thể thực hiện theo các bước sau:
1. Đăng nhập vào phần mềm.
2. Nhấp vào tab Báo cáo thống kê.
3. Nhấp vào mục Tổng kết mua hàng.
Thao tác này sẽ mở ra màn hình báo cáo tổng kết mua hàng. Bạn có thể xem báo cáo theo các tiêu chí sau:
- Thời gian: Chọn từ ngày đến ngày.
4. Nhấn nút Xem.
Một số lưu ý khi xem báo cáo tổng kết mua hàng:
- Bạn có thể sử dụng bộ lọc để tìm kiếm thông tin theo các tiêu chí như mã nhà cung cấp, tên nhà cung cấp, …

Báo cáo tổng kết mua hàng
Trong hình, chúng ta có thể thấy một báo cáo tổng kết mua hàng của một doanh nghiệp siêu thị. Báo cáo này cung cấp các thông tin sau:
- Tổng giá trị mua hàng: Tổng số tiền đã chi cho mua hàng trong khoảng thời gian được báo cáo.
- Tổng số hóa đơn: Tổng số hóa đơn mua hàng trong khoảng thời gian được báo cáo.
- Tổng số mặt hàng mua được: Tổng số mặt hàng mua được trong khoảng thời gian được báo cáo.
- Tổng số nhà cung cấp: Tổng số nhà cung cấp đã bán hàng cho doanh nghiệp trong khoảng thời gian được báo cáo.
- Giá trị mua hàng theo ngày: Giá trị mua hàng của từng ngày trong khoảng thời gian được báo cáo.
- Giá trị mua hàng theo mặt hàng: Giá trị mua hàng của từng mặt hàng trong khoảng thời gian được báo cáo.
- Giá trị mua hàng theo nhà cung cấp: Giá trị mua hàng của từng nhà cung cấp trong khoảng thời gian được báo cáo.
Bằng cách phân tích báo cáo tổng kết mua hàng, người dùng có thể nắm bắt được tình hình mua hàng của doanh nghiệp trong một khoảng thời gian nhất định, từ đó có thể đưa ra các quyết định kinh doanh chính xác như:
- Đánh giá hiệu quả hoạt động kinh doanh: Báo cáo tổng kết mua hàng giúp người dùng đánh giá được hiệu quả hoạt động kinh doanh của doanh nghiệp, từ đó có thể đưa ra các biện pháp cải thiện hiệu quả kinh doanh.
- Xác định các nhà cung cấp tiềm năng: Báo cáo tổng kết mua hàng giúp người dùng xác định được các nhà cung cấp tiềm năng, từ đó có thể tập trung hợp tác với các nhà cung cấp này.
- Phát hiện các vấn đề cần khắc phục: Báo cáo tổng kết mua hàng giúp người dùng phát hiện các vấn đề cần khắc phục trong hoạt động kinh doanh, từ đó có thể đưa ra các biện pháp khắc phục kịp thời.
Trong hình ảnh, chúng ta có thể thấy một số thông tin bổ sung sau:
- Khoảng thời gian: Khoảng thời gian được báo cáo tổng kết mua hàng.
- Bộ lọc: Các bộ lọc được áp dụng cho báo cáo tổng kết mua hàng, chẳng hạn như theo nhà cung cấp, theo mặt hàng, theo trạng thái hóa đơn, ...
Những thông tin này giúp người dùng có thể nắm bắt được tình hình mua hàng của doanh nghiệp một cách chi tiết và chính xác hơn.
Dưới đây là một số lưu ý khi sử dụng báo cáo tổng kết mua hàng:
- Chọn lọc thông tin phù hợp: Người dùng nên chọn lọc các thông tin phù hợp với nhu cầu sử dụng của mình.
- Phân tích báo cáo một cách khoa học: Người dùng nên phân tích báo cáo một cách khoa học để có thể đưa ra các quyết định kinh doanh chính xác.
- Sử dụng báo cáo thường xuyên: Người dùng nên sử dụng báo cáo thường xuyên để nắm bắt được tình hình mua hàng của doanh nghiệp một cách kịp thời.
Ngoài ra, báo cáo tổng kết mua hàng cũng có thể được sử dụng để:
- Tính toán chi phí mua hàng: Báo cáo tổng kết mua hàng có thể được sử dụng để tính toán chi phí mua hàng, từ đó có thể xác định giá thành sản phẩm một cách chính xác.
- Tạo báo cáo lưu trữ: Báo cáo tổng kết mua hàng có thể được tạo thành báo cáo lưu trữ để phục vụ cho các mục đích thống kê, báo cáo, ...
§ Xem chi tiết tổng kết mua hàng
Để xem chi tiết tổng kết mua hàng trên phần mềm quản lý bán hàng thuốc tây, thuốc thú y, bạn có thể thực hiện theo các bước sau:
Tại màn hình Báo cáo tổng kết mua hàng
1. Nhấp chuột phải vào dòng cần xem chi tiết.
2. Nhấn Xem chi tiết phiếu.
Thao tác này sẽ mở ra chi tiết tổng kết mua hàng.

Chi tiết tổng kết mua hàng
§ Xuất excel báo cáo tổng kết mua hàng
Để xuất excel báo cáo tổng kết mua hàng trên phần mềm quản lý bán hàng thuốc tây, thuốc thú y, bạn có thể thực hiện theo các bước sau:
Tại màn hình Báo cáo tổng kết mua hàng
1. Nhấp vào nút Xuất excel.
2. Chọn thư mục lưu trữ file.
3. Chọn nút Save.
Phần mềm sẽ xuất báo cáo tổng kết mua hàng dưới dạng file excel.
Dưới đây là một số lưu ý khi xuất excel báo cáo tổng kết mua hàng:
- Kiểm tra kỹ trước khi xuất để tránh dữ liệu bị sai lệch.

Xuất excel tổng kết mua hàng
§ In báo cáo tổng kết mua hàng
Để in báo cáo tổng kết mua hàng trên phần mềm quản lý bán hàng thuốc tây, thuốc thú y, bạn có thể thực hiện theo các bước sau:
Tại màn hình Báo cáo tổng kết mua hàng
1. Nhấp vào In danh sách
Phần mềm sẽ hiển thị màn hình xem in.
2. Nhấp vào Print để in báo cáo tổng kết mua hàng
Dưới đây là một số lưu ý khi in báo cáo tổng kết mua hàng:
- Kiểm tra kỹ thông tin trước và sau khi in.

In tổng kết mua hàng
Chức năng tổng kết khách trả hàng trên phần mềm quản lý bán hàng thuốc tây, thuốc thú y giúp người dùng nắm bắt được tình hình trả hàng của khách hàng trong một khoảng thời gian nhất định, từ đó có thể đưa ra các quyết định kinh doanh chính xác.
§ Xem báo cáo tổng kết khách trả hàng
Để xem báo cáo tổng kết khách trả hàng trên phần mềm quản lý bán hàng thuốc tây, thuốc thú y, bạn có thể thực hiện theo các bước sau:
1. Đăng nhập vào phần mềm.
2. Nhấp vào tab Báo cáo thống kê.
3. Nhấp vào mục Tổng kết khách trả hàng.
Thao tác này sẽ mở ra màn hình báo cáo tổng kết khách trả hàng. Bạn có thể xem báo cáo theo các tiêu chí sau:
- Thời gian: Chọn từ ngày đến ngày.
4. Nhấn nút Xem
Một số lưu ý khi xem báo cáo tổng kết khách trả hàng:
- Bạn có thể sử dụng bộ lọc để tìm kiếm thông tin theo các tiêu chí như mã khách hàng, tên khách hàng, hàng hóa, …

Tổng kết khách trả hàng
Trong hình, chúng ta có thể thấy một báo cáo tổng kết khách trả hàng của một doanh nghiệp siêu thị. Báo cáo này cung cấp các thông tin sau:
- Tổng số lượng hàng trả: Tổng số lượng hàng hóa được khách hàng trả lại trong khoảng thời gian được báo cáo.
- Tổng giá trị hàng trả: Tổng giá trị hàng hóa được khách hàng trả lại trong khoảng thời gian được báo cáo.
- Tổng số khách hàng trả hàng: Tổng số khách hàng đã trả hàng trong khoảng thời gian được báo cáo.
- Số lượng hàng trả theo ngày: Số lượng hàng trả của từng ngày trong khoảng thời gian được báo cáo.
- Số lượng hàng trả theo mặt hàng: Số lượng hàng trả của từng mặt hàng trong khoảng thời gian được báo cáo.
- Số lượng hàng trả theo khách hàng: Số lượng hàng trả của từng khách hàng trong khoảng thời gian được báo cáo.
Bằng cách phân tích báo cáo tổng kết khách trả hàng, người dùng có thể nắm bắt được tình hình trả hàng của khách hàng trong một khoảng thời gian nhất định, từ đó có thể đưa ra các quyết định kinh doanh chính xác như:
- Đánh giá hiệu quả hoạt động kinh doanh: Báo cáo tổng kết khách trả hàng giúp người dùng đánh giá được hiệu quả hoạt động kinh doanh của doanh nghiệp, từ đó có thể đưa ra các biện pháp cải thiện hiệu quả kinh doanh.
- Xác định các mặt hàng, nhóm khách hàng cần cải thiện: Báo cáo tổng kết khách trả hàng giúp người dùng xác định được các mặt hàng, nhóm khách hàng cần cải thiện, từ đó có thể đưa ra các biện pháp cải thiện.
- Phát hiện các vấn đề cần khắc phục: Báo cáo tổng kết khách trả hàng giúp người dùng phát hiện các vấn đề cần khắc phục trong hoạt động kinh doanh, từ đó có thể đưa ra các biện pháp khắc phục kịp thời.
Trong hình, chúng ta có thể thấy một số thông tin bổ sung sau:
- Ngày lập báo cáo: Ngày lập báo cáo tổng kết khách trả hàng.
- Khoảng thời gian: Khoảng thời gian được báo cáo tổng kết khách trả hàng.
- Bộ lọc: Các bộ lọc được áp dụng cho báo cáo tổng kết khách trả hàng, chẳng hạn như theo nhóm khách hàng, theo mặt hàng, ...
Những thông tin này giúp người dùng có thể nắm bắt được tình hình trả hàng của khách hàng một cách chi tiết và chính xác hơn.
Dưới đây là một số lưu ý khi sử dụng báo cáo tổng kết khách trả hàng:
- Chọn lọc thông tin phù hợp: Người dùng nên chọn lọc các thông tin phù hợp với nhu cầu sử dụng của mình.
- Phân tích báo cáo một cách khoa học: Người dùng nên phân tích báo cáo một cách khoa học để có thể đưa ra các quyết định kinh doanh chính xác.
- Sử dụng báo cáo thường xuyên: Người dùng nên sử dụng báo cáo thường xuyên để nắm bắt được tình hình trả hàng của khách hàng một cách kịp thời.
Ngoài ra, báo cáo tổng kết khách trả hàng cũng có thể được sử dụng để:
- Tính toán chi phí hàng hóa: Báo cáo tổng kết khách trả hàng có thể được sử dụng để tính toán chi phí hàng hóa, từ đó có thể xác định lợi nhuận một cách chính xác.
- Tạo báo cáo lưu trữ: Báo cáo tổng kết khách trả hàng có thể được tạo thành báo cáo lưu trữ để phục vụ cho các mục đích thống kê, báo cáo, ...
§ Xem chi tiết tổng kết khách trả hàng
Để xem chi tiết tổng kết khách trả hàng trên phần mềm quản lý bán hàng thuốc tây, thuốc thú y, bạn có thể thực hiện theo các bước sau:
Tại màn hình Báo cáo tổng kết khách trả hàng
1. Nhấp chuột phải vào dòng cần xem chi tiết.
2. Nhấn Xem chi tiết phiếu.
Thao tác này sẽ mở ra chi tiết tổng kết khách trả hàng.

Chi tiết tổng kết khách trả hàng
§ Xuất excel báo cáo tổng kết khách trả hàng
Để xuất excel báo cáo tổng kết khách trả hàng trên phần mềm quản lý bán hàng thuốc tây, thuốc thú y, bạn có thể thực hiện theo các bước sau:
Tại màn hình Báo cáo tổng kết khách trả hàng
1. Nhấp vào nút Xuất excel.
2. Chọn thư mục lưu trữ file.
3. Chọn nút Save.
Phần mềm sẽ xuất báo cáo tổng kết khách trả hàng dưới dạng file excel.
Dưới đây là một số lưu ý khi xuất excel báo cáo tổng kết khách trả hàng:
- Kiểm tra kỹ trước khi xuất để tránh dữ liệu bị sai lệch.

Xuất excel tổng kết khách trả hàng
§ In báo cáo tổng kết khách trả hàng
Để in báo cáo tổng kết khách trả hàng trên phần mềm quản lý bán hàng thuốc tây, thuốc thú y, bạn có thể thực hiện theo các bước sau:
Tại màn hình Báo cáo tổng kết khách trả hàng
1. Nhấp vào In danh sách
Phần mềm sẽ hiển thị màn hình xem in.
2. Nhấp vào Print để in báo cáo tổng kết khách trả hàng
Dưới đây là một số lưu ý khi in báo cáo tổng kết khách trả hàng:
- Kiểm tra kỹ thông tin trước và sau khi in.

In báo cáo tổng kết khách trả hàng
Chức năng tổng hợp nội dung thu chi của phần mềm quản lý bán hàng thuốc tây, thuốc thú y giúp người dùng nắm bắt được tình hình thu chi của doanh nghiệp trong một khoảng thời gian nhất định, từ đó có thể đưa ra các quyết định kinh doanh chính xác.
§ Xem báo cáo tổng hợp nội dung thu chi
Để xem báo cáo tổng hợp nội dung thu chi trên phần mềm quản lý bán hàng thuốc tây, thuốc thú y, bạn có thể thực hiện theo các bước sau:
1. Đăng nhập vào phần mềm.
2. Nhấp vào tab Báo cáo thống kê.
3. Nhấp vào mục Tổng hợp nội dung thu chi.
Thao tác này sẽ mở ra màn hình báo cáo tổng hợp nội dung thu chi. Bạn có thể xem báo cáo theo các tiêu chí sau:
- Thời gian: Chọn từ ngày đến ngày.
- Nội dung: Nội dung thu chi.
4. Nhấn nút Xem
Một số lưu ý khi xem báo cáo tổng hợp nội dung thu chi:
- Bạn có thể sử dụng các bộ lọc được áp dụng cho báo cáo tổng hợp nội dung thu chi, chẳng hạn như theo loại thu chi, theo thời gian, ...

Tổng hợp nội dung thu chi
Trong hình, chúng ta có thể thấy một báo cáo tổng hợp nội dung thu chi của một doanh nghiệp siêu thị. Báo cáo này cung cấp các thông tin sau:
- Tổng số tiền thu: Tổng số tiền thu được từ bán hàng và các hoạt động khác trong khoảng thời gian được báo cáo.
- Tổng số tiền chi: Tổng số tiền chi cho mua hàng, chi phí vận chuyển, chi phí nhân viên, ... trong khoảng thời gian được báo cáo.
- Tổng số dư: Số tiền còn lại trong tài khoản của doanh nghiệp.
Bằng cách phân tích báo cáo tổng hợp nội dung thu chi, người dùng có thể nắm bắt được tình hình thu chi của doanh nghiệp trong một khoảng thời gian nhất định, từ đó có thể đưa ra các quyết định kinh doanh chính xác như:
- Đánh giá hiệu quả hoạt động kinh doanh: Báo cáo tổng hợp nội dung thu chi giúp người dùng đánh giá được hiệu quả hoạt động kinh doanh của doanh nghiệp, từ đó có thể đưa ra các biện pháp cải thiện hiệu quả kinh doanh.
- Xác định các khoản thu chi cần kiểm soát: Báo cáo tổng hợp nội dung thu chi giúp người dùng xác định được các khoản thu chi cần kiểm soát, từ đó có thể đưa ra các biện pháp kiểm soát.
- Phát hiện các vấn đề cần khắc phục: Báo cáo tổng hợp nội dung thu chi giúp người dùng phát hiện các vấn đề cần khắc phục trong hoạt động kinh doanh, từ đó có thể đưa ra các biện pháp khắc phục kịp thời.
Trong hình, chúng ta có thể thấy một số thông tin bổ sung sau:
- Ngày lập báo cáo: Ngày lập báo cáo tổng hợp nội dung thu chi.
- Khoảng thời gian: Khoảng thời gian được báo cáo tổng hợp nội dung thu chi.
- Bộ lọc: Các bộ lọc được áp dụng cho báo cáo tổng hợp nội dung thu chi, chẳng hạn như theo loại thu chi, theo thời gian, ...
Những thông tin này giúp người dùng có thể nắm bắt được tình hình thu chi của doanh nghiệp một cách chi tiết và chính xác hơn.
Dưới đây là một số lưu ý khi sử dụng báo cáo tổng hợp nội dung thu chi:
- Chọn lọc thông tin phù hợp: Người dùng nên chọn lọc các thông tin phù hợp với nhu cầu sử dụng của mình.
- Phân tích báo cáo một cách khoa học: Người dùng nên phân tích báo cáo một cách khoa học để có thể đưa ra các quyết định kinh doanh chính xác.
- Sử dụng báo cáo thường xuyên: Người dùng nên sử dụng báo cáo thường xuyên để nắm bắt được tình hình thu chi của doanh nghiệp một cách kịp thời.
Ngoài ra, báo cáo tổng hợp nội dung thu chi cũng có thể được sử dụng để:
- Tính toán lợi nhuận: Báo cáo tổng hợp nội dung thu chi có thể được sử dụng để tính toán lợi nhuận của doanh nghiệp.
- Tạo báo cáo lưu trữ: Báo cáo tổng hợp nội dung thu chi có thể được tạo thành báo cáo lưu trữ để phục vụ cho các mục đích thống kê, báo cáo, ...
§ Xem chi tiết tổng hợp nội dung thu chi
Để xem chi tiết tổng hợp nội dung thu chi trên phần mềm quản lý bán hàng thuốc tây, thuốc thú y, bạn có thể thực hiện theo các bước sau:
Tại màn hình Báo cáo tổng hợp nội dung thu chi
1. Nhấp chuột phải vào dòng cần xem chi tiết.
2. Nhấn Xem chi tiết phiếu.
Thao tác này sẽ mở ra chi tiết tổng hợp nội dung thu chi

Chi tiết báo cáo tổng hợp nội dung thu chi
§ Xuất excel báo cáo tổng hợp nội dung thu chi
Để xuất excel báo cáo tổng hợp nội dung thu chi trên phần mềm quản lý bán hàng thuốc tây, thuốc thú y, bạn có thể thực hiện theo các bước sau:
Tại màn hình Báo cáo tổng hợp nội dung thu chi
1. Nhấp vào nút Xuất excel.
2. Chọn thư mục lưu trữ file.
3. Chọn nút Save.
Phần mềm sẽ xuất báo cáo tổng hợp nội dung thu chi dưới dạng file excel.
Dưới đây là một số lưu ý khi xuất excel báo cáo tổng hợp nội dung thu chi:
- Kiểm tra kỹ trước khi xuất để tránh dữ liệu bị sai lệch.

Xuất excel tổng hợp nội dung thu chi
§ In báo cáo tổng hợp nội dung thu chi
Để in báo cáo tổng hợp nội dung thu chi trên phần mềm quản lý bán hàng thuốc tây, thuốc thú y, bạn có thể thực hiện theo các bước sau:
Tại màn hình Báo cáo tổng hợp nội dung thu chi
1. Nhấp vào In danh sách
Phần mềm sẽ hiển thị màn hình xem in.
2. Nhấp vào Print để in báo cáo tổng hợp nội dung thu chi
Dưới đây là một số lưu ý khi in báo cáo tổng hợp nội dung thu chi:
- Kiểm tra kỹ thông tin trước và sau khi in.

In tổng hợp nội dung thu chi
Chức năng báo cáo lợi nhuận bán hàng của phần mềm quản lý bán hàng thuốc tây, thuốc thú y giúp người dùng nắm bắt được tình hình lợi nhuận của doanh nghiệp trong một khoảng thời gian nhất định, từ đó có thể đưa ra các quyết định kinh doanh chính xác.
§ Xem báo cáo lợi nhuận bán hàng
Để xem báo cáo lợi nhuận bán hàng trên phần mềm quản lý bán hàng thuốc tây, thuốc thú y, bạn có thể thực hiện theo các bước sau:
1. Đăng nhập vào phần mềm.
2. Nhấp vào tab Báo cáo thống kê.
3. Nhấp vào mục Báo cáo lợi nhuận bán hàng.
Thao tác này sẽ mở ra màn hình báo cáo tổng hợp nội dung thu chi. Bạn có thể xem báo cáo theo các tiêu chí sau:
- Thời gian: Chọn từ ngày đến ngày.
- Tiêu chí: Có 3 tiêu chí để xem báo cáo gồm hàng hóa, khách hàng, nhân viên bán hàng. Mặc định phần mềm sẽ chọn tiêu chi hàng hóa.
4. Nhấn nút Xem
Một số lưu ý khi xem báo cáo lợi nhuận bán hàng:
- Bạn có thể sử dụng các bộ lọc được áp dụng cho báo cáo lợi nhuận bán hàng, chẳng hạn như theo nhóm khách hàng, theo mặt hàng, theo trạng thái đơn hàng, ...

Báo cáo lợi nhuận bán hàng
Trong hình, chúng ta có thể thấy một báo cáo lợi nhuận bán hàng của một doanh nghiệp. Báo cáo này cung cấp các thông tin sau:
- Tổng doanh thu: Tổng số tiền thu được từ bán hàng trong khoảng thời gian được báo cáo.
- Tổng chi phí: Tổng số tiền chi cho mua hàng, chi phí vận chuyển, chi phí nhân viên, ... trong khoảng thời gian được báo cáo.
- Lợi nhuận: Số tiền còn lại sau khi trừ chi phí khỏi doanh thu.
Bằng cách phân tích báo cáo lợi nhuận bán hàng, người dùng có thể nắm bắt được tình hình lợi nhuận của doanh nghiệp trong một khoảng thời gian nhất định, từ đó có thể đưa ra các quyết định kinh doanh chính xác như:
- Đánh giá hiệu quả hoạt động kinh doanh: Báo cáo lợi nhuận bán hàng giúp người dùng đánh giá được hiệu quả hoạt động kinh doanh của doanh nghiệp, từ đó có thể đưa ra các biện pháp cải thiện hiệu quả kinh doanh.
- Xác định các mặt hàng, nhóm khách hàng mang lại lợi nhuận cao: Báo cáo lợi nhuận bán hàng giúp người dùng xác định được các mặt hàng, nhóm khách hàng mang lại lợi nhuận cao, từ đó có thể tập trung phát triển các mặt hàng, nhóm khách hàng này.
- Phát hiện các vấn đề cần khắc phục: Báo cáo lợi nhuận bán hàng giúp người dùng phát hiện các vấn đề cần khắc phục trong hoạt động kinh doanh, từ đó có thể đưa ra các biện pháp khắc phục kịp thời.
Trong hình ảnh, chúng ta có thể thấy một số thông tin bổ sung sau:
- Khoảng thời gian: Khoảng thời gian được báo cáo lợi nhuận bán hàng.
- Bộ lọc: Các bộ lọc được áp dụng cho báo cáo lợi nhuận bán hàng, chẳng hạn như theo nhóm khách hàng, theo mặt hàng, theo trạng thái đơn hàng, ...
Những thông tin này giúp người dùng có thể nắm bắt được tình hình lợi nhuận của doanh nghiệp một cách chi tiết và chính xác hơn.
Dưới đây là một số lưu ý khi sử dụng báo cáo lợi nhuận bán hàng:
- Chọn lọc thông tin phù hợp: Người dùng nên chọn lọc các thông tin phù hợp với nhu cầu sử dụng của mình.
- Phân tích báo cáo một cách khoa học: Người dùng nên phân tích báo cáo một cách khoa học để có thể đưa ra các quyết định kinh doanh chính xác.
- Sử dụng báo cáo thường xuyên: Người dùng nên sử dụng báo cáo thường xuyên để nắm bắt được tình hình lợi nhuận của doanh nghiệp một cách kịp thời.
Ngoài ra, báo cáo lợi nhuận bán hàng cũng có thể được sử dụng để:
- Tính toán tỷ suất lợi nhuận: Báo cáo lợi nhuận bán hàng có thể được sử dụng để tính toán tỷ suất lợi nhuận của từng mặt hàng, nhóm khách hàng, ...
- Tạo báo cáo lưu trữ: Báo cáo lợi nhuận bán hàng có thể được tạo thành báo cáo lưu trữ để phục vụ cho các mục đích thống kê, báo cáo, ...
§ Xem chi tiết báo cáo lợi nhuận bán hàng
Để xem chi tiết báo cáo lợi nhuận bán hàng trên phần mềm quản lý bán hàng thuốc tây, thuốc thú y, bạn có thể thực hiện theo các bước sau:
Tại màn hình Báo cáo lợi nhuận bán hàng:
1. Nhấp chuột phải vào dòng cần xem chi tiết.
2. Nhấn Xem chi tiết phiếu.
Thao tác này sẽ mở ra chi tiết báo cáo lợi nhuận bán hàng
Chi tiết báo cáo lợi nhuận bán hàng
§ Xuất excel báo cáo lợi nhuận bán hàng
Để xuất excel báo cáo lợi nhuận bán hàng trên phần mềm quản lý bán hàng thuốc tây, thuốc thú y, bạn có thể thực hiện theo các bước sau:
Tại màn hình Báo cáo lợi nhuận bán hàng
1. Nhấp vào nút Xuất excel.
2. Chọn thư mục lưu trữ file.
3. Chọn nút Save.
Phần mềm sẽ xuất báo cáo lợi nhuận bán hàng dưới dạng file excel.
Dưới đây là một số lưu ý khi xuất excel báo cáo lợi nhuận bán hàng:
- Kiểm tra kỹ trước khi xuất để tránh dữ liệu bị sai lệch.

Xuất excel báo cáo lợi nhuận bán hàng
§ In báo cáo lợi nhuận bán hàng
Để in báo cáo lợi nhuận bán hàng trên phần mềm quản lý bán hàng thuốc tây, thuốc thú y, bạn có thể thực hiện theo các bước sau:
Tại màn hình Báo cáo lợi nhuận bán hàng
1. Nhấp vào In danh sách
Phần mềm sẽ hiển thị màn hình xem in.
2. Nhấp vào Print để in báo cáo lợi nhuận bán hàng
Dưới đây là một số lưu ý khi in báo cáo lợi nhuận bán hàng:
- Kiểm tra kỹ thông tin trước và sau khi in.

In báo cáo lợi nhuận bán hàng
Chức năng thống kê nhập xuất tồn kho của phần mềm quản lý bán hàng thuốc tây, thuốc thú y là một trong những chức năng quan trọng nhất, giúp người quản lý nắm bắt được tình hình hàng tồn kho trong doanh nghiệp.
§ Xem thống kê nhập xuất tồn kho
Để xem thống kê nhập xuất tồn kho trên phần mềm quản lý bán hàng thuốc tây, thuốc thú y, bạn có thể thực hiện theo các bước sau:
1. Đăng nhập vào phần mềm.
2. Nhấp vào tab Báo cáo thống kê.
3. Nhấp vào mục Xuất nhập tồn kho.
Thao tác này sẽ mở ra màn hình thống kê nhập xuất tồn kho. Bạn có thể xem báo cáo theo các tiêu chí sau:
- Thời gian: Chọn từ ngày đến ngày.
- Kho: Chọn để xem xuất nhập tồn của một kho.
- Hiện giá trị: Nếu tích vào kết quả báo cáo sẽ có thêm cột giá của hàng hóa.
4. Nhấn nút Xem
Một số lưu ý khi xem thống kê nhập xuất tồn kho:
- Bạn có thể sử dụng các bộ lọc được áp dụng cho thống kê nhập xuất tồn kho, chẳng hạn như theo nhóm hàng, theo mặt hàng, đơn vị tính, ...

Thống kê nhập xuất tồn kho
Từ hình ảnh, có thể thấy chức năng thống kê nhập xuất tồn kho của phần mềm bao gồm các thông tin sau:
- Loại hàng: Tên của nhóm hàng hóa
- Thông tin hàng hóa: Mã hàng, tên hàng, đơn vị tính
- Điều kiện tìm kiếm: Khoảng thời gian, kho
- Thống kê nhập xuất tồn kho: Số lượng hàng nhập, xuất, tồn kho theo từng ngày, từng tháng, từng năm.
Chức năng này giúp người quản lý có thể:
- Theo dõi được tình hình biến động hàng tồn kho theo thời gian
- Xác định được các mặt hàng có nhu cầu cao, thấp để có kế hoạch nhập hàng phù hợp
- Phát hiện sớm các trường hợp thất thoát hàng hóa để có biện pháp xử lý kịp thời
Ngoài ra, chức năng này còn có thể kết nối với các phân hệ khác của phần mềm quản lý bán hàng thuốc tây, thuốc thú y để cung cấp các thông tin tổng hợp, giúp người quản lý đưa ra các quyết định kinh doanh chính xác hơn.
Ví dụ, từ thông tin thống kê nhập xuất tồn kho, người quản lý có thể thấy rằng mặt hàng "Bàn cầu Caesar" có nhu cầu cao trong tháng 10/2023. Từ đó, người quản lý có thể đề xuất nhập thêm mặt hàng này để đáp ứng nhu cầu của khách hàng.
§ Xem chi tiết thống kê xuất nhập tồn
Để xem chi tiết thống kê xuất nhập tồn trên phần mềm quản lý bán hàng thuốc tây, thuốc thú y, bạn có thể thực hiện theo các bước sau:
Tại màn hình Thống kê xuất nhập tồn:
1. Nhấp chuột phải vào dòng cần xem chi tiết.
2. Nhấn Xem chi tiết phiếu.
Thao tác này sẽ mở ra chi tiết thống kê xuất nhập tồn

Chi tiết xuất nhập tồn
§ Xuất excel thống kê xuất nhập tồn
Để xuất excel thống kê xuất nhập tồn trên phần mềm quản lý bán hàng thuốc tây, thuốc thú y, bạn có thể thực hiện theo các bước sau:
Tại màn hình Thống kê xuất nhập tồn
1. Nhấp vào nút Xuất excel.
2. Chọn thư mục lưu trữ file.
3. Chọn nút Save.
Phần mềm sẽ xuất báo cáo lợi nhuận bán hàng dưới dạng file excel.
Dưới đây là một số lưu ý khi xuất excel báo cáo lợi nhuận bán hàng:
- Kiểm tra kỹ trước khi xuất để tránh dữ liệu bị sai lệch.

Xuất excel thống kê xuất nhập tồn
§ In thống kê xuất nhập tồn
Để in thống kê xuất nhập tồn trên phần mềm quản lý bán hàng thuốc tây, thuốc thú y, bạn có thể thực hiện theo các bước sau:
Tại màn hình Thống kê xuất nhập tồn
1. Nhấp vào In danh sách
Phần mềm sẽ hiển thị màn hình xem in.
2. Nhấp vào Print để in thống kê xuất nhập tồn
Dưới đây là một số lưu ý khi in thống kê xuất nhập tồn:
- Kiểm tra kỹ thông tin trước và sau khi in.

In thống kê xuất nhập tồn
Chức năng thống kê hàng hóa tồn dưới định mức của phần mềm quản lý bán hàng thuốc tây, thuốc thú y là một tính năng quan trọng giúp nhà quản lý nắm bắt được tình trạng tồn kho của các mặt hàng, từ đó đưa ra các quyết định nhập hàng, điều chuyển hàng hóa kịp thời, tránh tình trạng thiếu hụt hàng hóa, gây ảnh hưởng đến hoạt động kinh doanh.
Chức năng này cho phép nhà quản lý thiết lập định mức tồn kho tối thiểu cho từng mặt hàng. Khi số lượng tồn kho của một mặt hàng xuống dưới định mức, hệ thống sẽ tự động thông báo cho nhà quản lý.
§ Xem thống kê hàng hóa tồn dưới định mức
Để xem thống kê hàng hóa tồn dưới định mức trên phần mềm quản lý bán hàng thuốc tây, thuốc thú y, bạn có thể thực hiện theo các bước sau:
1. Đăng nhập vào phần mềm.
2. Nhấp vào tab Báo cáo thống kê.
3. Nhấp vào mục Tồn dưới định mức.
Thao tác này sẽ mở ra màn hình thống kê hàng hóa tồn dưới định mức. Bạn có thể xem báo cáo theo các tiêu chí sau:
- Loại hàng: Chọn những loại hàng cần xem báo cáo.
4. Nhấn nút Xem
Một số lưu ý khi xem thống kê hàng hóa tồn dưới định mức:
- Bạn có thể sử dụng các bộ lọc được áp dụng cho thống kê hàng hóa tồn dưới định mức, chẳng hạn như theo mã hàng hóa, tên hàng hóa, định mức tồn kho, ...

Thống kê hàng hóa tồn dưới định mức
§ Xuất excel thống kê hàng hóa tồn dưới định mức
Để xuất excel thống kê hàng hóa tồn dưới định mức trên phần mềm quản lý bán hàng thuốc tây, thuốc thú y, bạn có thể thực hiện theo các bước sau:
Tại màn hình Thống kê tồn dưới định mức
1. Nhấp vào nút Xuất excel.
2. Chọn thư mục lưu trữ file.
3. Chọn nút Save.
Phần mềm sẽ xuất thống kê hàng hóa tồn dưới định mức dưới dạng file excel.
Dưới đây là một số lưu ý khi xuất excel báo cáo thống kê hàng hóa tồn dưới định mức
- Kiểm tra kỹ trước khi xuất để tránh dữ liệu bị sai lệch.

Xuất excel thống kê hàng hóa tồn dưới định mức
§ In thống kê hàng hóa tồn dưới định mức
Để in thống kê hàng hóa tồn dưới định mức trên phần mềm quản lý bán hàng thuốc tây, thuốc thú y, bạn có thể thực hiện theo các bước sau:
Tại màn hình Thống kê hàng hóa tồn dưới định mức
1. Nhấp vào In danh sách
Phần mềm sẽ hiển thị màn hình xem in.
2. Nhấp vào Print để in thống kê hàng hóa tồn dưới định mức
Dưới đây là một số lưu ý khi in thống kê hàng hóa tồn dưới định mức:
- Kiểm tra kỹ thông tin trước và sau khi in.

In thống kê hàng hóa tồn dưới định mức
Lưu ý: Chức năng đang phát triển, nội dung bên dưới chỉ mang tính chất tham khảo
Chức năng tổng hợp kết quả kinh doanh là một tính năng quan trọng của phần mềm quản lý bán hàng thuốc tây, thuốc thú y, giúp doanh nghiệp theo dõi và đánh giá tình hình kinh doanh một cách tổng quan.
Tính năng này cung cấp các báo cáo tổng hợp về các chỉ số kinh doanh quan trọng, bao gồm:
- Doanh số bán hàng
- Lợi nhuận
- Chi phí
- Tình hình tồn kho
- Công nợ
- Khách hàng
Từ các thông tin này, doanh nghiệp có thể nắm bắt được những điểm mạnh, điểm yếu trong hoạt động kinh doanh của mình, từ đó đưa ra các giải pháp để cải thiện hiệu quả kinh doanh tổng thể và toàn diện.
§ Xem báo cáo tổng hợp kết quả kinh doanh
Để xem báo cáo tổng hợp kết quả kinh doanh trên phần mềm quản lý bán hàng thuốc tây, thuốc thú y, bạn có thể thực hiện theo các bước sau:
1. Đăng nhập vào phần mềm.
2. Nhấp vào tab Báo cáo thống kê.
3. Nhấp vào mụcTổng hợp kết quả kinh doanh.
Thao tác này sẽ mở ra màn hình báo cáo tổng hợp kết quả kinh doanh. Bạn có thể xem báo cáo theo các tiêu chí sau:
- Theo thời gian: Chọn thời gian từ ngày đến ngày.
4. Nhấn nút Xem
Một số lưu ý khi xem tổng hợp kết quả kinh doanh:
- Bạn có thể sử dụng các bộ lọc được áp dụng cho tổng hợp kết quả kinh doanh, chẳng hạn như theo nội dung, số tiền, đơn vị, ...

Xem tổng hợp kết quả kinh doanh
§ Xuất excel tổng hợp kết quả kinh doanh
Để xuất excel tổng hợp kết quả kinh doanh trên phần mềm quản lý bán hàng thuốc tây, thuốc thú y, bạn có thể thực hiện theo các bước sau:
Tại màn hình Tổng hợp kết quả kinh doanh
1. Nhấp vào nút Xuất excel.
2. Chọn thư mục lưu trữ file.
3. Chọn nút Save.
Phần mềm sẽ xuất báo cáo tổng hợp kết quả kinh doanh dưới dạng file excel.
Dưới đây là một số lưu ý khi xuất excel báo cáo tổng hợp kết quả kinh doanh
- Kiểm tra kỹ trước khi xuất để tránh dữ liệu bị sai lệch.

Xuất excel tổng hợp kết quả kinh doanh
§ In báo cáo tổng hợp kết quả kinh doanh
Để in báo cáo tổng hợp kết quả kinh doanh trên phần mềm quản lý bán hàng thuốc tây, thuốc thú y, bạn có thể thực hiện theo các bước sau:
Tại màn hình Báo cáo tổng hợp kết quả kinh doanh
1. Nhấp vào In danh sách
Phần mềm sẽ hiển thị màn hình xem in.
2. Nhấp vào Print để in báo cáo tổng hợp kết quả kinh doanh
Dưới đây là một số lưu ý khi in báo cáo tổng hợp kết quả kinh doanh:
- Kiểm tra kỹ thông tin trước và sau khi in.

In tổng hợp kết quả kinh doanh
DÙNG THỬ MIỄN PHÍ PHẦN MỀM VIỆT
Khám phá sự hiệu quả với Phần mềm Việt, chúng tôi sẵn sàng tùy chỉnh theo yêu cầu của bạn.
@2023 PHANMEMVIET. ALL RIGHTS RESERVED. PRODUCT BY MEKONGSOFT